Showing:

Annotations
Attributes
Diagrams
Facets
Instances
Model
Properties
Source
Used by
Main schema nsesss-plan.xsd
Namespace http://www.mvcr.cz/nsesss/v4
Annotations
Schéma XML pro export a import spisového a skartačního plánu podle národního standardu pro elektronické systémy spisové služby
Properties
attribute form default unqualified
element form default qualified
version 4.0
Included schema nsesss-common.xsd
Namespace http://www.mvcr.cz/nsesss/v4
Annotations
Schéma XML pro zaznamenání popisných metadat uvnitř datového balíčku SIP podle národního standardu pro elektronické systémy spisové služby
Properties
attribute form default unqualified
element form default qualified
version 4.0
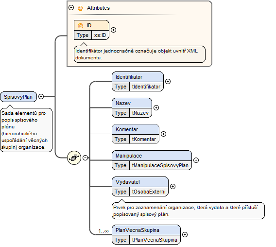
Element SpisovyPlan
Namespace http://www.mvcr.cz/nsesss/v4
Annotations
Sada elementů pro popis spisového plánu (hierarchického uspořádání věcných skupin) organizace.
Diagram
DiagramNO_NAMESPACE.tmp#SpisovyPlan_IDv4.tmp#SpisovyPlan_Identifikatorv4.tmp#SpisovyPlan_Nazevv4.tmp#SpisovyPlan_Komentarv4.tmp#SpisovyPlan_Manipulacev4.tmp#SpisovyPlan_Vydavatelv4.tmp#SpisovyPlan_PlanVecnaSkupina
Properties
content complex
Model
Children Identifikator, Komentar, Manipulace, Nazev, PlanVecnaSkupina, Vydavatel
Instance
<SpisovyPlan ID="" xmlns="http://www.mvcr.cz/nsesss/v4">
  <Identifikator zdroj="">{1,1}</Identifikator>
  <Nazev>{1,1}</Nazev>
  <Komentar>{0,1}</Komentar>
  <Manipulace>{1,1}</Manipulace>
  <Vydavatel>{1,1}</Vydavatel>
  <PlanVecnaSkupina ID="">{1,unbounded}</PlanVecnaSkupina>
</SpisovyPlan>
Attributes
QName Type Use Annotation
ID xs:ID required
Identifikátor jednoznačně označuje objekt uvnitř XML dokumentu.
Source
<xs:element name="SpisovyPlan">
  <xs:annotation>
    <xs:documentation>Sada elementů pro popis spisového plánu (hierarchického uspořádání věcných skupin) organizace.</xs:documentation>
  </xs:annotation>
  <xs:complexType>
    <xs:sequence>
      <xs:element name="Identifikator" type="tIdentifikator"/>
      <xs:element name="Nazev" type="tNazev"/>
      <xs:element name="Komentar" type="tKomentar" minOccurs="0"/>
      <xs:element name="Manipulace" type="tManipulaceSpisovyPlan"/>
      <xs:element name="Vydavatel" type="tOsobaExterni">
        <xs:annotation>
          <xs:documentation>Prvek pro zaznamenání organizace, která vydala a které přísluší popisovaný spisový plán.</xs:documentation>
        </xs:annotation>
      </xs:element>
      <xs:element name="PlanVecnaSkupina" type="tPlanVecnaSkupina" maxOccurs="unbounded"/>
    </xs:sequence>
    <xs:attribute name="ID" type="xs:ID" use="required">
      <xs:annotation>
        <xs:documentation>Identifikátor jednoznačně označuje objekt uvnitř XML dokumentu.</xs:documentation>
      </xs:annotation>
    </xs:attribute>
  </xs:complexType>
</xs:element>
Element SpisovyPlan / Identifikator
Namespace http://www.mvcr.cz/nsesss/v4
Diagram
Diagramv4.tmp#tIdentifikatorHodnotaNO_NAMESPACE.tmp#tIdentifikator_zdrojv4.tmp#tIdentifikator
Type tIdentifikator
Type hierarchy
Properties
content complex
Attributes
QName Type Use Annotation
zdroj tNazev required
Povinný prvek pro zaznamenání názvu zdroje identifikátoru. V případě identifikace entit nebo některých objektů je zdrojem ERMS, v případě identifikace subjektů může být zdrojem například rodné číslo, klientské číslo, zaměstnanecké označení, služební číslo oprávněné úřední osoby (fyzické osoby) nebo IČ, DIČ (právnické osoby).
Source
<xs:element name="Identifikator" type="tIdentifikator"/>
Element SpisovyPlan / Nazev
Namespace http://www.mvcr.cz/nsesss/v4
Diagram
Diagramv4.tmp#tNazev
Type tNazev
Properties
content simple
Source
<xs:element name="Nazev" type="tNazev"/>
Element SpisovyPlan / Komentar
Namespace http://www.mvcr.cz/nsesss/v4
Diagram
Diagramv4.tmp#tKomentar
Type tKomentar
Properties
content simple
minOccurs 0
Source
<xs:element name="Komentar" type="tKomentar" minOccurs="0"/>
Element SpisovyPlan / Manipulace
Namespace http://www.mvcr.cz/nsesss/v4
Diagram
Diagramv4.tmp#tManipulaceSpisovyPlan_DatumOtevreniv4.tmp#tManipulaceSpisovyPlan_DatumUzavreniv4.tmp#tManipulaceSpisovyPlan
Type tManipulaceSpisovyPlan
Properties
content complex
Model
Children DatumOtevreni, DatumUzavreni
Instance
<Manipulace xmlns="http://www.mvcr.cz/nsesss/v4">
  <DatumOtevreni datum="">{1,1}</DatumOtevreni>
  <DatumUzavreni datum="">{0,1}</DatumUzavreni>
</Manipulace>
Source
<xs:element name="Manipulace" type="tManipulaceSpisovyPlan"/>
Element tManipulaceSpisovyPlan / DatumOtevreni
Namespace http://www.mvcr.cz/nsesss/v4
Diagram
DiagramNO_NAMESPACE.tmp#tDatum_datumv4.tmp#tDatum
Type tDatum
Properties
content complex
Attributes
QName Type Use Annotation
datum xs:dateTime optional
Volitelný prvek pro zaznamenání přesného časového údaje. Datum je zaznamenáno ve tvaru "YYYY-MM-DDThh:mm:ss±hh:mm". Tento prvek je vhodné uvádět v případech, kdy je nutná specifikace času s přesností na sekundy.
Source
<xs:element name="DatumOtevreni" type="tDatum"/>
Element tManipulaceSpisovyPlan / DatumUzavreni
Namespace http://www.mvcr.cz/nsesss/v4
Diagram
DiagramNO_NAMESPACE.tmp#tDatum_datumv4.tmp#tDatum
Type tDatum
Properties
content complex
minOccurs 0
Attributes
QName Type Use Annotation
datum xs:dateTime optional
Volitelný prvek pro zaznamenání přesného časového údaje. Datum je zaznamenáno ve tvaru "YYYY-MM-DDThh:mm:ss±hh:mm". Tento prvek je vhodné uvádět v případech, kdy je nutná specifikace času s přesností na sekundy.
Source
<xs:element name="DatumUzavreni" type="tDatum" minOccurs="0"/>
Element SpisovyPlan / Vydavatel
Namespace http://www.mvcr.cz/nsesss/v4
Annotations
Prvek pro zaznamenání organizace, která vydala a které přísluší popisovaný spisový plán.
Diagram
Diagramv4.tmp#tOsobaExterni_Subjektv4.tmp#tOsobaExterni
Type tOsobaExterni
Properties
content complex
Model
Children Subjekt
Instance
<Vydavatel xmlns="http://www.mvcr.cz/nsesss/v4">
  <Subjekt>{1,1}</Subjekt>
</Vydavatel>
Source
<xs:element name="Vydavatel" type="tOsobaExterni">
  <xs:annotation>
    <xs:documentation>Prvek pro zaznamenání organizace, která vydala a které přísluší popisovaný spisový plán.</xs:documentation>
  </xs:annotation>
</xs:element>
Element tOsobaExterni / Subjekt
Namespace http://www.mvcr.cz/nsesss/v4
Diagram
Diagramv4.tmp#tSubjektExterni_IdentifikatorOrganizacev4.tmp#tSubjektExterni_NazevOrganizacev4.tmp#tSubjektExterni_IdentifikatorFyzickeOsobyv4.tmp#tSubjektExterni_NazevFyzickeOsobyv4.tmp#tSubjektExterni_OrganizacniUtvarv4.tmp#tSubjektExterni_PracovniPozicev4.tmp#tSubjektExterni_SidloOrganizacev4.tmp#tSubjektExterni_ElektronickyKontaktv4.tmp#tSubjektExterni_PostovniAdresav4.tmp#tSubjektExterni
Type tSubjektExterni
Properties
content complex
Model
Children ElektronickyKontakt, IdentifikatorFyzickeOsoby, IdentifikatorOrganizace, NazevFyzickeOsoby, NazevOrganizace, OrganizacniUtvar, PostovniAdresa, PracovniPozice, SidloOrganizace
Instance
<Subjekt xmlns="http://www.mvcr.cz/nsesss/v4">
  <IdentifikatorOrganizace zdroj="">{1,1}</IdentifikatorOrganizace>
  <NazevOrganizace>{1,1}</NazevOrganizace>
  <IdentifikatorFyzickeOsoby zdroj="">{0,1}</IdentifikatorFyzickeOsoby>
  <NazevFyzickeOsoby>{0,1}</NazevFyzickeOsoby>
  <OrganizacniUtvar>{0,1}</OrganizacniUtvar>
  <PracovniPozice>{0,1}</PracovniPozice>
  <SidloOrganizace>{1,1}</SidloOrganizace>
  <ElektronickyKontakt>{0,1}</ElektronickyKontakt>
  <IdentifikatorFyzickeOsoby zdroj="">{0,1}</IdentifikatorFyzickeOsoby>
  <NazevFyzickeOsoby>{1,1}</NazevFyzickeOsoby>
  <PostovniAdresa>{1,1}</PostovniAdresa>
  <ElektronickyKontakt>{1,1}</ElektronickyKontakt>
</Subjekt>
Source
<xs:element name="Subjekt" type="tSubjektExterni"/>
Element tSubjektExterni / IdentifikatorOrganizace
Namespace http://www.mvcr.cz/nsesss/v4
Diagram
Diagramv4.tmp#tIdentifikatorHodnotaNO_NAMESPACE.tmp#tIdentifikator_zdrojv4.tmp#tIdentifikator
Type tIdentifikator
Type hierarchy
Properties
content complex
Attributes
QName Type Use Annotation
zdroj tNazev required
Povinný prvek pro zaznamenání názvu zdroje identifikátoru. V případě identifikace entit nebo některých objektů je zdrojem ERMS, v případě identifikace subjektů může být zdrojem například rodné číslo, klientské číslo, zaměstnanecké označení, služební číslo oprávněné úřední osoby (fyzické osoby) nebo IČ, DIČ (právnické osoby).
Source
<xs:element name="IdentifikatorOrganizace" type="tIdentifikator"/>
Element tSubjektExterni / NazevOrganizace
Namespace http://www.mvcr.cz/nsesss/v4
Diagram
Diagramv4.tmp#tNazev
Type tNazev
Properties
content simple
Source
<xs:element name="NazevOrganizace" type="tNazev"/>
Element tSubjektExterni / IdentifikatorFyzickeOsoby
Namespace http://www.mvcr.cz/nsesss/v4
Diagram
Diagramv4.tmp#tIdentifikatorHodnotaNO_NAMESPACE.tmp#tIdentifikator_zdrojv4.tmp#tIdentifikator
Type tIdentifikator
Type hierarchy
Properties
content complex
minOccurs 0
Attributes
QName Type Use Annotation
zdroj tNazev required
Povinný prvek pro zaznamenání názvu zdroje identifikátoru. V případě identifikace entit nebo některých objektů je zdrojem ERMS, v případě identifikace subjektů může být zdrojem například rodné číslo, klientské číslo, zaměstnanecké označení, služební číslo oprávněné úřední osoby (fyzické osoby) nebo IČ, DIČ (právnické osoby).
Source
<xs:element name="IdentifikatorFyzickeOsoby" type="tIdentifikator" minOccurs="0"/>
Element tSubjektExterni / NazevFyzickeOsoby
Namespace http://www.mvcr.cz/nsesss/v4
Diagram
Diagramv4.tmp#tNazev
Type tNazev
Properties
content simple
minOccurs 0
Source
<xs:element name="NazevFyzickeOsoby" type="tNazev" minOccurs="0"/>
Element tSubjektExterni / OrganizacniUtvar
Namespace http://www.mvcr.cz/nsesss/v4
Diagram
Diagramv4.tmp#tText
Type tText
Properties
content simple
minOccurs 0
Facets
maxLength 100
Source
<xs:element name="OrganizacniUtvar" type="tText" minOccurs="0"/>
Element tSubjektExterni / PracovniPozice
Namespace http://www.mvcr.cz/nsesss/v4
Diagram
Diagramv4.tmp#tText
Type tText
Properties
content simple
minOccurs 0
Facets
maxLength 100
Source
<xs:element name="PracovniPozice" type="tText" minOccurs="0"/>
Element tSubjektExterni / SidloOrganizace
Namespace http://www.mvcr.cz/nsesss/v4
Diagram
Diagram
Type xs:string
Properties
content simple
Source
<xs:element name="SidloOrganizace" type="xs:string"/>
Element tSubjektExterni / ElektronickyKontakt
Namespace http://www.mvcr.cz/nsesss/v4
Diagram
Diagramv4.tmp#tText
Type tText
Properties
content simple
minOccurs 0
Facets
maxLength 100
Source
<xs:element name="ElektronickyKontakt" type="tText" minOccurs="0"/>
Element tSubjektExterni / PostovniAdresa
Namespace http://www.mvcr.cz/nsesss/v4
Diagram
Diagram
Type xs:string
Properties
content simple
Source
<xs:element name="PostovniAdresa" type="xs:string"/>
Element SpisovyPlan / PlanVecnaSkupina
Namespace http://www.mvcr.cz/nsesss/v4
Diagram
DiagramNO_NAMESPACE.tmp#tPlanVecnaSkupina_IDv4.tmp#tPlanVecnaSkupina_EvidencniUdajev4.tmp#tPlanVecnaSkupina_PlanVecnaSkupinav4.tmp#tPlanVecnaSkupina_PlanSoucastv4.tmp#tPlanVecnaSkupina
Type tPlanVecnaSkupina
Properties
content complex
maxOccurs unbounded
Model
Children EvidencniUdaje, PlanSoucast, PlanVecnaSkupina
Instance
<PlanVecnaSkupina ID="" xmlns="http://www.mvcr.cz/nsesss/v4">
  <EvidencniUdaje>{1,1}</EvidencniUdaje>
  <PlanVecnaSkupina ID="">{0,unbounded}</PlanVecnaSkupina>
  <PlanSoucast ID="">{0,unbounded}</PlanSoucast>
</PlanVecnaSkupina>
Attributes
QName Type Use Annotation
ID xs:ID required
Identifikátor jednoznačně označuje entitu uvnitř XML dokumentu.
Source
<xs:element name="PlanVecnaSkupina" type="tPlanVecnaSkupina" maxOccurs="unbounded"/>
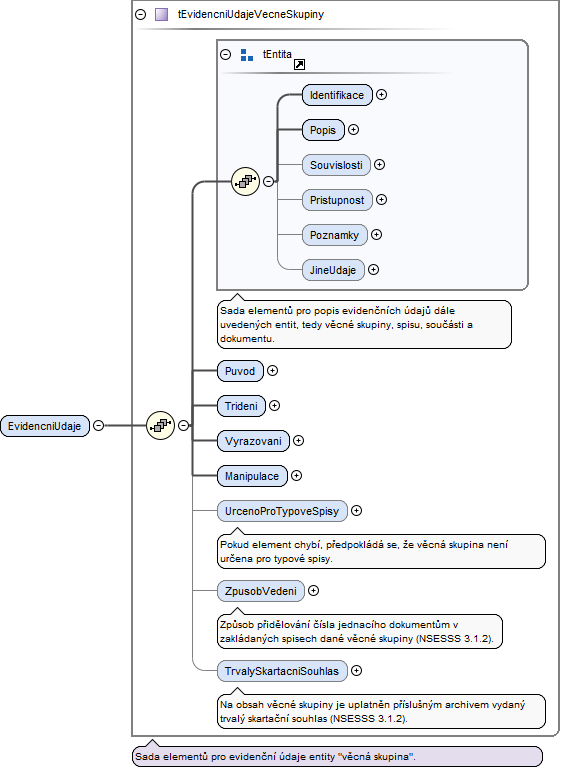
Element tPlanVecnaSkupina / EvidencniUdaje
Namespace http://www.mvcr.cz/nsesss/v4
Diagram
Diagramv4.tmp#tEntita_Identifikacev4.tmp#tEntita_Popisv4.tmp#tEntita_Souvislostiv4.tmp#tEntita_Pristupnostv4.tmp#tEntita_Poznamkyv4.tmp#tEntita_JineUdajev4.tmp#tEntitav4.tmp#tPlanEvidencniUdajeVecneSkupiny_Puvodv4.tmp#tPlanEvidencniUdajeVecneSkupiny_Trideniv4.tmp#tPlanEvidencniUdajeVecneSkupiny_Vyrazovaniv4.tmp#tPlanEvidencniUdajeVecneSkupiny_Manipulacev4.tmp#tPlanEvidencniUdajeVecneSkupiny_UrcenoProTypoveSpisyv4.tmp#tPlanEvidencniUdajeVecneSkupiny_ZpusobVedeniv4.tmp#tPlanEvidencniUdajeVecneSkupiny_TrvalySkartacniSouhlasv4.tmp#tPlanEvidencniUdajeVecneSkupiny
Type tPlanEvidencniUdajeVecneSkupiny
Properties
content complex
Model
Children Identifikace, JineUdaje, Manipulace, Popis, Poznamky, Pristupnost, Puvod, Souvislosti, Trideni, TrvalySkartacniSouhlas, UrcenoProTypoveSpisy, Vyrazovani, ZpusobVedeni
Instance
<EvidencniUdaje xmlns="http://www.mvcr.cz/nsesss/v4">
  <Identifikace>{1,1}</Identifikace>
  <Popis>{1,1}</Popis>
  <Souvislosti>{0,1}</Souvislosti>
  <Pristupnost>{0,1}</Pristupnost>
  <Poznamky>{0,1}</Poznamky>
  <JineUdaje>{0,1}</JineUdaje>
  <Puvod>{1,1}</Puvod>
  <Trideni>{1,1}</Trideni>
  <Vyrazovani>{1,1}</Vyrazovani>
  <Manipulace>{1,1}</Manipulace>
  <UrcenoProTypoveSpisy>{0,1}</UrcenoProTypoveSpisy>
  <ZpusobVedeni>{0,1}</ZpusobVedeni>
  <TrvalySkartacniSouhlas>{0,1}</TrvalySkartacniSouhlas>
</EvidencniUdaje>
Source
<xs:element name="EvidencniUdaje" type="tPlanEvidencniUdajeVecneSkupiny"/>
Element tEntita / Identifikace
Namespace http://www.mvcr.cz/nsesss/v4
Diagram
Diagramv4.tmp#tIdentifikace_Identifikatorv4.tmp#tIdentifikace
Type tIdentifikace
Properties
content complex
Model
Children Identifikator
Instance
<Identifikace xmlns="http://www.mvcr.cz/nsesss/v4">
  <Identifikator zdroj="">{1,unbounded}</Identifikator>
</Identifikace>
Source
<xs:element name="Identifikace" type="tIdentifikace"/>
Element tIdentifikace / Identifikator
Namespace http://www.mvcr.cz/nsesss/v4
Diagram
Diagramv4.tmp#tIdentifikatorHodnotaNO_NAMESPACE.tmp#tIdentifikator_zdrojv4.tmp#tIdentifikator
Type tIdentifikator
Type hierarchy
Properties
content complex
maxOccurs unbounded
Attributes
QName Type Use Annotation
zdroj tNazev required
Povinný prvek pro zaznamenání názvu zdroje identifikátoru. V případě identifikace entit nebo některých objektů je zdrojem ERMS, v případě identifikace subjektů může být zdrojem například rodné číslo, klientské číslo, zaměstnanecké označení, služební číslo oprávněné úřední osoby (fyzické osoby) nebo IČ, DIČ (právnické osoby).
Source
<xs:element name="Identifikator" type="tIdentifikator" maxOccurs="unbounded"/>
Element tEntita / Popis
Namespace http://www.mvcr.cz/nsesss/v4
Diagram
Diagramv4.tmp#tPopis_Nazevv4.tmp#tPopis_Komentarv4.tmp#tPopis_KlicovaSlovav4.tmp#tPopis
Type tPopis
Properties
content complex
Model
Children KlicovaSlova, Komentar, Nazev
Instance
<Popis xmlns="http://www.mvcr.cz/nsesss/v4">
  <Nazev>{1,1}</Nazev>
  <Komentar>{0,1}</Komentar>
  <KlicovaSlova>{0,1}</KlicovaSlova>
</Popis>
Source
<xs:element name="Popis" type="tPopis"/>
Element tPopis / Nazev
Namespace http://www.mvcr.cz/nsesss/v4
Diagram
Diagramv4.tmp#tNazev
Type tNazev
Properties
content simple
Source
<xs:element name="Nazev" type="tNazev"/>
Element tPopis / Komentar
Namespace http://www.mvcr.cz/nsesss/v4
Diagram
Diagramv4.tmp#tKomentar
Type tKomentar
Properties
content simple
minOccurs 0
Source
<xs:element name="Komentar" type="tKomentar" minOccurs="0"/>
Element tPopis / KlicovaSlova
Namespace http://www.mvcr.cz/nsesss/v4
Diagram
Diagramv4.tmp#tKlicovaSlova_KlicoveSlovov4.tmp#tKlicovaSlova
Type tKlicovaSlova
Properties
content complex
minOccurs 0
Model
Children KlicoveSlovo
Instance
<KlicovaSlova xmlns="http://www.mvcr.cz/nsesss/v4">
  <KlicoveSlovo>{1,unbounded}</KlicoveSlovo>
</KlicovaSlova>
Source
<xs:element name="KlicovaSlova" type="tKlicovaSlova" minOccurs="0"/>
Element tKlicovaSlova / KlicoveSlovo
Namespace http://www.mvcr.cz/nsesss/v4
Diagram
Diagramv4.tmp#tText
Type tText
Properties
content simple
maxOccurs unbounded
Facets
maxLength 100
Source
<xs:element name="KlicoveSlovo" type="tText" maxOccurs="unbounded"/>
Element tEntita / Souvislosti
Namespace http://www.mvcr.cz/nsesss/v4
Diagram
Diagramv4.tmp#tSouvislosti_KrizovyOdkazv4.tmp#tSouvislosti
Type tSouvislosti
Properties
content complex
minOccurs 0
Model
Children KrizovyOdkaz
Instance
<Souvislosti xmlns="http://www.mvcr.cz/nsesss/v4">
  <KrizovyOdkaz pevny="">{1,unbounded}</KrizovyOdkaz>
</Souvislosti>
Source
<xs:element name="Souvislosti" type="tSouvislosti" minOccurs="0"/>
Element tSouvislosti / KrizovyOdkaz
Namespace http://www.mvcr.cz/nsesss/v4
Diagram
Diagramv4.tmp#tOdkaz_PlneUrcenySpisovyZnakv4.tmp#tOdkaz_Identifikatorv4.tmp#tOdkaz_Specifikacev4.tmp#tOdkazNO_NAMESPACE.tmp#tKrizovyOdkaz_pevnyv4.tmp#tKrizovyOdkaz
Type tKrizovyOdkaz
Type hierarchy
Properties
content complex
maxOccurs unbounded
Model
Children Identifikator, PlneUrcenySpisovyZnak, Specifikace
Instance
<KrizovyOdkaz pevny="" xmlns="http://www.mvcr.cz/nsesss/v4">
  <PlneUrcenySpisovyZnak>{1,1}</PlneUrcenySpisovyZnak>
  <Identifikator zdroj="">{1,1}</Identifikator>
  <Specifikace>{0,1}</Specifikace>
</KrizovyOdkaz>
Attributes
QName Type Use Annotation
pevny tLogicky required
Indikace pevného křížového odkazu.
Source
<xs:element name="KrizovyOdkaz" type="tKrizovyOdkaz" maxOccurs="unbounded"/>
Element tOdkaz / PlneUrcenySpisovyZnak
Namespace http://www.mvcr.cz/nsesss/v4
Diagram
Diagramv4.tmp#tPlneUrcenySpisovyZnak
Type tPlneUrcenySpisovyZnak
Properties
content simple
Facets
maxLength 255
Source
<xs:element name="PlneUrcenySpisovyZnak" type="tPlneUrcenySpisovyZnak"/>
Element tOdkaz / Identifikator
Namespace http://www.mvcr.cz/nsesss/v4
Diagram
Diagramv4.tmp#tIdentifikatorHodnotaNO_NAMESPACE.tmp#tIdentifikator_zdrojv4.tmp#tIdentifikator
Type tIdentifikator
Type hierarchy
Properties
content complex
Attributes
QName Type Use Annotation
zdroj tNazev required
Povinný prvek pro zaznamenání názvu zdroje identifikátoru. V případě identifikace entit nebo některých objektů je zdrojem ERMS, v případě identifikace subjektů může být zdrojem například rodné číslo, klientské číslo, zaměstnanecké označení, služební číslo oprávněné úřední osoby (fyzické osoby) nebo IČ, DIČ (právnické osoby).
Source
<xs:element name="Identifikator" type="tIdentifikator"/>
Element tOdkaz / Specifikace
Namespace http://www.mvcr.cz/nsesss/v4
Annotations
Volitelný prvek pro zaznamenání bližší charakteristiky vazby mezi entitami.
Diagram
Diagram
Type xs:string
Properties
content simple
minOccurs 0
Source
<xs:element name="Specifikace" type="xs:string" minOccurs="0">
  <xs:annotation>
    <xs:documentation>Volitelný prvek pro zaznamenání bližší charakteristiky vazby mezi entitami.</xs:documentation>
  </xs:annotation>
</xs:element>
Element tEntita / Pristupnost
Namespace http://www.mvcr.cz/nsesss/v4
Diagram
Diagramv4.tmp#tPristupnost_BezpecnostniKategoriev4.tmp#tPristupnost_JineOmezeniv4.tmp#tPristupnost
Type tPristupnost
Properties
content complex
minOccurs 0
Model
Children BezpecnostniKategorie, JineOmezeni
Instance
<Pristupnost xmlns="http://www.mvcr.cz/nsesss/v4">
  <BezpecnostniKategorie>{0,unbounded}</BezpecnostniKategorie>
  <JineOmezeni>{0,1}</JineOmezeni>
</Pristupnost>
Source
<xs:element name="Pristupnost" type="tPristupnost" minOccurs="0"/>
Element tPristupnost / BezpecnostniKategorie
Namespace http://www.mvcr.cz/nsesss/v4
Diagram
Diagramv4.tmp#tBezpecnostniKategorie_Identifikatorv4.tmp#tBezpecnostniKategorie_Nazevv4.tmp#tBezpecnostniKategorie_Komentarv4.tmp#tBezpecnostniKategorie_Oduvodneniv4.tmp#tBezpecnostniKategorie_BezpecnostniStupenv4.tmp#tBezpecnostniKategorie
Type tBezpecnostniKategorie
Properties
content complex
minOccurs 0
maxOccurs unbounded
Model
Children BezpecnostniStupen, Identifikator, Komentar, Nazev, Oduvodneni
Instance
<BezpecnostniKategorie xmlns="http://www.mvcr.cz/nsesss/v4">
  <Identifikator zdroj="">{1,1}</Identifikator>
  <Nazev>{1,1}</Nazev>
  <Komentar>{0,1}</Komentar>
  <Oduvodneni>{0,1}</Oduvodneni>
  <BezpecnostniStupen>{1,1}</BezpecnostniStupen>
</BezpecnostniKategorie>
Source
<xs:element name="BezpecnostniKategorie" type="tBezpecnostniKategorie" minOccurs="0" maxOccurs="unbounded"/>
Element tBezpecnostniKategorie / Identifikator
Namespace http://www.mvcr.cz/nsesss/v4
Diagram
Diagramv4.tmp#tIdentifikatorHodnotaNO_NAMESPACE.tmp#tIdentifikator_zdrojv4.tmp#tIdentifikator
Type tIdentifikator
Type hierarchy
Properties
content complex
Attributes
QName Type Use Annotation
zdroj tNazev required
Povinný prvek pro zaznamenání názvu zdroje identifikátoru. V případě identifikace entit nebo některých objektů je zdrojem ERMS, v případě identifikace subjektů může být zdrojem například rodné číslo, klientské číslo, zaměstnanecké označení, služební číslo oprávněné úřední osoby (fyzické osoby) nebo IČ, DIČ (právnické osoby).
Source
<xs:element name="Identifikator" type="tIdentifikator"/>
Element tBezpecnostniKategorie / Nazev
Namespace http://www.mvcr.cz/nsesss/v4
Diagram
Diagramv4.tmp#tNazev
Type tNazev
Properties
content simple
Source
<xs:element name="Nazev" type="tNazev"/>
Element tBezpecnostniKategorie / Komentar
Namespace http://www.mvcr.cz/nsesss/v4
Diagram
Diagramv4.tmp#tKomentar
Type tKomentar
Properties
content simple
minOccurs 0
Source
<xs:element name="Komentar" type="tKomentar" minOccurs="0"/>
Element tBezpecnostniKategorie / Oduvodneni
Namespace http://www.mvcr.cz/nsesss/v4
Annotations
Volitelný prvek pro zaznamenání důvodu přidělení bezpečnostní kategorie.
Diagram
Diagram
Type xs:string
Properties
content simple
minOccurs 0
Source
<xs:element name="Oduvodneni" type="xs:string" minOccurs="0">
  <xs:annotation>
    <xs:documentation>Volitelný prvek pro zaznamenání důvodu přidělení bezpečnostní kategorie.</xs:documentation>
  </xs:annotation>
</xs:element>
Element tBezpecnostniKategorie / BezpecnostniStupen
Namespace http://www.mvcr.cz/nsesss/v4
Diagram
Diagramv4.tmp#tText
Type tText
Properties
content simple
Facets
maxLength 100
Source
<xs:element name="BezpecnostniStupen" type="tText"/>
Element tPristupnost / JineOmezeni
Namespace http://www.mvcr.cz/nsesss/v4
Annotations
Prvek pro zaznamenání jiných pravidel určujících podmínky přístupu k entitě, které nemají bezpečnostní charakter. Například to mohou být podmínky přístupu k entitě vyplývající z podmínek ochrany osobních údajů stanovených zákonem č. 101/2000 Sb., o ochraně osobních údajů o změně některých zákonů, ve znění pozdějších předpisů, apod.
Diagram
Diagram
Type xs:string
Properties
content simple
minOccurs 0
Source
<xs:element name="JineOmezeni" type="xs:string" minOccurs="0">
  <xs:annotation>
    <xs:documentation>Prvek pro zaznamenání jiných pravidel určujících podmínky přístupu k entitě, které nemají bezpečnostní charakter. Například to mohou být podmínky přístupu k entitě vyplývající z podmínek ochrany osobních údajů stanovených zákonem č. 101/2000 Sb., o ochraně osobních údajů o změně některých zákonů, ve znění pozdějších předpisů, apod.</xs:documentation>
  </xs:annotation>
</xs:element>
Element tEntita / Poznamky
Namespace http://www.mvcr.cz/nsesss/v4
Diagram
Diagramv4.tmp#tPoznamky_Poznamkav4.tmp#tPoznamky
Type tPoznamky
Properties
content complex
minOccurs 0
Model
Children Poznamka
Instance
<Poznamky xmlns="http://www.mvcr.cz/nsesss/v4">
  <Poznamka>{1,unbounded}</Poznamka>
</Poznamky>
Source
<xs:element name="Poznamky" type="tPoznamky" minOccurs="0"/>
Element tPoznamky / Poznamka
Namespace http://www.mvcr.cz/nsesss/v4
Diagram
Diagram
Type xs:string
Properties
content simple
maxOccurs unbounded
Source
<xs:element name="Poznamka" type="xs:string" maxOccurs="unbounded"/>
Element tEntita / JineUdaje
Namespace http://www.mvcr.cz/nsesss/v4
Diagram
Diagramv4.tmp#tJineUdaje
Type tJineUdaje
Properties
content complex
minOccurs 0
Model
ANY element from ANY namespace
Source
<xs:element name="JineUdaje" type="tJineUdaje" minOccurs="0"/>
Element tPlanEvidencniUdajeVecneSkupiny / Puvod
Namespace http://www.mvcr.cz/nsesss/v4
Diagram
Diagramv4.tmp#tPuvodSeskupeni_DatumVytvoreniv4.tmp#tPuvodSeskupeni
Type tPuvodSeskupeni
Properties
content complex
Model
Children DatumVytvoreni
Instance
<Puvod xmlns="http://www.mvcr.cz/nsesss/v4">
  <DatumVytvoreni datum="">{1,1}</DatumVytvoreni>
</Puvod>
Source
<xs:element name="Puvod" type="tPuvodSeskupeni"/>
Element tPuvodSeskupeni / DatumVytvoreni
Namespace http://www.mvcr.cz/nsesss/v4
Diagram
DiagramNO_NAMESPACE.tmp#tDatum_datumv4.tmp#tDatum
Type tDatum
Properties
content complex
Attributes
QName Type Use Annotation
datum xs:dateTime optional
Volitelný prvek pro zaznamenání přesného časového údaje. Datum je zaznamenáno ve tvaru "YYYY-MM-DDThh:mm:ss±hh:mm". Tento prvek je vhodné uvádět v případech, kdy je nutná specifikace času s přesností na sekundy.
Source
<xs:element name="DatumVytvoreni" type="tDatum"/>
Element tPlanEvidencniUdajeVecneSkupiny / Trideni
Namespace http://www.mvcr.cz/nsesss/v4
Diagram
Diagramv4.tmp#tPlanTrideni_JednoduchySpisovyZnakv4.tmp#tPlanTrideni_PlneUrcenySpisovyZnakv4.tmp#tPlanTrideni_Oduvodneniv4.tmp#tPlanTrideni
Type tPlanTrideni
Properties
content complex
Model
Children JednoduchySpisovyZnak, Oduvodneni, PlneUrcenySpisovyZnak
Instance
<Trideni xmlns="http://www.mvcr.cz/nsesss/v4">
  <JednoduchySpisovyZnak>{1,1}</JednoduchySpisovyZnak>
  <PlneUrcenySpisovyZnak>{1,1}</PlneUrcenySpisovyZnak>
  <Oduvodneni>{0,1}</Oduvodneni>
</Trideni>
Source
<xs:element name="Trideni" type="tPlanTrideni"/>
Element tPlanTrideni / JednoduchySpisovyZnak
Namespace http://www.mvcr.cz/nsesss/v4
Diagram
Diagramv4.tmp#tJednoduchySpisovyZnak
Type tJednoduchySpisovyZnak
Properties
content simple
Facets
maxLength 50
Source
<xs:element name="JednoduchySpisovyZnak" type="tJednoduchySpisovyZnak"/>
Element tPlanTrideni / PlneUrcenySpisovyZnak
Namespace http://www.mvcr.cz/nsesss/v4
Diagram
Diagramv4.tmp#tPlneUrcenySpisovyZnak
Type tPlneUrcenySpisovyZnak
Properties
content simple
Facets
maxLength 255
Source
<xs:element name="PlneUrcenySpisovyZnak" type="tPlneUrcenySpisovyZnak"/>
Element tPlanTrideni / Oduvodneni
Namespace http://www.mvcr.cz/nsesss/v4
Annotations
Prvek se vyplňuje jen v případě přetřídění entity.
Diagram
Diagram
Type xs:string
Properties
content simple
minOccurs 0
Source
<xs:element name="Oduvodneni" type="xs:string" minOccurs="0">
  <xs:annotation>
    <xs:documentation>Prvek se vyplňuje jen v případě přetřídění entity.</xs:documentation>
  </xs:annotation>
</xs:element>
Element tPlanEvidencniUdajeVecneSkupiny / Vyrazovani
Namespace http://www.mvcr.cz/nsesss/v4
Diagram
Diagramv4.tmp#tVyrazovaniVecneSkupiny_SkartacniRezimv4.tmp#tVyrazovaniVecneSkupiny
Type tVyrazovaniVecneSkupiny
Properties
content complex
Model
Children SkartacniRezim
Instance
<Vyrazovani xmlns="http://www.mvcr.cz/nsesss/v4">
  <SkartacniRezim>{0,1}</SkartacniRezim>
</Vyrazovani>
Source
<xs:element name="Vyrazovani" type="tVyrazovaniVecneSkupiny"/>
Element tVyrazovaniVecneSkupiny / SkartacniRezim
Namespace http://www.mvcr.cz/nsesss/v4
Annotations
Prvek je nepovinný ve všech případech, kdy je tato věcná skupina mateřskou entitou jiné věcné skupiny nebo typového spisu.
Diagram
Diagramv4.tmp#tSkartacniRezim_Identifikatorv4.tmp#tSkartacniRezim_Nazevv4.tmp#tSkartacniRezim_Oduvodneniv4.tmp#tSkartacniRezim_SkartacniZnakv4.tmp#tSkartacniRezim_SkartacniLhutav4.tmp#tSkartacniRezim_RokVyrazeniv4.tmp#tSkartacniRezim_SpousteciUdalostv4.tmp#tSkartacniRezim_KontrolaLhutav4.tmp#tSkartacniRezim
Type tSkartacniRezim
Properties
content complex
minOccurs 0
Model
Children Identifikator, KontrolaLhuta, Nazev, Oduvodneni, RokVyrazeni, SkartacniLhuta, SkartacniZnak, SpousteciUdalost
Instance
<SkartacniRezim xmlns="http://www.mvcr.cz/nsesss/v4">
  <Identifikator zdroj="">{1,1}</Identifikator>
  <Nazev>{1,1}</Nazev>
  <Oduvodneni>{0,1}</Oduvodneni>
  <SkartacniZnak>{1,1}</SkartacniZnak>
  <SkartacniLhuta>{1,1}</SkartacniLhuta>
  <RokVyrazeni>{1,1}</RokVyrazeni>
  <SpousteciUdalost>{1,1}</SpousteciUdalost>
  <KontrolaLhuta>{0,1}</KontrolaLhuta>
</SkartacniRezim>
Source
<xs:element name="SkartacniRezim" type="tSkartacniRezim" minOccurs="0">
  <xs:annotation>
    <xs:documentation>Prvek je nepovinný ve všech případech, kdy je tato věcná skupina mateřskou entitou jiné věcné skupiny nebo typového spisu.</xs:documentation>
  </xs:annotation>
</xs:element>
Element tSkartacniRezim / Identifikator
Namespace http://www.mvcr.cz/nsesss/v4
Diagram
Diagramv4.tmp#tIdentifikatorHodnotaNO_NAMESPACE.tmp#tIdentifikator_zdrojv4.tmp#tIdentifikator
Type tIdentifikator
Type hierarchy
Properties
content complex
Attributes
QName Type Use Annotation
zdroj tNazev required
Povinný prvek pro zaznamenání názvu zdroje identifikátoru. V případě identifikace entit nebo některých objektů je zdrojem ERMS, v případě identifikace subjektů může být zdrojem například rodné číslo, klientské číslo, zaměstnanecké označení, služební číslo oprávněné úřední osoby (fyzické osoby) nebo IČ, DIČ (právnické osoby).
Source
<xs:element name="Identifikator" type="tIdentifikator"/>
Element tSkartacniRezim / Nazev
Namespace http://www.mvcr.cz/nsesss/v4
Diagram
Diagramv4.tmp#tNazev
Type tNazev
Properties
content simple
Source
<xs:element name="Nazev" type="tNazev"/>
Element tSkartacniRezim / Oduvodneni
Namespace http://www.mvcr.cz/nsesss/v4
Annotations
Prvek pro zaznamenání důvodu přidělení skartačního znaku příslušnému skartačnímu režimu.
Diagram
Diagram
Type xs:string
Properties
content simple
minOccurs 0
Source
<xs:element name="Oduvodneni" type="xs:string" minOccurs="0">
  <xs:annotation>
    <xs:documentation>Prvek pro zaznamenání důvodu přidělení skartačního znaku příslušnému skartačnímu režimu.</xs:documentation>
  </xs:annotation>
</xs:element>
Element tSkartacniRezim / SkartacniZnak
Namespace http://www.mvcr.cz/nsesss/v4
Diagram
Diagramv4.tmp#tSkartacniZnak
Type tSkartacniZnak
Properties
content simple
Facets
enumeration A
enumeration S
enumeration V
Nelze používat pro entity uzavřené/vyřízené po začátku platnosti vyhlášky z roku 2023.
Source
<xs:element name="SkartacniZnak" type="tSkartacniZnak"/>
Element tSkartacniRezim / SkartacniLhuta
Namespace http://www.mvcr.cz/nsesss/v4
Diagram
Diagramv4.tmp#tSkartacniLhuta
Type tSkartacniLhuta
Properties
content simple
Facets
maxInclusive 999
minInclusive 0
Source
<xs:element name="SkartacniLhuta" type="tSkartacniLhuta"/>
Element tSkartacniRezim / RokVyrazeni
Namespace http://www.mvcr.cz/nsesss/v4
Annotations
Rok vyřazení, pokud není nastavena skartační lhůta.
Diagram
Diagram
Type xs:gYear
Properties
content simple
Source
<xs:element name="RokVyrazeni" type="xs:gYear">
  <xs:annotation>
    <xs:documentation>Rok vyřazení, pokud není nastavena skartační lhůta.</xs:documentation>
  </xs:annotation>
</xs:element>
Element tSkartacniRezim / SpousteciUdalost
Namespace http://www.mvcr.cz/nsesss/v4
Annotations
Prvek pro zaznamenání kritéria, kterým je stanoven začátek plynutí skartační lhůty.
Diagram
Diagram
Type xs:string
Properties
content simple
Source
<xs:element name="SpousteciUdalost" type="xs:string">
  <xs:annotation>
    <xs:documentation>Prvek pro zaznamenání kritéria, kterým je stanoven začátek plynutí skartační lhůty.</xs:documentation>
  </xs:annotation>
</xs:element>
Element tSkartacniRezim / KontrolaLhuta
Namespace http://www.mvcr.cz/nsesss/v4
Annotations
Lhůta pro kontrolu, zda došlo k externí spouštěcí události.
Diagram
Diagramv4.tmp#tSkartacniLhuta
Type tSkartacniLhuta
Properties
content simple
minOccurs 0
Facets
maxInclusive 999
minInclusive 0
Source
<xs:element name="KontrolaLhuta" minOccurs="0" type="tSkartacniLhuta">
  <xs:annotation>
    <xs:documentation>Lhůta pro kontrolu, zda došlo k externí spouštěcí události.</xs:documentation>
  </xs:annotation>
</xs:element>
Element tPlanEvidencniUdajeVecneSkupiny / Manipulace
Namespace http://www.mvcr.cz/nsesss/v4
Diagram
Diagramv4.tmp#tPlanManipulace_DatumOtevreniv4.tmp#tPlanManipulace_DatumUzavreniv4.tmp#tPlanManipulace
Type tPlanManipulace
Properties
content complex
Model
Children DatumOtevreni, DatumUzavreni
Instance
<Manipulace xmlns="http://www.mvcr.cz/nsesss/v4">
  <DatumOtevreni datum="">{1,1}</DatumOtevreni>
  <DatumUzavreni datum="">{0,1}</DatumUzavreni>
</Manipulace>
Source
<xs:element name="Manipulace" type="tPlanManipulace"/>
Element tPlanManipulace / DatumOtevreni
Namespace http://www.mvcr.cz/nsesss/v4
Diagram
DiagramNO_NAMESPACE.tmp#tDatum_datumv4.tmp#tDatum
Type tDatum
Properties
content complex
Attributes
QName Type Use Annotation
datum xs:dateTime optional
Volitelný prvek pro zaznamenání přesného časového údaje. Datum je zaznamenáno ve tvaru "YYYY-MM-DDThh:mm:ss±hh:mm". Tento prvek je vhodné uvádět v případech, kdy je nutná specifikace času s přesností na sekundy.
Source
<xs:element name="DatumOtevreni" type="tDatum"/>
Element tPlanManipulace / DatumUzavreni
Namespace http://www.mvcr.cz/nsesss/v4
Diagram
DiagramNO_NAMESPACE.tmp#tDatum_datumv4.tmp#tDatum
Type tDatum
Properties
content complex
minOccurs 0
Attributes
QName Type Use Annotation
datum xs:dateTime optional
Volitelný prvek pro zaznamenání přesného časového údaje. Datum je zaznamenáno ve tvaru "YYYY-MM-DDThh:mm:ss±hh:mm". Tento prvek je vhodné uvádět v případech, kdy je nutná specifikace času s přesností na sekundy.
Source
<xs:element name="DatumUzavreni" type="tDatum" minOccurs="0"/>
Element tPlanEvidencniUdajeVecneSkupiny / UrcenoProTypoveSpisy
Namespace http://www.mvcr.cz/nsesss/v4
Annotations
Pokud element chybí, předpokládá se, že věcná skupina není určena pro typové spisy.
Diagram
Diagramv4.tmp#tLogicky
Type tLogicky
Properties
content simple
minOccurs 0
Facets
enumeration ano
enumeration ne
Source
<xs:element name="UrcenoProTypoveSpisy" type="tLogicky" minOccurs="0">
  <xs:annotation>
    <xs:documentation>Pokud element chybí, předpokládá se, že věcná skupina není určena pro typové spisy.</xs:documentation>
  </xs:annotation>
</xs:element>
Element tPlanEvidencniUdajeVecneSkupiny / ZpusobVedeni
Namespace http://www.mvcr.cz/nsesss/v4
Annotations
Způsob přidělování čísla jednacího dokumentům v zakládaných spisech dané věcné skupiny (NSESSS 3.1.2).
Diagram
Diagramv4.tmp#tZpusobVedeni
Type tZpusobVedeni
Properties
content simple
minOccurs 0
Facets
enumeration Priorace
enumeration SbernyArch
Source
<xs:element name="ZpusobVedeni" type="tZpusobVedeni" minOccurs="0">
  <xs:annotation>
    <xs:documentation>Způsob přidělování čísla jednacího dokumentům v zakládaných spisech dané věcné skupiny (NSESSS 3.1.2).</xs:documentation>
  </xs:annotation>
</xs:element>
Element tPlanEvidencniUdajeVecneSkupiny / TrvalySkartacniSouhlas
Namespace http://www.mvcr.cz/nsesss/v4
Annotations
Na obsah věcné skupiny je uplatněn příslušným archivem vydaný trvalý skartační souhlas (NSESSS 3.1.2).
Diagram
Diagramv4.tmp#tLogicky
Type tLogicky
Properties
content simple
minOccurs 0
Facets
enumeration ano
enumeration ne
Source
<xs:element name="TrvalySkartacniSouhlas" type="tLogicky" minOccurs="0">
  <xs:annotation>
    <xs:documentation>Na obsah věcné skupiny je uplatněn příslušným archivem vydaný trvalý skartační souhlas (NSESSS 3.1.2).</xs:documentation>
  </xs:annotation>
</xs:element>
Element tPlanVecnaSkupina / PlanVecnaSkupina
Namespace http://www.mvcr.cz/nsesss/v4
Diagram
DiagramNO_NAMESPACE.tmp#tPlanVecnaSkupina_IDv4.tmp#tPlanVecnaSkupina_EvidencniUdajev4.tmp#tPlanVecnaSkupina_PlanVecnaSkupinav4.tmp#tPlanVecnaSkupina_PlanSoucastv4.tmp#tPlanVecnaSkupina
Type tPlanVecnaSkupina
Properties
content complex
minOccurs 0
maxOccurs unbounded
Model
Children EvidencniUdaje, PlanSoucast, PlanVecnaSkupina
Instance
<PlanVecnaSkupina ID="" xmlns="http://www.mvcr.cz/nsesss/v4">
  <EvidencniUdaje>{1,1}</EvidencniUdaje>
  <PlanVecnaSkupina ID="">{0,unbounded}</PlanVecnaSkupina>
  <PlanSoucast ID="">{0,unbounded}</PlanSoucast>
</PlanVecnaSkupina>
Attributes
QName Type Use Annotation
ID xs:ID required
Identifikátor jednoznačně označuje entitu uvnitř XML dokumentu.
Source
<xs:element name="PlanVecnaSkupina" type="tPlanVecnaSkupina" minOccurs="0" maxOccurs="unbounded"/>
Element tPlanVecnaSkupina / PlanSoucast
Namespace http://www.mvcr.cz/nsesss/v4
Diagram
DiagramNO_NAMESPACE.tmp#tPlanSoucast_IDv4.tmp#tPlanSoucast_EvidencniUdajev4.tmp#tPlanSoucast_PlanSoucastv4.tmp#tPlanSoucast
Type tPlanSoucast
Properties
content complex
minOccurs 0
maxOccurs unbounded
Model
Children EvidencniUdaje, PlanSoucast
Instance
<PlanSoucast ID="" xmlns="http://www.mvcr.cz/nsesss/v4">
  <EvidencniUdaje>{1,1}</EvidencniUdaje>
  <PlanSoucast ID="">{0,unbounded}</PlanSoucast>
</PlanSoucast>
Attributes
QName Type Use Annotation
ID xs:ID required
Identifikátor jednoznačně označuje entitu uvnitř XML dokumentu.
Source
<xs:element name="PlanSoucast" type="tPlanSoucast" minOccurs="0" maxOccurs="unbounded"/>
Element tPlanSoucast / EvidencniUdaje
Namespace http://www.mvcr.cz/nsesss/v4
Diagram
Diagramv4.tmp#tEntita_Identifikacev4.tmp#tEntita_Popisv4.tmp#tEntita_Souvislostiv4.tmp#tEntita_Pristupnostv4.tmp#tEntita_Poznamkyv4.tmp#tEntita_JineUdajev4.tmp#tEntitav4.tmp#tPlanEvidencniUdajeSoucasti_Puvodv4.tmp#tPlanEvidencniUdajeSoucasti_Trideniv4.tmp#tPlanEvidencniUdajeSoucasti_Vyrazovaniv4.tmp#tPlanEvidencniUdajeSoucasti_Manipulacev4.tmp#tPlanEvidencniUdajeSoucasti_ZpusobVedeniv4.tmp#tPlanEvidencniUdajeSoucasti_TrvalySkartacniSouhlasv4.tmp#tPlanEvidencniUdajeSoucasti
Type tPlanEvidencniUdajeSoucasti
Properties
content complex
Model
Children Identifikace, JineUdaje, Manipulace, Popis, Poznamky, Pristupnost, Puvod, Souvislosti, Trideni, TrvalySkartacniSouhlas, Vyrazovani, ZpusobVedeni
Instance
<EvidencniUdaje xmlns="http://www.mvcr.cz/nsesss/v4">
  <Identifikace>{1,1}</Identifikace>
  <Popis>{1,1}</Popis>
  <Souvislosti>{0,1}</Souvislosti>
  <Pristupnost>{0,1}</Pristupnost>
  <Poznamky>{0,1}</Poznamky>
  <JineUdaje>{0,1}</JineUdaje>
  <Puvod>{1,1}</Puvod>
  <Trideni>{1,1}</Trideni>
  <Vyrazovani>{1,1}</Vyrazovani>
  <Manipulace>{1,1}</Manipulace>
  <ZpusobVedeni>{0,1}</ZpusobVedeni>
  <TrvalySkartacniSouhlas>{0,1}</TrvalySkartacniSouhlas>
</EvidencniUdaje>
Source
<xs:element name="EvidencniUdaje" type="tPlanEvidencniUdajeSoucasti"/>
Element tPlanEvidencniUdajeSoucasti / Puvod
Namespace http://www.mvcr.cz/nsesss/v4
Diagram
Diagramv4.tmp#tPuvodSeskupeni_DatumVytvoreniv4.tmp#tPuvodSeskupeni
Type tPuvodSeskupeni
Properties
content complex
Model
Children DatumVytvoreni
Instance
<Puvod xmlns="http://www.mvcr.cz/nsesss/v4">
  <DatumVytvoreni datum="">{1,1}</DatumVytvoreni>
</Puvod>
Source
<xs:element name="Puvod" type="tPuvodSeskupeni"/>
Element tPlanEvidencniUdajeSoucasti / Trideni
Namespace http://www.mvcr.cz/nsesss/v4
Diagram
Diagramv4.tmp#tPlanTrideni_JednoduchySpisovyZnakv4.tmp#tPlanTrideni_PlneUrcenySpisovyZnakv4.tmp#tPlanTrideni_Oduvodneniv4.tmp#tPlanTrideni
Type tPlanTrideni
Properties
content complex
Model
Children JednoduchySpisovyZnak, Oduvodneni, PlneUrcenySpisovyZnak
Instance
<Trideni xmlns="http://www.mvcr.cz/nsesss/v4">
  <JednoduchySpisovyZnak>{1,1}</JednoduchySpisovyZnak>
  <PlneUrcenySpisovyZnak>{1,1}</PlneUrcenySpisovyZnak>
  <Oduvodneni>{0,1}</Oduvodneni>
</Trideni>
Source
<xs:element name="Trideni" type="tPlanTrideni"/>
Element tPlanEvidencniUdajeSoucasti / Vyrazovani
Namespace http://www.mvcr.cz/nsesss/v4
Diagram
Diagramv4.tmp#tVyrazovaniSoucasti_SkartacniRezimv4.tmp#tVyrazovaniSoucasti
Type tVyrazovaniSoucasti
Properties
content complex
Model
Children SkartacniRezim
Instance
<Vyrazovani xmlns="http://www.mvcr.cz/nsesss/v4">
  <SkartacniRezim>{0,1}</SkartacniRezim>
</Vyrazovani>
Source
<xs:element name="Vyrazovani" type="tVyrazovaniSoucasti"/>
Element tVyrazovaniSoucasti / SkartacniRezim
Namespace http://www.mvcr.cz/nsesss/v4
Annotations
Prvek je nepovinný ve všech případech, kdy je tato součást mateřskou entitou jiné součásti.
Diagram
Diagramv4.tmp#tSkartacniRezim_Identifikatorv4.tmp#tSkartacniRezim_Nazevv4.tmp#tSkartacniRezim_Oduvodneniv4.tmp#tSkartacniRezim_SkartacniZnakv4.tmp#tSkartacniRezim_SkartacniLhutav4.tmp#tSkartacniRezim_RokVyrazeniv4.tmp#tSkartacniRezim_SpousteciUdalostv4.tmp#tSkartacniRezim_KontrolaLhutav4.tmp#tSkartacniRezim
Type tSkartacniRezim
Properties
content complex
minOccurs 0
Model
Children Identifikator, KontrolaLhuta, Nazev, Oduvodneni, RokVyrazeni, SkartacniLhuta, SkartacniZnak, SpousteciUdalost
Instance
<SkartacniRezim xmlns="http://www.mvcr.cz/nsesss/v4">
  <Identifikator zdroj="">{1,1}</Identifikator>
  <Nazev>{1,1}</Nazev>
  <Oduvodneni>{0,1}</Oduvodneni>
  <SkartacniZnak>{1,1}</SkartacniZnak>
  <SkartacniLhuta>{1,1}</SkartacniLhuta>
  <RokVyrazeni>{1,1}</RokVyrazeni>
  <SpousteciUdalost>{1,1}</SpousteciUdalost>
  <KontrolaLhuta>{0,1}</KontrolaLhuta>
</SkartacniRezim>
Source
<xs:element name="SkartacniRezim" type="tSkartacniRezim" minOccurs="0">
  <xs:annotation>
    <xs:documentation>Prvek je nepovinný ve všech případech, kdy je tato součást mateřskou entitou jiné součásti.</xs:documentation>
  </xs:annotation>
</xs:element>
Element tPlanEvidencniUdajeSoucasti / Manipulace
Namespace http://www.mvcr.cz/nsesss/v4
Diagram
Diagramv4.tmp#tPlanManipulace_DatumOtevreniv4.tmp#tPlanManipulace_DatumUzavreniv4.tmp#tPlanManipulace
Type tPlanManipulace
Properties
content complex
Model
Children DatumOtevreni, DatumUzavreni
Instance
<Manipulace xmlns="http://www.mvcr.cz/nsesss/v4">
  <DatumOtevreni datum="">{1,1}</DatumOtevreni>
  <DatumUzavreni datum="">{0,1}</DatumUzavreni>
</Manipulace>
Source
<xs:element name="Manipulace" type="tPlanManipulace"/>
Element tPlanEvidencniUdajeSoucasti / ZpusobVedeni
Namespace http://www.mvcr.cz/nsesss/v4
Annotations
Způsob přidělování čísla jednacího dokumentům v zakládaných spisech dané součásti (NSESSS 3.3.6).
Diagram
Diagramv4.tmp#tZpusobVedeni
Type tZpusobVedeni
Properties
content simple
minOccurs 0
Facets
enumeration Priorace
enumeration SbernyArch
Source
<xs:element name="ZpusobVedeni" type="tZpusobVedeni" minOccurs="0">
  <xs:annotation>
    <xs:documentation>Způsob přidělování čísla jednacího dokumentům v zakládaných spisech dané součásti (NSESSS 3.3.6).</xs:documentation>
  </xs:annotation>
</xs:element>
Element tPlanEvidencniUdajeSoucasti / TrvalySkartacniSouhlas
Namespace http://www.mvcr.cz/nsesss/v4
Annotations
Na obsah součásti je uplatněn příslušným archivem vydaný trvalý skartační souhlas (NSESSS 3.3.6).
Diagram
Diagramv4.tmp#tLogicky
Type tLogicky
Properties
content simple
minOccurs 0
Facets
enumeration ano
enumeration ne
Source
<xs:element name="TrvalySkartacniSouhlas" type="tLogicky" minOccurs="0">
  <xs:annotation>
    <xs:documentation>Na obsah součásti je uplatněn příslušným archivem vydaný trvalý skartační souhlas (NSESSS 3.3.6).</xs:documentation>
  </xs:annotation>
</xs:element>
Element tPlanSoucast / PlanSoucast
Namespace http://www.mvcr.cz/nsesss/v4
Diagram
DiagramNO_NAMESPACE.tmp#tPlanSoucast_IDv4.tmp#tPlanSoucast_EvidencniUdajev4.tmp#tPlanSoucast_PlanSoucastv4.tmp#tPlanSoucast
Type tPlanSoucast
Properties
content complex
minOccurs 0
maxOccurs unbounded
Model
Children EvidencniUdaje, PlanSoucast
Instance
<PlanSoucast ID="" xmlns="http://www.mvcr.cz/nsesss/v4">
  <EvidencniUdaje>{1,1}</EvidencniUdaje>
  <PlanSoucast ID="">{0,unbounded}</PlanSoucast>
</PlanSoucast>
Attributes
QName Type Use Annotation
ID xs:ID required
Identifikátor jednoznačně označuje entitu uvnitř XML dokumentu.
Source
<xs:element name="PlanSoucast" type="tPlanSoucast" minOccurs="0" maxOccurs="unbounded"/>
Element tDokument / EvidencniUdaje
Namespace http://www.mvcr.cz/nsesss/v4
Diagram
Diagramv4.tmp#tEntita_Identifikacev4.tmp#tEntita_Popisv4.tmp#tEntita_Souvislostiv4.tmp#tEntita_Pristupnostv4.tmp#tEntita_Poznamkyv4.tmp#tEntita_JineUdajev4.tmp#tEntitav4.tmp#tEvidencniUdajeDokumentu_Evidencev4.tmp#tEvidencniUdajeDokumentu_Neevidencev4.tmp#tEvidencniUdajeDokumentu_Jazykyv4.tmp#tEvidencniUdajeDokumentu_Puvodv4.tmp#tEvidencniUdajeDokumentu_Trideniv4.tmp#tEvidencniUdajeDokumentu_Vyrizeniv4.tmp#tEvidencniUdajeDokumentu_Vyrazovaniv4.tmp#tEvidencniUdajeDokumentu_Manipulacev4.tmp#tEvidencniUdajeDokumentu_Prevodv4.tmp#tEvidencniUdajeDokumentu
Type tEvidencniUdajeDokumentu
Properties
content complex
Model
Children Evidence, Identifikace, Jazyky, JineUdaje, Manipulace, Neevidence, Popis, Poznamky, Prevod, Pristupnost, Puvod, Souvislosti, Trideni, Vyrazovani, Vyrizeni
Instance
<EvidencniUdaje xmlns="http://www.mvcr.cz/nsesss/v4">
  <Identifikace>{1,1}</Identifikace>
  <Popis>{1,1}</Popis>
  <Souvislosti>{0,1}</Souvislosti>
  <Pristupnost>{0,1}</Pristupnost>
  <Poznamky>{0,1}</Poznamky>
  <JineUdaje>{0,1}</JineUdaje>
  <Evidence>{1,1}</Evidence>
  <Neevidence>{1,1}</Neevidence>
  <Jazyky>{0,1}</Jazyky>
  <Puvod>{1,1}</Puvod>
  <Trideni>{1,1}</Trideni>
  <Vyrizeni>{0,1}</Vyrizeni>
  <Vyrazovani>{1,1}</Vyrazovani>
  <Manipulace>{1,1}</Manipulace>
  <Prevod>{0,1}</Prevod>
</EvidencniUdaje>
Source
<xs:element name="EvidencniUdaje" type="tEvidencniUdajeDokumentu"/>
Element tEvidencniUdajeDokumentu / Evidence
Namespace http://www.mvcr.cz/nsesss/v4
Diagram
Diagramv4.tmp#tEvidence_EvidencniCislov4.tmp#tEvidence_PoradoveCislov4.tmp#tEvidence_UrceneCasoveObdobiv4.tmp#tEvidence_NazevEvidenceDokumentuv4.tmp#tEvidence
Type tEvidence
Properties
content complex
Model
Children EvidencniCislo, NazevEvidenceDokumentu, PoradoveCislo, UrceneCasoveObdobi
Instance
<Evidence xmlns="http://www.mvcr.cz/nsesss/v4">
  <EvidencniCislo>{0,1}</EvidencniCislo>
  <PoradoveCislo>{0,1}</PoradoveCislo>
  <UrceneCasoveObdobi>{1,1}</UrceneCasoveObdobi>
  <NazevEvidenceDokumentu>{1,1}</NazevEvidenceDokumentu>
</Evidence>
Source
<xs:element name="Evidence" type="tEvidence"/>
Element tEvidence / EvidencniCislo
Namespace http://www.mvcr.cz/nsesss/v4
Annotations
Evidenční číslo může být vynecháno pro spisy uzavřené před účinností vyhlášky 259/2012.
Diagram
Diagramv4.tmp#tEvidencniCislo
Type tEvidencniCislo
Properties
content simple
minOccurs 0
Facets
maxLength 50
Source
<xs:element name="EvidencniCislo" type="tEvidencniCislo" minOccurs="0">
  <xs:annotation>
    <xs:documentation>Evidenční číslo může být vynecháno pro spisy uzavřené před účinností vyhlášky 259/2012.</xs:documentation>
  </xs:annotation>
</xs:element>
Element tEvidence / PoradoveCislo
Namespace http://www.mvcr.cz/nsesss/v4
Annotations
Prvek je nepovinný v případě, že je entita evidována v rámci samostatné evidence dokumentů, která nepoužívá pořadových čísel.
Diagram
Diagramv4.tmp#tPoradoveCislo
Type tPoradoveCislo
Properties
content simple
minOccurs 0
Facets
minInclusive 1
Source
<xs:element name="PoradoveCislo" type="tPoradoveCislo" minOccurs="0">
  <xs:annotation>
    <xs:documentation>Prvek je nepovinný v případě, že je entita evidována v rámci samostatné evidence dokumentů, která nepoužívá pořadových čísel.</xs:documentation>
  </xs:annotation>
</xs:element>
Element tEvidence / UrceneCasoveObdobi
Namespace http://www.mvcr.cz/nsesss/v4
Diagram
Diagramv4.tmp#tUrceneCasoveObdobi_DatumOdv4.tmp#tUrceneCasoveObdobi_DatumDov4.tmp#tUrceneCasoveObdobi_MesicOdv4.tmp#tUrceneCasoveObdobi_MesicDov4.tmp#tUrceneCasoveObdobi_RokOdv4.tmp#tUrceneCasoveObdobi_RokDov4.tmp#tUrceneCasoveObdobi_Rokv4.tmp#tUrceneCasoveObdobi
Type tUrceneCasoveObdobi
Properties
content complex
Model
Children DatumDo, DatumOd, MesicDo, MesicOd, Rok, RokDo, RokOd
Instance
<UrceneCasoveObdobi xmlns="http://www.mvcr.cz/nsesss/v4">
  <DatumOd>{1,1}</DatumOd>
  <DatumDo>{1,1}</DatumDo>
  <MesicOd>{1,1}</MesicOd>
  <MesicDo>{1,1}</MesicDo>
  <RokOd>{1,1}</RokOd>
  <RokDo>{1,1}</RokDo>
  <Rok>{1,1}</Rok>
</UrceneCasoveObdobi>
Source
<xs:element name="UrceneCasoveObdobi" type="tUrceneCasoveObdobi"/>
Element tUrceneCasoveObdobi / DatumOd
Namespace http://www.mvcr.cz/nsesss/v4
Diagram
Diagram
Type xs:date
Properties
content simple
Source
<xs:element name="DatumOd" type="xs:date"/>
Element tUrceneCasoveObdobi / DatumDo
Namespace http://www.mvcr.cz/nsesss/v4
Diagram
Diagram
Type xs:date
Properties
content simple
Source
<xs:element name="DatumDo" type="xs:date"/>
Element tUrceneCasoveObdobi / MesicOd
Namespace http://www.mvcr.cz/nsesss/v4
Diagram
Diagram
Type xs:gYearMonth
Properties
content simple
Source
<xs:element name="MesicOd" type="xs:gYearMonth"/>
Element tUrceneCasoveObdobi / MesicDo
Namespace http://www.mvcr.cz/nsesss/v4
Diagram
Diagram
Type xs:gYearMonth
Properties
content simple
Source
<xs:element name="MesicDo" type="xs:gYearMonth"/>
Element tUrceneCasoveObdobi / RokOd
Namespace http://www.mvcr.cz/nsesss/v4
Diagram
Diagram
Type xs:gYear
Properties
content simple
Source
<xs:element name="RokOd" type="xs:gYear"/>
Element tUrceneCasoveObdobi / RokDo
Namespace http://www.mvcr.cz/nsesss/v4
Diagram
Diagram
Type xs:gYear
Properties
content simple
Source
<xs:element name="RokDo" type="xs:gYear"/>
Element tUrceneCasoveObdobi / Rok
Namespace http://www.mvcr.cz/nsesss/v4
Diagram
Diagram
Type xs:gYear
Properties
content simple
Source
<xs:element name="Rok" type="xs:gYear"/>
Element tEvidence / NazevEvidenceDokumentu
Namespace http://www.mvcr.cz/nsesss/v4
Annotations
Prvek pro zaznamenání názvu evidence dokumentů. Pokud je používána jediná evidence dokumentů v organizaci, použije se název ERMS. Pokud je v organizaci používáno několik evidencí dokumentů současně, použijí se názvy uvedené ve spisovém plánu organizace.
Diagram
Diagramv4.tmp#tNazev
Type tNazev
Properties
content simple
Source
<xs:element name="NazevEvidenceDokumentu" type="tNazev">
  <xs:annotation>
    <xs:documentation>Prvek pro zaznamenání názvu evidence dokumentů. Pokud je používána jediná evidence dokumentů v organizaci, použije se název ERMS. Pokud je v organizaci používáno několik evidencí dokumentů současně, použijí se názvy uvedené ve spisovém plánu organizace.</xs:documentation>
  </xs:annotation>
</xs:element>
Element tEvidencniUdajeDokumentu / Neevidence
Namespace http://www.mvcr.cz/nsesss/v4
Diagram
Diagramv4.tmp#tNeevidence_Oduvodneniv4.tmp#tNeevidence
Type tNeevidence
Properties
content complex
Model
Children Oduvodneni
Instance
<Neevidence xmlns="http://www.mvcr.cz/nsesss/v4">
  <Oduvodneni>{1,1}</Oduvodneni>
</Neevidence>
Source
<xs:element name="Neevidence" type="tNeevidence"/>
Element tNeevidence / Oduvodneni
Namespace http://www.mvcr.cz/nsesss/v4
Annotations
Odůvodnění neexistence evidenčních informací o entitě.
Diagram
Diagram
Type xs:string
Properties
content simple
Source
<xs:element name="Oduvodneni" type="xs:string">
  <xs:annotation>
    <xs:documentation>Odůvodnění neexistence evidenčních informací o entitě.</xs:documentation>
  </xs:annotation>
</xs:element>
Element tEvidencniUdajeDokumentu / Jazyky
Namespace http://www.mvcr.cz/nsesss/v4
Diagram
Diagramv4.tmp#tJazyky_Jazykv4.tmp#tJazyky
Type tJazyky
Properties
content complex
minOccurs 0
Model
Children Jazyk
Instance
<Jazyky xmlns="http://www.mvcr.cz/nsesss/v4">
  <Jazyk>{1,unbounded}</Jazyk>
</Jazyky>
Source
<xs:element name="Jazyky" type="tJazyky" minOccurs="0"/>
Element tJazyky / Jazyk
Namespace http://www.mvcr.cz/nsesss/v4
Diagram
Diagramv4.tmp#tJazyk
Type tJazyk
Properties
content simple
maxOccurs unbounded
Facets
minLength 2
maxLength 3
Source
<xs:element name="Jazyk" type="tJazyk" maxOccurs="unbounded"/>
Element tEvidencniUdajeDokumentu / Puvod
Namespace http://www.mvcr.cz/nsesss/v4
Diagram
Diagramv4.tmp#tPuvodDokumentu_DorucenyDokumentv4.tmp#tPuvodDokumentu_VlastniDokumentv4.tmp#tPuvodDokumentu
Type tPuvodDokumentu
Properties
content complex
Model
Children DorucenyDokument, VlastniDokument
Instance
<Puvod xmlns="http://www.mvcr.cz/nsesss/v4">
  <DorucenyDokument>{1,1}</DorucenyDokument>
  <VlastniDokument>{1,1}</VlastniDokument>
</Puvod>
Source
<xs:element name="Puvod" type="tPuvodDokumentu"/>
Element tPuvodDokumentu / DorucenyDokument
Namespace http://www.mvcr.cz/nsesss/v4
Diagram
Diagramv4.tmp#tDorucenyDokument_DatumVytvoreniv4.tmp#tDorucenyDokument_Autorv4.tmp#tDorucenyDokument_DatumDoruceniv4.tmp#tDorucenyDokument_OdesilatelovoEvidencniCislov4.tmp#tDorucenyDokument_DoruceneMnozstviv4.tmp#tDorucenyDokument_Odesilatelv4.tmp#tDorucenyDokument
Type tDorucenyDokument
Properties
content complex
Model
Children Autor, DatumDoruceni, DatumVytvoreni, DoruceneMnozstvi, Odesilatel, OdesilatelovoEvidencniCislo
Instance
<DorucenyDokument xmlns="http://www.mvcr.cz/nsesss/v4">
  <DatumVytvoreni datum="">{0,1}</DatumVytvoreni>
  <Autor>{0,1}</Autor>
  <DatumDoruceni datum="">{1,1}</DatumDoruceni>
  <OdesilatelovoEvidencniCislo>{0,1}</OdesilatelovoEvidencniCislo>
  <DoruceneMnozstvi>{0,1}</DoruceneMnozstvi>
  <Odesilatel>{1,1}</Odesilatel>
</DorucenyDokument>
Source
<xs:element name="DorucenyDokument" type="tDorucenyDokument"/>
Element tDorucenyDokument / DatumVytvoreni
Namespace http://www.mvcr.cz/nsesss/v4
Diagram
DiagramNO_NAMESPACE.tmp#tDatum_datumv4.tmp#tDatum
Type tDatum
Properties
content complex
minOccurs 0
Attributes
QName Type Use Annotation
datum xs:dateTime optional
Volitelný prvek pro zaznamenání přesného časového údaje. Datum je zaznamenáno ve tvaru "YYYY-MM-DDThh:mm:ss±hh:mm". Tento prvek je vhodné uvádět v případech, kdy je nutná specifikace času s přesností na sekundy.
Source
<xs:element name="DatumVytvoreni" type="tDatum" minOccurs="0"/>
Element tDorucenyDokument / Autor
Namespace http://www.mvcr.cz/nsesss/v4
Diagram
Diagramv4.tmp#tOsobyExterni_Subjektv4.tmp#tOsobyExterni
Type tOsobyExterni
Properties
content complex
minOccurs 0
Model
Children Subjekt
Instance
<Autor xmlns="http://www.mvcr.cz/nsesss/v4">
  <Subjekt>{1,unbounded}</Subjekt>
</Autor>
Source
<xs:element name="Autor" type="tOsobyExterni" minOccurs="0"/>
Element tOsobyExterni / Subjekt
Namespace http://www.mvcr.cz/nsesss/v4
Diagram
Diagramv4.tmp#tSubjektExterni_IdentifikatorOrganizacev4.tmp#tSubjektExterni_NazevOrganizacev4.tmp#tSubjektExterni_IdentifikatorFyzickeOsobyv4.tmp#tSubjektExterni_NazevFyzickeOsobyv4.tmp#tSubjektExterni_OrganizacniUtvarv4.tmp#tSubjektExterni_PracovniPozicev4.tmp#tSubjektExterni_SidloOrganizacev4.tmp#tSubjektExterni_ElektronickyKontaktv4.tmp#tSubjektExterni_PostovniAdresav4.tmp#tSubjektExterni
Type tSubjektExterni
Properties
content complex
maxOccurs unbounded
Model
Children ElektronickyKontakt, IdentifikatorFyzickeOsoby, IdentifikatorOrganizace, NazevFyzickeOsoby, NazevOrganizace, OrganizacniUtvar, PostovniAdresa, PracovniPozice, SidloOrganizace
Instance
<Subjekt xmlns="http://www.mvcr.cz/nsesss/v4">
  <IdentifikatorOrganizace zdroj="">{1,1}</IdentifikatorOrganizace>
  <NazevOrganizace>{1,1}</NazevOrganizace>
  <IdentifikatorFyzickeOsoby zdroj="">{0,1}</IdentifikatorFyzickeOsoby>
  <NazevFyzickeOsoby>{0,1}</NazevFyzickeOsoby>
  <OrganizacniUtvar>{0,1}</OrganizacniUtvar>
  <PracovniPozice>{0,1}</PracovniPozice>
  <SidloOrganizace>{1,1}</SidloOrganizace>
  <ElektronickyKontakt>{0,1}</ElektronickyKontakt>
  <IdentifikatorFyzickeOsoby zdroj="">{0,1}</IdentifikatorFyzickeOsoby>
  <NazevFyzickeOsoby>{1,1}</NazevFyzickeOsoby>
  <PostovniAdresa>{1,1}</PostovniAdresa>
  <ElektronickyKontakt>{1,1}</ElektronickyKontakt>
</Subjekt>
Source
<xs:element name="Subjekt" type="tSubjektExterni" maxOccurs="unbounded"/>
Element tDorucenyDokument / DatumDoruceni
Namespace http://www.mvcr.cz/nsesss/v4
Diagram
DiagramNO_NAMESPACE.tmp#tDatum_datumv4.tmp#tDatum
Type tDatum
Properties
content complex
Attributes
QName Type Use Annotation
datum xs:dateTime optional
Volitelný prvek pro zaznamenání přesného časového údaje. Datum je zaznamenáno ve tvaru "YYYY-MM-DDThh:mm:ss±hh:mm". Tento prvek je vhodné uvádět v případech, kdy je nutná specifikace času s přesností na sekundy.
Source
<xs:element name="DatumDoruceni" type="tDatum"/>
Element tDorucenyDokument / OdesilatelovoEvidencniCislo
Namespace http://www.mvcr.cz/nsesss/v4
Diagram
Diagramv4.tmp#tEvidencniCislo
Type tEvidencniCislo
Properties
content simple
minOccurs 0
Facets
maxLength 50
Source
<xs:element name="OdesilatelovoEvidencniCislo" type="tEvidencniCislo" minOccurs="0"/>
Element tDorucenyDokument / DoruceneMnozstvi
Namespace http://www.mvcr.cz/nsesss/v4
Annotations
Prvek se vyplňuje jen v případě entit v analogové podobě.
Diagram
Diagram
Type xs:string
Properties
content simple
minOccurs 0
Source
<xs:element name="DoruceneMnozstvi" type="xs:string" minOccurs="0">
  <xs:annotation>
    <xs:documentation>Prvek se vyplňuje jen v případě entit v analogové podobě.</xs:documentation>
  </xs:annotation>
</xs:element>
Element tDorucenyDokument / Odesilatel
Namespace http://www.mvcr.cz/nsesss/v4
Diagram
Diagramv4.tmp#tOsobaExterni_Subjektv4.tmp#tOsobaExterni
Type tOsobaExterni
Properties
content complex
Model
Children Subjekt
Instance
<Odesilatel xmlns="http://www.mvcr.cz/nsesss/v4">
  <Subjekt>{1,1}</Subjekt>
</Odesilatel>
Source
<xs:element name="Odesilatel" type="tOsobaExterni"/>
Element tPuvodDokumentu / VlastniDokument
Namespace http://www.mvcr.cz/nsesss/v4
Diagram
Diagramv4.tmp#tVlastniDokument_DatumVytvoreniv4.tmp#tVlastniDokument_VytvoreneMnozstviv4.tmp#tVlastniDokument_Autorv4.tmp#tVlastniDokument
Type tVlastniDokument
Properties
content complex
Model
Children Autor, DatumVytvoreni, VytvoreneMnozstvi
Instance
<VlastniDokument xmlns="http://www.mvcr.cz/nsesss/v4">
  <DatumVytvoreni datum="">{1,1}</DatumVytvoreni>
  <VytvoreneMnozstvi>{0,1}</VytvoreneMnozstvi>
  <Autor>{1,1}</Autor>
</VlastniDokument>
Source
<xs:element name="VlastniDokument" type="tVlastniDokument"/>
Element tVlastniDokument / DatumVytvoreni
Namespace http://www.mvcr.cz/nsesss/v4
Diagram
DiagramNO_NAMESPACE.tmp#tDatum_datumv4.tmp#tDatum
Type tDatum
Properties
content complex
Attributes
QName Type Use Annotation
datum xs:dateTime optional
Volitelný prvek pro zaznamenání přesného časového údaje. Datum je zaznamenáno ve tvaru "YYYY-MM-DDThh:mm:ss±hh:mm". Tento prvek je vhodné uvádět v případech, kdy je nutná specifikace času s přesností na sekundy.
Source
<xs:element name="DatumVytvoreni" type="tDatum"/>
Element tVlastniDokument / VytvoreneMnozstvi
Namespace http://www.mvcr.cz/nsesss/v4
Annotations
Prvek se vyplňuje volitelně a jen v případě entit v analogové podobě.
Diagram
Diagram
Type xs:string
Properties
content simple
minOccurs 0
Source
<xs:element name="VytvoreneMnozstvi" type="xs:string" minOccurs="0">
  <xs:annotation>
    <xs:documentation>Prvek se vyplňuje volitelně a jen v případě entit v analogové podobě.</xs:documentation>
  </xs:annotation>
</xs:element>
Element tVlastniDokument / Autor
Namespace http://www.mvcr.cz/nsesss/v4
Diagram
Diagramv4.tmp#tOsobyInterni_Subjektv4.tmp#tOsobyInterni
Type tOsobyInterni
Properties
content complex
Model
Children Subjekt
Instance
<Autor xmlns="http://www.mvcr.cz/nsesss/v4">
  <Subjekt>{1,unbounded}</Subjekt>
</Autor>
Source
<xs:element name="Autor" type="tOsobyInterni"/>
Element tOsobyInterni / Subjekt
Namespace http://www.mvcr.cz/nsesss/v4
Diagram
Diagramv4.tmp#tSubjektInterni_IdentifikatorOrganizacev4.tmp#tSubjektInterni_NazevOrganizacev4.tmp#tSubjektInterni_IdentifikatorFyzickeOsobyv4.tmp#tSubjektInterni_NazevFyzickeOsobyv4.tmp#tSubjektInterni_OrganizacniUtvarv4.tmp#tSubjektInterni_PracovniPozicev4.tmp#tSubjektInterni_SidloOrganizacev4.tmp#tSubjektInterni
Type tSubjektInterni
Properties
content complex
maxOccurs unbounded
Model
Children IdentifikatorFyzickeOsoby, IdentifikatorOrganizace, NazevFyzickeOsoby, NazevOrganizace, OrganizacniUtvar, PracovniPozice, SidloOrganizace
Instance
<Subjekt xmlns="http://www.mvcr.cz/nsesss/v4">
  <IdentifikatorOrganizace zdroj="">{1,1}</IdentifikatorOrganizace>
  <NazevOrganizace>{1,1}</NazevOrganizace>
  <IdentifikatorFyzickeOsoby zdroj="">{1,1}</IdentifikatorFyzickeOsoby>
  <NazevFyzickeOsoby>{1,1}</NazevFyzickeOsoby>
  <OrganizacniUtvar>{1,1}</OrganizacniUtvar>
  <PracovniPozice>{1,1}</PracovniPozice>
  <SidloOrganizace>{1,1}</SidloOrganizace>
</Subjekt>
Source
<xs:element name="Subjekt" type="tSubjektInterni" maxOccurs="unbounded"/>
Element tSubjektInterni / IdentifikatorOrganizace
Namespace http://www.mvcr.cz/nsesss/v4
Diagram
Diagramv4.tmp#tIdentifikatorHodnotaNO_NAMESPACE.tmp#tIdentifikator_zdrojv4.tmp#tIdentifikator
Type tIdentifikator
Type hierarchy
Properties
content complex
Attributes
QName Type Use Annotation
zdroj tNazev required
Povinný prvek pro zaznamenání názvu zdroje identifikátoru. V případě identifikace entit nebo některých objektů je zdrojem ERMS, v případě identifikace subjektů může být zdrojem například rodné číslo, klientské číslo, zaměstnanecké označení, služební číslo oprávněné úřední osoby (fyzické osoby) nebo IČ, DIČ (právnické osoby).
Source
<xs:element name="IdentifikatorOrganizace" type="tIdentifikator"/>
Element tSubjektInterni / NazevOrganizace
Namespace http://www.mvcr.cz/nsesss/v4
Diagram
Diagramv4.tmp#tNazev
Type tNazev
Properties
content simple
Source
<xs:element name="NazevOrganizace" type="tNazev"/>
Element tSubjektInterni / IdentifikatorFyzickeOsoby
Namespace http://www.mvcr.cz/nsesss/v4
Diagram
Diagramv4.tmp#tIdentifikatorHodnotaNO_NAMESPACE.tmp#tIdentifikator_zdrojv4.tmp#tIdentifikator
Type tIdentifikator
Type hierarchy
Properties
content complex
Attributes
QName Type Use Annotation
zdroj tNazev required
Povinný prvek pro zaznamenání názvu zdroje identifikátoru. V případě identifikace entit nebo některých objektů je zdrojem ERMS, v případě identifikace subjektů může být zdrojem například rodné číslo, klientské číslo, zaměstnanecké označení, služební číslo oprávněné úřední osoby (fyzické osoby) nebo IČ, DIČ (právnické osoby).
Source
<xs:element name="IdentifikatorFyzickeOsoby" type="tIdentifikator"/>
Element tSubjektInterni / NazevFyzickeOsoby
Namespace http://www.mvcr.cz/nsesss/v4
Diagram
Diagramv4.tmp#tNazev
Type tNazev
Properties
content simple
Source
<xs:element name="NazevFyzickeOsoby" type="tNazev"/>
Element tSubjektInterni / OrganizacniUtvar
Namespace http://www.mvcr.cz/nsesss/v4
Diagram
Diagramv4.tmp#tText
Type tText
Properties
content simple
Facets
maxLength 100
Source
<xs:element name="OrganizacniUtvar" type="tText"/>
Element tSubjektInterni / PracovniPozice
Namespace http://www.mvcr.cz/nsesss/v4
Diagram
Diagramv4.tmp#tText
Type tText
Properties
content simple
Facets
maxLength 100
Source
<xs:element name="PracovniPozice" type="tText"/>
Element tSubjektInterni / SidloOrganizace
Namespace http://www.mvcr.cz/nsesss/v4
Diagram
Diagram
Type xs:string
Properties
content simple
Source
<xs:element name="SidloOrganizace" type="xs:string"/>
Element tEvidencniUdajeDokumentu / Trideni
Namespace http://www.mvcr.cz/nsesss/v4
Diagram
Diagramv4.tmp#tTrideni_JednoduchySpisovyZnakv4.tmp#tTrideni_PlneUrcenySpisovyZnakv4.tmp#tTrideni_Oduvodneniv4.tmp#tTrideniv4.tmp#tTrideniDokumentu_DruhDokumentuv4.tmp#tTrideniDokumentu_MaterskeEntityv4.tmp#tTrideniDokumentu
Type tTrideniDokumentu
Type hierarchy
Properties
content complex
Model
Children DruhDokumentu, JednoduchySpisovyZnak, MaterskeEntity, Oduvodneni, PlneUrcenySpisovyZnak
Instance
<Trideni xmlns="http://www.mvcr.cz/nsesss/v4">
  <JednoduchySpisovyZnak>{1,1}</JednoduchySpisovyZnak>
  <PlneUrcenySpisovyZnak>{1,1}</PlneUrcenySpisovyZnak>
  <Oduvodneni>{0,1}</Oduvodneni>
  <DruhDokumentu>{0,1}</DruhDokumentu>
  <MaterskeEntity>{0,1}</MaterskeEntity>
</Trideni>
Source
<xs:element name="Trideni" type="tTrideniDokumentu"/>
Element tTrideni / JednoduchySpisovyZnak
Namespace http://www.mvcr.cz/nsesss/v4
Diagram
Diagramv4.tmp#tJednoduchySpisovyZnak
Type tJednoduchySpisovyZnak
Properties
content simple
Facets
maxLength 50
Source
<xs:element name="JednoduchySpisovyZnak" type="tJednoduchySpisovyZnak"/>
Element tTrideni / PlneUrcenySpisovyZnak
Namespace http://www.mvcr.cz/nsesss/v4
Diagram
Diagramv4.tmp#tPlneUrcenySpisovyZnak
Type tPlneUrcenySpisovyZnak
Properties
content simple
Facets
maxLength 255
Source
<xs:element name="PlneUrcenySpisovyZnak" type="tPlneUrcenySpisovyZnak"/>
Element tTrideni / Oduvodneni
Namespace http://www.mvcr.cz/nsesss/v4
Annotations
Prvek se vyplňuje jen v případě přetřídění entity.
Diagram
Diagram
Type xs:string
Properties
content simple
minOccurs 0
Source
<xs:element name="Oduvodneni" type="xs:string" minOccurs="0">
  <xs:annotation>
    <xs:documentation>Prvek se vyplňuje jen v případě přetřídění entity.</xs:documentation>
  </xs:annotation>
</xs:element>
Element tTrideniDokumentu / DruhDokumentu
Namespace http://www.mvcr.cz/nsesss/v4
Annotations
Element se používá pro přenos druhu dokumentu.
Diagram
Diagramv4.tmp#tDruhDokumentu_Identifikatorv4.tmp#tDruhDokumentu_Nazevv4.tmp#tDruhDokumentu_Komentarv4.tmp#tDruhDokumentu_SkartacniRezimv4.tmp#tDruhDokumentu
Type tDruhDokumentu
Properties
content complex
minOccurs 0
Model
Children Identifikator, Komentar, Nazev, SkartacniRezim
Instance
<DruhDokumentu xmlns="http://www.mvcr.cz/nsesss/v4">
  <Identifikator zdroj="">{1,1}</Identifikator>
  <Nazev>{1,1}</Nazev>
  <Komentar>{0,1}</Komentar>
  <SkartacniRezim>{0,1}</SkartacniRezim>
</DruhDokumentu>
Source
<xs:element name="DruhDokumentu" type="tDruhDokumentu" minOccurs="0">
  <xs:annotation>
    <xs:documentation>Element se používá pro přenos druhu dokumentu.</xs:documentation>
  </xs:annotation>
</xs:element>
Element tDruhDokumentu / Identifikator
Namespace http://www.mvcr.cz/nsesss/v4
Diagram
Diagramv4.tmp#tIdentifikatorHodnotaNO_NAMESPACE.tmp#tIdentifikator_zdrojv4.tmp#tIdentifikator
Type tIdentifikator
Type hierarchy
Properties
content complex
Attributes
QName Type Use Annotation
zdroj tNazev required
Povinný prvek pro zaznamenání názvu zdroje identifikátoru. V případě identifikace entit nebo některých objektů je zdrojem ERMS, v případě identifikace subjektů může být zdrojem například rodné číslo, klientské číslo, zaměstnanecké označení, služební číslo oprávněné úřední osoby (fyzické osoby) nebo IČ, DIČ (právnické osoby).
Source
<xs:element name="Identifikator" type="tIdentifikator"/>
Element tDruhDokumentu / Nazev
Namespace http://www.mvcr.cz/nsesss/v4
Diagram
Diagramv4.tmp#tNazev
Type tNazev
Properties
content simple
Source
<xs:element name="Nazev" type="tNazev"/>
Element tDruhDokumentu / Komentar
Namespace http://www.mvcr.cz/nsesss/v4
Diagram
Diagramv4.tmp#tKomentar
Type tKomentar
Properties
content simple
minOccurs 0
Source
<xs:element name="Komentar" type="tKomentar" minOccurs="0"/>
Element tDruhDokumentu / SkartacniRezim
Namespace http://www.mvcr.cz/nsesss/v4
Diagram
Diagramv4.tmp#tSkartacniRezim_Identifikatorv4.tmp#tSkartacniRezim_Nazevv4.tmp#tSkartacniRezim_Oduvodneniv4.tmp#tSkartacniRezim_SkartacniZnakv4.tmp#tSkartacniRezim_SkartacniLhutav4.tmp#tSkartacniRezim_RokVyrazeniv4.tmp#tSkartacniRezim_SpousteciUdalostv4.tmp#tSkartacniRezim_KontrolaLhutav4.tmp#tSkartacniRezim
Type tSkartacniRezim
Properties
content complex
minOccurs 0
Model
Children Identifikator, KontrolaLhuta, Nazev, Oduvodneni, RokVyrazeni, SkartacniLhuta, SkartacniZnak, SpousteciUdalost
Instance
<SkartacniRezim xmlns="http://www.mvcr.cz/nsesss/v4">
  <Identifikator zdroj="">{1,1}</Identifikator>
  <Nazev>{1,1}</Nazev>
  <Oduvodneni>{0,1}</Oduvodneni>
  <SkartacniZnak>{1,1}</SkartacniZnak>
  <SkartacniLhuta>{1,1}</SkartacniLhuta>
  <RokVyrazeni>{1,1}</RokVyrazeni>
  <SpousteciUdalost>{1,1}</SpousteciUdalost>
  <KontrolaLhuta>{0,1}</KontrolaLhuta>
</SkartacniRezim>
Source
<xs:element name="SkartacniRezim" type="tSkartacniRezim" minOccurs="0"/>
Element tTrideniDokumentu / MaterskeEntity
Namespace http://www.mvcr.cz/nsesss/v4
Annotations
Prvek se uvádí pouze v případě, že je entita "dokument" použita jako základní entita.
Diagram
Diagramv4.tmp#tMaterskeEntityDokumentu_VecnaSkupinav4.tmp#tMaterskeEntityDokumentu
Type tMaterskeEntityDokumentu
Properties
content complex
minOccurs 0
Model
Children VecnaSkupina
Instance
<MaterskeEntity xmlns="http://www.mvcr.cz/nsesss/v4">
  <VecnaSkupina ID="">{1,1}</VecnaSkupina>
</MaterskeEntity>
Source
<xs:element name="MaterskeEntity" type="tMaterskeEntityDokumentu" minOccurs="0">
  <xs:annotation>
    <xs:documentation>Prvek se uvádí pouze v případě, že je entita "dokument" použita jako základní entita.</xs:documentation>
  </xs:annotation>
</xs:element>
Element tMaterskeEntityDokumentu / VecnaSkupina
Namespace http://www.mvcr.cz/nsesss/v4
Diagram
DiagramNO_NAMESPACE.tmp#tVecnaSkupina_IDv4.tmp#tVecnaSkupina_EvidencniUdajev4.tmp#tVecnaSkupina
Type tVecnaSkupina
Properties
content complex
Model
Children EvidencniUdaje
Instance
<VecnaSkupina ID="" xmlns="http://www.mvcr.cz/nsesss/v4">
  <EvidencniUdaje>{1,1}</EvidencniUdaje>
</VecnaSkupina>
Attributes
QName Type Use Annotation
ID xs:ID required
Identifikátor jednoznačně označuje entitu uvnitř XML dokumentu.
Source
<xs:element name="VecnaSkupina" type="tVecnaSkupina"/>
Element tVecnaSkupina / EvidencniUdaje
Namespace http://www.mvcr.cz/nsesss/v4
Diagram
Diagramv4.tmp#tEntita_Identifikacev4.tmp#tEntita_Popisv4.tmp#tEntita_Souvislostiv4.tmp#tEntita_Pristupnostv4.tmp#tEntita_Poznamkyv4.tmp#tEntita_JineUdajev4.tmp#tEntitav4.tmp#tEvidencniUdajeVecneSkupiny_Puvodv4.tmp#tEvidencniUdajeVecneSkupiny_Trideniv4.tmp#tEvidencniUdajeVecneSkupiny_Vyrazovaniv4.tmp#tEvidencniUdajeVecneSkupiny_Manipulacev4.tmp#tEvidencniUdajeVecneSkupiny_UrcenoProTypoveSpisyv4.tmp#tEvidencniUdajeVecneSkupiny_ZpusobVedeniv4.tmp#tEvidencniUdajeVecneSkupiny_TrvalySkartacniSouhlasv4.tmp#tEvidencniUdajeVecneSkupiny
Type tEvidencniUdajeVecneSkupiny
Properties
content complex
Model
Children Identifikace, JineUdaje, Manipulace, Popis, Poznamky, Pristupnost, Puvod, Souvislosti, Trideni, TrvalySkartacniSouhlas, UrcenoProTypoveSpisy, Vyrazovani, ZpusobVedeni
Instance
<EvidencniUdaje xmlns="http://www.mvcr.cz/nsesss/v4">
  <Identifikace>{1,1}</Identifikace>
  <Popis>{1,1}</Popis>
  <Souvislosti>{0,1}</Souvislosti>
  <Pristupnost>{0,1}</Pristupnost>
  <Poznamky>{0,1}</Poznamky>
  <JineUdaje>{0,1}</JineUdaje>
  <Puvod>{1,1}</Puvod>
  <Trideni>{1,1}</Trideni>
  <Vyrazovani>{1,1}</Vyrazovani>
  <Manipulace>{1,1}</Manipulace>
  <UrcenoProTypoveSpisy>{0,1}</UrcenoProTypoveSpisy>
  <ZpusobVedeni>{0,1}</ZpusobVedeni>
  <TrvalySkartacniSouhlas>{0,1}</TrvalySkartacniSouhlas>
</EvidencniUdaje>
Source
<xs:element name="EvidencniUdaje" type="tEvidencniUdajeVecneSkupiny"/>
Element tEvidencniUdajeVecneSkupiny / Puvod
Namespace http://www.mvcr.cz/nsesss/v4
Diagram
Diagramv4.tmp#tPuvodSeskupeni_DatumVytvoreniv4.tmp#tPuvodSeskupeni
Type tPuvodSeskupeni
Properties
content complex
Model
Children DatumVytvoreni
Instance
<Puvod xmlns="http://www.mvcr.cz/nsesss/v4">
  <DatumVytvoreni datum="">{1,1}</DatumVytvoreni>
</Puvod>
Source
<xs:element name="Puvod" type="tPuvodSeskupeni"/>
Element tEvidencniUdajeVecneSkupiny / Trideni
Namespace http://www.mvcr.cz/nsesss/v4
Diagram
Diagramv4.tmp#tTrideni_JednoduchySpisovyZnakv4.tmp#tTrideni_PlneUrcenySpisovyZnakv4.tmp#tTrideni_Oduvodneniv4.tmp#tTrideniv4.tmp#tTrideniVecneSkupiny_SpisovyPlanv4.tmp#tTrideniVecneSkupiny_MaterskaEntitav4.tmp#tTrideniVecneSkupiny
Type tTrideniVecneSkupiny
Type hierarchy
Properties
content complex
Model
Children JednoduchySpisovyZnak, MaterskaEntita, Oduvodneni, PlneUrcenySpisovyZnak, SpisovyPlan
Instance
<Trideni xmlns="http://www.mvcr.cz/nsesss/v4">
  <JednoduchySpisovyZnak>{1,1}</JednoduchySpisovyZnak>
  <PlneUrcenySpisovyZnak>{1,1}</PlneUrcenySpisovyZnak>
  <Oduvodneni>{0,1}</Oduvodneni>
  <SpisovyPlan ID="">{1,1}</SpisovyPlan>
  <MaterskaEntita>{1,1}</MaterskaEntita>
</Trideni>
Source
<xs:element name="Trideni" type="tTrideniVecneSkupiny"/>
Element tTrideniVecneSkupiny / SpisovyPlan
Namespace http://www.mvcr.cz/nsesss/v4
Diagram
DiagramNO_NAMESPACE.tmp#tSpisovyPlan_IDv4.tmp#tSpisovyPlan_Identifikatorv4.tmp#tSpisovyPlan_Nazevv4.tmp#tSpisovyPlan_Komentarv4.tmp#tSpisovyPlan_Manipulacev4.tmp#tSpisovyPlan_Vydavatelv4.tmp#tSpisovyPlan
Type tSpisovyPlan
Properties
content complex
Model
Children Identifikator, Komentar, Manipulace, Nazev, Vydavatel
Instance
<SpisovyPlan ID="" xmlns="http://www.mvcr.cz/nsesss/v4">
  <Identifikator zdroj="">{1,1}</Identifikator>
  <Nazev>{1,1}</Nazev>
  <Komentar>{0,1}</Komentar>
  <Manipulace>{1,1}</Manipulace>
  <Vydavatel>{1,1}</Vydavatel>
</SpisovyPlan>
Attributes
QName Type Use Annotation
ID xs:ID required
Identifikátor jednoznačně označuje objekt uvnitř XML dokumentu.
Source
<xs:element name="SpisovyPlan" type="tSpisovyPlan"/>
Element tSpisovyPlan / Identifikator
Namespace http://www.mvcr.cz/nsesss/v4
Diagram
Diagramv4.tmp#tIdentifikatorHodnotaNO_NAMESPACE.tmp#tIdentifikator_zdrojv4.tmp#tIdentifikator
Type tIdentifikator
Type hierarchy
Properties
content complex
Attributes
QName Type Use Annotation
zdroj tNazev required
Povinný prvek pro zaznamenání názvu zdroje identifikátoru. V případě identifikace entit nebo některých objektů je zdrojem ERMS, v případě identifikace subjektů může být zdrojem například rodné číslo, klientské číslo, zaměstnanecké označení, služební číslo oprávněné úřední osoby (fyzické osoby) nebo IČ, DIČ (právnické osoby).
Source
<xs:element name="Identifikator" type="tIdentifikator"/>
Element tSpisovyPlan / Nazev
Namespace http://www.mvcr.cz/nsesss/v4
Diagram
Diagramv4.tmp#tNazev
Type tNazev
Properties
content simple
Source
<xs:element name="Nazev" type="tNazev"/>
Element tSpisovyPlan / Komentar
Namespace http://www.mvcr.cz/nsesss/v4
Diagram
Diagramv4.tmp#tKomentar
Type tKomentar
Properties
content simple
minOccurs 0
Source
<xs:element name="Komentar" type="tKomentar" minOccurs="0"/>
Element tSpisovyPlan / Manipulace
Namespace http://www.mvcr.cz/nsesss/v4
Diagram
Diagramv4.tmp#tManipulaceSpisovyPlan_DatumOtevreniv4.tmp#tManipulaceSpisovyPlan_DatumUzavreniv4.tmp#tManipulaceSpisovyPlan
Type tManipulaceSpisovyPlan
Properties
content complex
Model
Children DatumOtevreni, DatumUzavreni
Instance
<Manipulace xmlns="http://www.mvcr.cz/nsesss/v4">
  <DatumOtevreni datum="">{1,1}</DatumOtevreni>
  <DatumUzavreni datum="">{0,1}</DatumUzavreni>
</Manipulace>
Source
<xs:element name="Manipulace" type="tManipulaceSpisovyPlan"/>
Element tSpisovyPlan / Vydavatel
Namespace http://www.mvcr.cz/nsesss/v4
Annotations
Prvek pro zaznamenání organizace, která vydala a které přísluší popisovaný spisový plán.
Diagram
Diagramv4.tmp#tOsobaExterni_Subjektv4.tmp#tOsobaExterni
Type tOsobaExterni
Properties
content complex
Model
Children Subjekt
Instance
<Vydavatel xmlns="http://www.mvcr.cz/nsesss/v4">
  <Subjekt>{1,1}</Subjekt>
</Vydavatel>
Source
<xs:element name="Vydavatel" type="tOsobaExterni">
  <xs:annotation>
    <xs:documentation>Prvek pro zaznamenání organizace, která vydala a které přísluší popisovaný spisový plán.</xs:documentation>
  </xs:annotation>
</xs:element>
Element tTrideniVecneSkupiny / MaterskaEntita
Namespace http://www.mvcr.cz/nsesss/v4
Diagram
Diagramv4.tmp#tMaterskaEntitaVecneSkupiny_VecnaSkupinav4.tmp#tMaterskaEntitaVecneSkupiny
Type tMaterskaEntitaVecneSkupiny
Properties
content complex
Model
Children VecnaSkupina
Instance
<MaterskaEntita xmlns="http://www.mvcr.cz/nsesss/v4">
  <VecnaSkupina ID="">{1,1}</VecnaSkupina>
</MaterskaEntita>
Source
<xs:element name="MaterskaEntita" type="tMaterskaEntitaVecneSkupiny"/>
Element tMaterskaEntitaVecneSkupiny / VecnaSkupina
Namespace http://www.mvcr.cz/nsesss/v4
Diagram
DiagramNO_NAMESPACE.tmp#tVecnaSkupina_IDv4.tmp#tVecnaSkupina_EvidencniUdajev4.tmp#tVecnaSkupina
Type tVecnaSkupina
Properties
content complex
Model
Children EvidencniUdaje
Instance
<VecnaSkupina ID="" xmlns="http://www.mvcr.cz/nsesss/v4">
  <EvidencniUdaje>{1,1}</EvidencniUdaje>
</VecnaSkupina>
Attributes
QName Type Use Annotation
ID xs:ID required
Identifikátor jednoznačně označuje entitu uvnitř XML dokumentu.
Source
<xs:element name="VecnaSkupina" type="tVecnaSkupina"/>
Element tEvidencniUdajeVecneSkupiny / Vyrazovani
Namespace http://www.mvcr.cz/nsesss/v4
Diagram
Diagramv4.tmp#tVyrazovaniVecneSkupiny_SkartacniRezimv4.tmp#tVyrazovaniVecneSkupiny
Type tVyrazovaniVecneSkupiny
Properties
content complex
Model
Children SkartacniRezim
Instance
<Vyrazovani xmlns="http://www.mvcr.cz/nsesss/v4">
  <SkartacniRezim>{0,1}</SkartacniRezim>
</Vyrazovani>
Source
<xs:element name="Vyrazovani" type="tVyrazovaniVecneSkupiny"/>
Element tEvidencniUdajeVecneSkupiny / Manipulace
Namespace http://www.mvcr.cz/nsesss/v4
Diagram
Diagramv4.tmp#tManipulace_AnalogovyDokumentv4.tmp#tManipulacev4.tmp#tManipulaceSeskupeni_DatumOtevreniv4.tmp#tManipulaceSeskupeni_DatumUzavreniv4.tmp#tManipulaceSeskupeni_Umisteniv4.tmp#tManipulaceSeskupeni
Type tManipulaceSeskupeni
Type hierarchy
Properties
content complex
Model
Children AnalogovyDokument, DatumOtevreni, DatumUzavreni, Umisteni
Instance
<Manipulace xmlns="http://www.mvcr.cz/nsesss/v4">
  <AnalogovyDokument>{1,1}</AnalogovyDokument>
  <DatumOtevreni datum="">{1,1}</DatumOtevreni>
  <DatumUzavreni datum="">{0,1}</DatumUzavreni>
  <Umisteni>{0,1}</Umisteni>
</Manipulace>
Source
<xs:element name="Manipulace" type="tManipulaceSeskupeni"/>
Element tManipulace / AnalogovyDokument
Namespace http://www.mvcr.cz/nsesss/v4
Diagram
Diagramv4.tmp#tLogicky
Type tLogicky
Properties
content simple
Facets
enumeration ano
enumeration ne
Source
<xs:element name="AnalogovyDokument" type="tLogicky"/>
Element tManipulaceSeskupeni / DatumOtevreni
Namespace http://www.mvcr.cz/nsesss/v4
Diagram
DiagramNO_NAMESPACE.tmp#tDatum_datumv4.tmp#tDatum
Type tDatum
Properties
content complex
Attributes
QName Type Use Annotation
datum xs:dateTime optional
Volitelný prvek pro zaznamenání přesného časového údaje. Datum je zaznamenáno ve tvaru "YYYY-MM-DDThh:mm:ss±hh:mm". Tento prvek je vhodné uvádět v případech, kdy je nutná specifikace času s přesností na sekundy.
Source
<xs:element name="DatumOtevreni" type="tDatum"/>
Element tManipulaceSeskupeni / DatumUzavreni
Namespace http://www.mvcr.cz/nsesss/v4
Diagram
DiagramNO_NAMESPACE.tmp#tDatum_datumv4.tmp#tDatum
Type tDatum
Properties
content complex
minOccurs 0
Attributes
QName Type Use Annotation
datum xs:dateTime optional
Volitelný prvek pro zaznamenání přesného časového údaje. Datum je zaznamenáno ve tvaru "YYYY-MM-DDThh:mm:ss±hh:mm". Tento prvek je vhodné uvádět v případech, kdy je nutná specifikace času s přesností na sekundy.
Source
<xs:element name="DatumUzavreni" type="tDatum" minOccurs="0"/>
Element tManipulaceSeskupeni / Umisteni
Namespace http://www.mvcr.cz/nsesss/v4
Diagram
Diagramv4.tmp#tUmisteni
Type tUmisteni
Properties
content simple
minOccurs 0
Source
<xs:element name="Umisteni" type="tUmisteni" minOccurs="0"/>
Element tEvidencniUdajeVecneSkupiny / UrcenoProTypoveSpisy
Namespace http://www.mvcr.cz/nsesss/v4
Annotations
Pokud element chybí, předpokládá se, že věcná skupina není určena pro typové spisy.
Diagram
Diagramv4.tmp#tLogicky
Type tLogicky
Properties
content simple
minOccurs 0
Facets
enumeration ano
enumeration ne
Source
<xs:element name="UrcenoProTypoveSpisy" type="tLogicky" minOccurs="0">
  <xs:annotation>
    <xs:documentation>Pokud element chybí, předpokládá se, že věcná skupina není určena pro typové spisy.</xs:documentation>
  </xs:annotation>
</xs:element>
Element tEvidencniUdajeVecneSkupiny / ZpusobVedeni
Namespace http://www.mvcr.cz/nsesss/v4
Annotations
Způsob přidělování čísla jednacího dokumentům v zakládaných spisech dané věcné skupiny (NSESSS 3.1.2).
Diagram
Diagramv4.tmp#tZpusobVedeni
Type tZpusobVedeni
Properties
content simple
minOccurs 0
Facets
enumeration Priorace
enumeration SbernyArch
Source
<xs:element name="ZpusobVedeni" type="tZpusobVedeni" minOccurs="0">
  <xs:annotation>
    <xs:documentation>Způsob přidělování čísla jednacího dokumentům v zakládaných spisech dané věcné skupiny (NSESSS 3.1.2).</xs:documentation>
  </xs:annotation>
</xs:element>
Element tEvidencniUdajeVecneSkupiny / TrvalySkartacniSouhlas
Namespace http://www.mvcr.cz/nsesss/v4
Annotations
Na obsah věcné skupiny je uplatněn příslušným archivem vydaný trvalý skartační souhlas (NSESSS 3.1.2).
Diagram
Diagramv4.tmp#tLogicky
Type tLogicky
Properties
content simple
minOccurs 0
Facets
enumeration ano
enumeration ne
Source
<xs:element name="TrvalySkartacniSouhlas" type="tLogicky" minOccurs="0">
  <xs:annotation>
    <xs:documentation>Na obsah věcné skupiny je uplatněn příslušným archivem vydaný trvalý skartační souhlas (NSESSS 3.1.2).</xs:documentation>
  </xs:annotation>
</xs:element>
Element tEvidencniUdajeDokumentu / Vyrizeni
Namespace http://www.mvcr.cz/nsesss/v4
Annotations
Prvek je povinný pouze v případě, že je entita "dokument" použita jako základní entita.
Diagram
Diagramv4.tmp#tVyrizeni_Datumv4.tmp#tVyrizeni_Zpusobv4.tmp#tVyrizeni_ObsahVyrizeniv4.tmp#tVyrizeni_Oduvodneniv4.tmp#tVyrizeni_Zpracovatelv4.tmp#tVyrizeni_Konzultantv4.tmp#tVyrizeni_Schvalovaniv4.tmp#tVyrizeniv4.tmp#tVyrizeniEntity_OdkazVyrizujiciDokumentv4.tmp#tVyrizeniEntity_OdkazVyrizovanyDokumentv4.tmp#tVyrizeniEntity_DatumOdeslaniv4.tmp#tVyrizeniEntity_OdeslaneMnozstviv4.tmp#tVyrizeniEntity_Prijemcev4.tmp#tVyrizeniEntity
Type tVyrizeniEntity
Type hierarchy
Properties
content complex
minOccurs 0
Model
Children Datum, DatumOdeslani, Konzultant, ObsahVyrizeni, OdeslaneMnozstvi, OdkazVyrizovanyDokument, OdkazVyrizujiciDokument, Oduvodneni, Prijemce, Schvalovani, Zpracovatel, Zpusob
Instance
<Vyrizeni xmlns="http://www.mvcr.cz/nsesss/v4">
  <Datum datum="">{1,1}</Datum>
  <Zpusob>{0,1}</Zpusob>
  <ObsahVyrizeni>{0,1}</ObsahVyrizeni>
  <Oduvodneni>{0,1}</Oduvodneni>
  <Zpracovatel>{1,1}</Zpracovatel>
  <Konzultant>{0,1}</Konzultant>
  <Schvalovani>{0,1}</Schvalovani>
  <OdkazVyrizujiciDokument>{1,1}</OdkazVyrizujiciDokument>
  <OdkazVyrizovanyDokument>{1,1}</OdkazVyrizovanyDokument>
  <DatumOdeslani datum="">{0,1}</DatumOdeslani>
  <OdeslaneMnozstvi>{0,1}</OdeslaneMnozstvi>
  <Prijemce>{0,1}</Prijemce>
</Vyrizeni>
Source
<xs:element name="Vyrizeni" type="tVyrizeniEntity" minOccurs="0">
  <xs:annotation>
    <xs:documentation>Prvek je povinný pouze v případě, že je entita "dokument" použita jako základní entita.</xs:documentation>
  </xs:annotation>
</xs:element>
Element tVyrizeni / Datum
Namespace http://www.mvcr.cz/nsesss/v4
Diagram
DiagramNO_NAMESPACE.tmp#tDatum_datumv4.tmp#tDatum
Type tDatum
Properties
content complex
Attributes
QName Type Use Annotation
datum xs:dateTime optional
Volitelný prvek pro zaznamenání přesného časového údaje. Datum je zaznamenáno ve tvaru "YYYY-MM-DDThh:mm:ss±hh:mm". Tento prvek je vhodné uvádět v případech, kdy je nutná specifikace času s přesností na sekundy.
Source
<xs:element name="Datum" type="tDatum"/>
Element tVyrizeni / Zpusob
Namespace http://www.mvcr.cz/nsesss/v4
Diagram
Diagramv4.tmp#tZpusobVyrizeni
Type tZpusobVyrizeni
Properties
content simple
minOccurs 0
Facets
enumeration vyřízení dokumentem
enumeration postoupení
enumeration vzetí na vědomí
enumeration vyřízení záznamem na dokumentu
enumeration jiný způsob
Source
<xs:element name="Zpusob" type="tZpusobVyrizeni" minOccurs="0"/>
Element tVyrizeni / ObsahVyrizeni
Namespace http://www.mvcr.cz/nsesss/v4
Annotations
Prvek je povinný v případě, že byla v prvku "Zpusob" vybrána hodnota "jiný způsob". Zaznamená se věcná informace o výsledku vyřízení (obsah vyřizujícího sdělení).
Diagram
Diagram
Type xs:string
Properties
content simple
minOccurs 0
Source
<xs:element name="ObsahVyrizeni" type="xs:string" minOccurs="0">
  <xs:annotation>
    <xs:documentation>Prvek je povinný v případě, že byla v prvku "Zpusob" vybrána hodnota "jiný způsob". Zaznamená se věcná informace o výsledku vyřízení (obsah vyřizujícího sdělení).</xs:documentation>
  </xs:annotation>
</xs:element>
Element tVyrizeni / Oduvodneni
Namespace http://www.mvcr.cz/nsesss/v4
Annotations
Prvek je povinný v případě, že byla do prvku "Zpusob" vybrána hodnota "jiný způsob". Nejčastěji se zaznamená vyřízení jiným způsobem, než zpracováním dokumentu, tedy s využitím například komunikačního prostředku (například telefonem, ústním jednáním apod.).
Diagram
Diagram
Type xs:string
Properties
content simple
minOccurs 0
Source
<xs:element name="Oduvodneni" type="xs:string" minOccurs="0">
  <xs:annotation>
    <xs:documentation>Prvek je povinný v případě, že byla do prvku "Zpusob" vybrána hodnota "jiný způsob". Nejčastěji se zaznamená vyřízení jiným způsobem, než zpracováním dokumentu, tedy s využitím například komunikačního prostředku (například telefonem, ústním jednáním apod.).</xs:documentation>
  </xs:annotation>
</xs:element>
Element tVyrizeni / Zpracovatel
Namespace http://www.mvcr.cz/nsesss/v4
Annotations
Prvek pro zaznamenání fyzické osoby, která je pověřena vyřízením dokumentu.
Diagram
Diagramv4.tmp#tOsobyInterni_Subjektv4.tmp#tOsobyInterni
Type tOsobyInterni
Properties
content complex
Model
Children Subjekt
Instance
<Zpracovatel xmlns="http://www.mvcr.cz/nsesss/v4">
  <Subjekt>{1,unbounded}</Subjekt>
</Zpracovatel>
Source
<xs:element name="Zpracovatel" type="tOsobyInterni">
  <xs:annotation>
    <xs:documentation>Prvek pro zaznamenání fyzické osoby, která je pověřena vyřízením dokumentu.</xs:documentation>
  </xs:annotation>
</xs:element>
Element tVyrizeni / Konzultant
Namespace http://www.mvcr.cz/nsesss/v4
Annotations
Prvek pro zaznamenání fyzické osoby, která spolupracovala na vyřízení dokumentu.
Diagram
Diagramv4.tmp#tOsobyInterni_Subjektv4.tmp#tOsobyInterni
Type tOsobyInterni
Properties
content complex
minOccurs 0
Model
Children Subjekt
Instance
<Konzultant xmlns="http://www.mvcr.cz/nsesss/v4">
  <Subjekt>{1,unbounded}</Subjekt>
</Konzultant>
Source
<xs:element name="Konzultant" type="tOsobyInterni" minOccurs="0">
  <xs:annotation>
    <xs:documentation>Prvek pro zaznamenání fyzické osoby, která spolupracovala na vyřízení dokumentu.</xs:documentation>
  </xs:annotation>
</xs:element>
Element tVyrizeni / Schvalovani
Namespace http://www.mvcr.cz/nsesss/v4
Diagram
Diagramv4.tmp#tSchvalovani_Schvaleniv4.tmp#tSchvalovani
Type tSchvalovani
Properties
content complex
minOccurs 0
Model
Children Schvaleni
Instance
<Schvalovani xmlns="http://www.mvcr.cz/nsesss/v4">
  <Schvaleni>{1,unbounded}</Schvaleni>
</Schvalovani>
Source
<xs:element name="Schvalovani" type="tSchvalovani" minOccurs="0"/>
Element tSchvalovani / Schvaleni
Namespace http://www.mvcr.cz/nsesss/v4
Diagram
Diagramv4.tmp#tSchvaleni_DatumSchvaleniv4.tmp#tSchvaleni_Schvalovatelv4.tmp#tSchvaleni
Type tSchvaleni
Properties
content complex
maxOccurs unbounded
Model
Children DatumSchvaleni, Schvalovatel
Instance
<Schvaleni xmlns="http://www.mvcr.cz/nsesss/v4">
  <DatumSchvaleni datum="">{1,1}</DatumSchvaleni>
  <Schvalovatel>{1,1}</Schvalovatel>
</Schvaleni>
Source
<xs:element name="Schvaleni" type="tSchvaleni" maxOccurs="unbounded"/>
Element tSchvaleni / DatumSchvaleni
Namespace http://www.mvcr.cz/nsesss/v4
Diagram
DiagramNO_NAMESPACE.tmp#tDatum_datumv4.tmp#tDatum
Type tDatum
Properties
content complex
Attributes
QName Type Use Annotation
datum xs:dateTime optional
Volitelný prvek pro zaznamenání přesného časového údaje. Datum je zaznamenáno ve tvaru "YYYY-MM-DDThh:mm:ss±hh:mm". Tento prvek je vhodné uvádět v případech, kdy je nutná specifikace času s přesností na sekundy.
Source
<xs:element name="DatumSchvaleni" type="tDatum"/>
Element tSchvaleni / Schvalovatel
Namespace http://www.mvcr.cz/nsesss/v4
Annotations
Prvek pro zaznamenání fyzické osoby, která entitu podepisuje zpravidla podle vnitřního předpisu organizace.
Diagram
Diagramv4.tmp#tOsobaInterni_Subjektv4.tmp#tOsobaInterni
Type tOsobaInterni
Properties
content complex
Model
Children Subjekt
Instance
<Schvalovatel xmlns="http://www.mvcr.cz/nsesss/v4">
  <Subjekt>{1,1}</Subjekt>
</Schvalovatel>
Source
<xs:element name="Schvalovatel" type="tOsobaInterni">
  <xs:annotation>
    <xs:documentation>Prvek pro zaznamenání fyzické osoby, která entitu podepisuje zpravidla podle vnitřního předpisu organizace.</xs:documentation>
  </xs:annotation>
</xs:element>
Element tOsobaInterni / Subjekt
Namespace http://www.mvcr.cz/nsesss/v4
Diagram
Diagramv4.tmp#tSubjektInterni_IdentifikatorOrganizacev4.tmp#tSubjektInterni_NazevOrganizacev4.tmp#tSubjektInterni_IdentifikatorFyzickeOsobyv4.tmp#tSubjektInterni_NazevFyzickeOsobyv4.tmp#tSubjektInterni_OrganizacniUtvarv4.tmp#tSubjektInterni_PracovniPozicev4.tmp#tSubjektInterni_SidloOrganizacev4.tmp#tSubjektInterni
Type tSubjektInterni
Properties
content complex
Model
Children IdentifikatorFyzickeOsoby, IdentifikatorOrganizace, NazevFyzickeOsoby, NazevOrganizace, OrganizacniUtvar, PracovniPozice, SidloOrganizace
Instance
<Subjekt xmlns="http://www.mvcr.cz/nsesss/v4">
  <IdentifikatorOrganizace zdroj="">{1,1}</IdentifikatorOrganizace>
  <NazevOrganizace>{1,1}</NazevOrganizace>
  <IdentifikatorFyzickeOsoby zdroj="">{1,1}</IdentifikatorFyzickeOsoby>
  <NazevFyzickeOsoby>{1,1}</NazevFyzickeOsoby>
  <OrganizacniUtvar>{1,1}</OrganizacniUtvar>
  <PracovniPozice>{1,1}</PracovniPozice>
  <SidloOrganizace>{1,1}</SidloOrganizace>
</Subjekt>
Source
<xs:element name="Subjekt" type="tSubjektInterni"/>
Element tVyrizeniEntity / OdkazVyrizujiciDokument
Namespace http://www.mvcr.cz/nsesss/v4
Diagram
Diagramv4.tmp#tOdkaz_PlneUrcenySpisovyZnakv4.tmp#tOdkaz_Identifikatorv4.tmp#tOdkaz_Specifikacev4.tmp#tOdkaz
Type tOdkaz
Properties
content complex
Model
Children Identifikator, PlneUrcenySpisovyZnak, Specifikace
Instance
<OdkazVyrizujiciDokument xmlns="http://www.mvcr.cz/nsesss/v4">
  <PlneUrcenySpisovyZnak>{1,1}</PlneUrcenySpisovyZnak>
  <Identifikator zdroj="">{1,1}</Identifikator>
  <Specifikace>{0,1}</Specifikace>
</OdkazVyrizujiciDokument>
Source
<xs:element name="OdkazVyrizujiciDokument" type="tOdkaz"/>
Element tVyrizeniEntity / OdkazVyrizovanyDokument
Namespace http://www.mvcr.cz/nsesss/v4
Diagram
Diagramv4.tmp#tOdkaz_PlneUrcenySpisovyZnakv4.tmp#tOdkaz_Identifikatorv4.tmp#tOdkaz_Specifikacev4.tmp#tOdkaz
Type tOdkaz
Properties
content complex
Model
Children Identifikator, PlneUrcenySpisovyZnak, Specifikace
Instance
<OdkazVyrizovanyDokument xmlns="http://www.mvcr.cz/nsesss/v4">
  <PlneUrcenySpisovyZnak>{1,1}</PlneUrcenySpisovyZnak>
  <Identifikator zdroj="">{1,1}</Identifikator>
  <Specifikace>{0,1}</Specifikace>
</OdkazVyrizovanyDokument>
Source
<xs:element name="OdkazVyrizovanyDokument" type="tOdkaz"/>
Element tVyrizeniEntity / DatumOdeslani
Namespace http://www.mvcr.cz/nsesss/v4
Annotations
Prvek je povinný v případě odeslání dokumentu externí právnické nebo fyzické osobě.
Diagram
DiagramNO_NAMESPACE.tmp#tDatum_datumv4.tmp#tDatum
Type tDatum
Properties
content complex
minOccurs 0
Attributes
QName Type Use Annotation
datum xs:dateTime optional
Volitelný prvek pro zaznamenání přesného časového údaje. Datum je zaznamenáno ve tvaru "YYYY-MM-DDThh:mm:ss±hh:mm". Tento prvek je vhodné uvádět v případech, kdy je nutná specifikace času s přesností na sekundy.
Source
<xs:element name="DatumOdeslani" type="tDatum" minOccurs="0">
  <xs:annotation>
    <xs:documentation>Prvek je povinný v případě odeslání dokumentu externí právnické nebo fyzické osobě.</xs:documentation>
  </xs:annotation>
</xs:element>
Element tVyrizeniEntity / OdeslaneMnozstvi
Namespace http://www.mvcr.cz/nsesss/v4
Annotations
Prvek se vyplňuje jen v případě entit v analogové podobě a v případě odeslání dokumentu.
Diagram
Diagram
Type xs:string
Properties
content simple
minOccurs 0
Source
<xs:element name="OdeslaneMnozstvi" type="xs:string" minOccurs="0">
  <xs:annotation>
    <xs:documentation>Prvek se vyplňuje jen v případě entit v analogové podobě a v případě odeslání dokumentu.</xs:documentation>
  </xs:annotation>
</xs:element>
Element tVyrizeniEntity / Prijemce
Namespace http://www.mvcr.cz/nsesss/v4
Annotations
Prvek je povinný v případě odeslání dokumentu.
Diagram
Diagramv4.tmp#tOsobyExterni_Subjektv4.tmp#tOsobyExterni
Type tOsobyExterni
Properties
content complex
minOccurs 0
Model
Children Subjekt
Instance
<Prijemce xmlns="http://www.mvcr.cz/nsesss/v4">
  <Subjekt>{1,unbounded}</Subjekt>
</Prijemce>
Source
<xs:element name="Prijemce" type="tOsobyExterni" minOccurs="0">
  <xs:annotation>
    <xs:documentation>Prvek je povinný v případě odeslání dokumentu.</xs:documentation>
  </xs:annotation>
</xs:element>
Element tEvidencniUdajeDokumentu / Vyrazovani
Namespace http://www.mvcr.cz/nsesss/v4
Diagram
Diagramv4.tmp#tVyrazovani_SkartacniRezimv4.tmp#tVyrazovani_DataceVyrazeniv4.tmp#tVyrazovani_SkartacniRizeniv4.tmp#tVyrazovani
Type tVyrazovani
Properties
content complex
Model
Children DataceVyrazeni, SkartacniRezim, SkartacniRizeni
Instance
<Vyrazovani xmlns="http://www.mvcr.cz/nsesss/v4">
  <SkartacniRezim>{1,1}</SkartacniRezim>
  <DataceVyrazeni>{0,1}</DataceVyrazeni>
  <SkartacniRizeni>{0,1}</SkartacniRizeni>
</Vyrazovani>
Source
<xs:element name="Vyrazovani" type="tVyrazovani"/>
Element tVyrazovani / SkartacniRezim
Namespace http://www.mvcr.cz/nsesss/v4
Diagram
Diagramv4.tmp#tSkartacniRezim_Identifikatorv4.tmp#tSkartacniRezim_Nazevv4.tmp#tSkartacniRezim_Oduvodneniv4.tmp#tSkartacniRezim_SkartacniZnakv4.tmp#tSkartacniRezim_SkartacniLhutav4.tmp#tSkartacniRezim_RokVyrazeniv4.tmp#tSkartacniRezim_SpousteciUdalostv4.tmp#tSkartacniRezim_KontrolaLhutav4.tmp#tSkartacniRezim
Type tSkartacniRezim
Properties
content complex
Model
Children Identifikator, KontrolaLhuta, Nazev, Oduvodneni, RokVyrazeni, SkartacniLhuta, SkartacniZnak, SpousteciUdalost
Instance
<SkartacniRezim xmlns="http://www.mvcr.cz/nsesss/v4">
  <Identifikator zdroj="">{1,1}</Identifikator>
  <Nazev>{1,1}</Nazev>
  <Oduvodneni>{0,1}</Oduvodneni>
  <SkartacniZnak>{1,1}</SkartacniZnak>
  <SkartacniLhuta>{1,1}</SkartacniLhuta>
  <RokVyrazeni>{1,1}</RokVyrazeni>
  <SpousteciUdalost>{1,1}</SpousteciUdalost>
  <KontrolaLhuta>{0,1}</KontrolaLhuta>
</SkartacniRezim>
Source
<xs:element name="SkartacniRezim" type="tSkartacniRezim"/>
Element tVyrazovani / DataceVyrazeni
Namespace http://www.mvcr.cz/nsesss/v4
Annotations
Prvek je povinný jen u základní entity.
Diagram
Diagramv4.tmp#tDataceVyrazeni_RokSpousteciUdalostiv4.tmp#tDataceVyrazeni_RokSkartacniOperacev4.tmp#tDataceVyrazeni
Type tDataceVyrazeni
Properties
content complex
minOccurs 0
Model
Children RokSkartacniOperace, RokSpousteciUdalosti
Instance
<DataceVyrazeni xmlns="http://www.mvcr.cz/nsesss/v4">
  <RokSpousteciUdalosti>{1,1}</RokSpousteciUdalosti>
  <RokSkartacniOperace>{1,1}</RokSkartacniOperace>
</DataceVyrazeni>
Source
<xs:element name="DataceVyrazeni" type="tDataceVyrazeni" minOccurs="0">
  <xs:annotation>
    <xs:documentation>Prvek je povinný jen u základní entity.</xs:documentation>
  </xs:annotation>
</xs:element>
Element tDataceVyrazeni / RokSpousteciUdalosti
Namespace http://www.mvcr.cz/nsesss/v4
Diagram
Diagram
Type xs:gYear
Properties
content simple
Source
<xs:element name="RokSpousteciUdalosti" type="xs:gYear"/>
Element tDataceVyrazeni / RokSkartacniOperace
Namespace http://www.mvcr.cz/nsesss/v4
Diagram
Diagram
Type xs:gYear
Properties
content simple
Source
<xs:element name="RokSkartacniOperace" type="xs:gYear"/>
Element tVyrazovani / SkartacniRizeni
Namespace http://www.mvcr.cz/nsesss/v4
Annotations
Prvek je povinný jen u základní entity. Prvek je rovněž nepovinný v případě, kdy základní entita ještě neprošla výběrem archiválií (např. ve fázi přípravy výběru archiválií).
Diagram
Diagramv4.tmp#tSkartacniRizeni_Datumv4.tmp#tSkartacniRizeni_Mnozstviv4.tmp#tSkartacniRizeni_SkartacniOperacev4.tmp#tSkartacniRizeni_Oduvodneniv4.tmp#tSkartacniRizeni_Posuzovatelv4.tmp#tSkartacniRizeni
Type tSkartacniRizeni
Properties
content complex
minOccurs 0
Model
Children Datum, Mnozstvi, Oduvodneni, Posuzovatel, SkartacniOperace
Instance
<SkartacniRizeni xmlns="http://www.mvcr.cz/nsesss/v4">
  <Datum datum="">{1,1}</Datum>
  <Mnozstvi>{0,1}</Mnozstvi>
  <SkartacniOperace>{1,1}</SkartacniOperace>
  <Oduvodneni>{0,1}</Oduvodneni>
  <Posuzovatel>{1,1}</Posuzovatel>
</SkartacniRizeni>
Source
<xs:element name="SkartacniRizeni" type="tSkartacniRizeni" minOccurs="0">
  <xs:annotation>
    <xs:documentation>Prvek je povinný jen u základní entity. Prvek je rovněž nepovinný v případě, kdy základní entita ještě neprošla výběrem archiválií (např. ve fázi přípravy výběru archiválií).</xs:documentation>
  </xs:annotation>
</xs:element>
Element tSkartacniRizeni / Datum
Namespace http://www.mvcr.cz/nsesss/v4
Diagram
DiagramNO_NAMESPACE.tmp#tDatum_datumv4.tmp#tDatum
Type tDatum
Properties
content complex
Attributes
QName Type Use Annotation
datum xs:dateTime optional
Volitelný prvek pro zaznamenání přesného časového údaje. Datum je zaznamenáno ve tvaru "YYYY-MM-DDThh:mm:ss±hh:mm". Tento prvek je vhodné uvádět v případech, kdy je nutná specifikace času s přesností na sekundy.
Source
<xs:element name="Datum" type="tDatum"/>
Element tSkartacniRizeni / Mnozstvi
Namespace http://www.mvcr.cz/nsesss/v4
Annotations
Prvek se vyplňuje jen v případě entit v analogové podobě.
Diagram
Diagram
Type xs:string
Properties
content simple
minOccurs 0
Source
<xs:element name="Mnozstvi" type="xs:string" minOccurs="0">
  <xs:annotation>
    <xs:documentation>Prvek se vyplňuje jen v případě entit v analogové podobě.</xs:documentation>
  </xs:annotation>
</xs:element>
Element tSkartacniRizeni / SkartacniOperace
Namespace http://www.mvcr.cz/nsesss/v4
Diagram
Diagramv4.tmp#tSkartacniOperace
Type tSkartacniOperace
Properties
content simple
Facets
enumeration trvalé uložení
Source
<xs:element name="SkartacniOperace" type="tSkartacniOperace"/>
Element tSkartacniRizeni / Oduvodneni
Namespace http://www.mvcr.cz/nsesss/v4
Diagram
Diagram
Type xs:string
Properties
content simple
minOccurs 0
Source
<xs:element name="Oduvodneni" type="xs:string" minOccurs="0"/>
Element tSkartacniRizeni / Posuzovatel
Namespace http://www.mvcr.cz/nsesss/v4
Annotations
Prvek pro zaznamenání fyzické osoby, která je zodpovědná za provedení procesu výběru archiválií vůči vedení organizace. Posuzovatel skartační operace je určen ve spisovém řádu, popřípadě v jiném vnitřním předpisu organizace.
Diagram
Diagramv4.tmp#tOsobaInterni_Subjektv4.tmp#tOsobaInterni
Type tOsobaInterni
Properties
content complex
Model
Children Subjekt
Instance
<Posuzovatel xmlns="http://www.mvcr.cz/nsesss/v4">
  <Subjekt>{1,1}</Subjekt>
</Posuzovatel>
Source
<xs:element name="Posuzovatel" type="tOsobaInterni">
  <xs:annotation>
    <xs:documentation>Prvek pro zaznamenání fyzické osoby, která je zodpovědná za provedení procesu výběru archiválií vůči vedení organizace. Posuzovatel skartační operace je určen ve spisovém řádu, popřípadě v jiném vnitřním předpisu organizace.</xs:documentation>
  </xs:annotation>
</xs:element>
Element tEvidencniUdajeDokumentu / Manipulace
Namespace http://www.mvcr.cz/nsesss/v4
Diagram
Diagramv4.tmp#tManipulace_AnalogovyDokumentv4.tmp#tManipulacev4.tmp#tManipulaceDokumentu_SpravceSpisovnyv4.tmp#tManipulaceDokumentu_UkladaciJednotkav4.tmp#tManipulaceDokumentu
Type tManipulaceDokumentu
Type hierarchy
Properties
content complex
Model
Children AnalogovyDokument, SpravceSpisovny, UkladaciJednotka
Instance
<Manipulace xmlns="http://www.mvcr.cz/nsesss/v4">
  <AnalogovyDokument>{1,1}</AnalogovyDokument>
  <SpravceSpisovny>{0,1}</SpravceSpisovny>
  <UkladaciJednotka>{0,1}</UkladaciJednotka>
</Manipulace>
Source
<xs:element name="Manipulace" type="tManipulaceDokumentu"/>
Element tManipulaceDokumentu / SpravceSpisovny
Namespace http://www.mvcr.cz/nsesss/v4
Diagram
Diagramv4.tmp#tOsobyExterni_Subjektv4.tmp#tOsobyExterni
Type tOsobyExterni
Properties
content complex
minOccurs 0
Model
Children Subjekt
Instance
<SpravceSpisovny xmlns="http://www.mvcr.cz/nsesss/v4">
  <Subjekt>{1,unbounded}</Subjekt>
</SpravceSpisovny>
Source
<xs:element name="SpravceSpisovny" type="tOsobyExterni" minOccurs="0"/>
Element tManipulaceDokumentu / UkladaciJednotka
Namespace http://www.mvcr.cz/nsesss/v4
Annotations
Prvek je povinný pouze u dokumentů v analogové podobě.
Diagram
Diagramv4.tmp#tUkladaciJednotka
Type tUkladaciJednotka
Properties
content simple
minOccurs 0
Facets
maxLength 100
Source
<xs:element name="UkladaciJednotka" type="tUkladaciJednotka" minOccurs="0">
  <xs:annotation>
    <xs:documentation>Prvek je povinný pouze u dokumentů v analogové podobě.</xs:documentation>
  </xs:annotation>
</xs:element>
Element tEvidencniUdajeDokumentu / Prevod
Namespace http://www.mvcr.cz/nsesss/v4
Diagram
Diagramv4.tmp#tPrevodDokumentu_Redakcev4.tmp#tPrevodDokumentu_KonverzeAD-DAv4.tmp#tPrevodDokumentu
Type tPrevodDokumentu
Properties
content complex
minOccurs 0
Model
Children KonverzeAD-DA, Redakce
Instance
<Prevod xmlns="http://www.mvcr.cz/nsesss/v4">
  <Redakce>{0,1}</Redakce>
  <KonverzeAD-DA>{0,1}</KonverzeAD-DA>
</Prevod>
Source
<xs:element name="Prevod" type="tPrevodDokumentu" minOccurs="0"/>
Element tPrevodDokumentu / Redakce
Namespace http://www.mvcr.cz/nsesss/v4
Diagram
Diagramv4.tmp#tRedakce_Vytahv4.tmp#tRedakce_Oduvodneniv4.tmp#tRedakce_OdkazPuvodniDokumentv4.tmp#tRedakce
Type tRedakce
Properties
content complex
minOccurs 0
Model
Children OdkazPuvodniDokument, Oduvodneni, Vytah
Instance
<Redakce xmlns="http://www.mvcr.cz/nsesss/v4">
  <Vytah>{1,unbounded}</Vytah>
  <Oduvodneni>{1,1}</Oduvodneni>
  <OdkazPuvodniDokument>{1,1}</OdkazPuvodniDokument>
</Redakce>
Source
<xs:element name="Redakce" type="tRedakce" minOccurs="0"/>
Element tRedakce / Vytah
Namespace http://www.mvcr.cz/nsesss/v4
Diagram
Diagramv4.tmp#tVytah_Oduvodneniv4.tmp#tVytah_OdkazVytahv4.tmp#tVytah
Type tVytah
Properties
content complex
maxOccurs unbounded
Model
Children OdkazVytah, Oduvodneni
Instance
<Vytah xmlns="http://www.mvcr.cz/nsesss/v4">
  <Oduvodneni>{1,1}</Oduvodneni>
  <OdkazVytah>{1,1}</OdkazVytah>
</Vytah>
Source
<xs:element name="Vytah" type="tVytah" maxOccurs="unbounded"/>
Element tVytah / Oduvodneni
Namespace http://www.mvcr.cz/nsesss/v4
Annotations
Povinný prvek pro zaznamenání důvodu vytvoření výtahu.
Diagram
Diagram
Type xs:string
Properties
content simple
Source
<xs:element name="Oduvodneni" type="xs:string">
  <xs:annotation>
    <xs:documentation>Povinný prvek pro zaznamenání důvodu vytvoření výtahu.</xs:documentation>
  </xs:annotation>
</xs:element>
Element tVytah / OdkazVytah
Namespace http://www.mvcr.cz/nsesss/v4
Diagram
Diagramv4.tmp#tOdkaz_PlneUrcenySpisovyZnakv4.tmp#tOdkaz_Identifikatorv4.tmp#tOdkaz_Specifikacev4.tmp#tOdkaz
Type tOdkaz
Properties
content complex
Model
Children Identifikator, PlneUrcenySpisovyZnak, Specifikace
Instance
<OdkazVytah xmlns="http://www.mvcr.cz/nsesss/v4">
  <PlneUrcenySpisovyZnak>{1,1}</PlneUrcenySpisovyZnak>
  <Identifikator zdroj="">{1,1}</Identifikator>
  <Specifikace>{0,1}</Specifikace>
</OdkazVytah>
Source
<xs:element name="OdkazVytah" type="tOdkaz"/>
Element tRedakce / Oduvodneni
Namespace http://www.mvcr.cz/nsesss/v4
Annotations
Povinný prvek pro zaznamenání důvodu vytvoření výtahu.
Diagram
Diagram
Type xs:string
Properties
content simple
Source
<xs:element name="Oduvodneni" type="xs:string">
  <xs:annotation>
    <xs:documentation>Povinný prvek pro zaznamenání důvodu vytvoření výtahu.</xs:documentation>
  </xs:annotation>
</xs:element>
Element tRedakce / OdkazPuvodniDokument
Namespace http://www.mvcr.cz/nsesss/v4
Annotations
Metadatový kontejner pro identifikaci vstupního dokumentu do procesu redakce.
Diagram
Diagramv4.tmp#tOdkaz_PlneUrcenySpisovyZnakv4.tmp#tOdkaz_Identifikatorv4.tmp#tOdkaz_Specifikacev4.tmp#tOdkaz
Type tOdkaz
Properties
content complex
Model
Children Identifikator, PlneUrcenySpisovyZnak, Specifikace
Instance
<OdkazPuvodniDokument xmlns="http://www.mvcr.cz/nsesss/v4">
  <PlneUrcenySpisovyZnak>{1,1}</PlneUrcenySpisovyZnak>
  <Identifikator zdroj="">{1,1}</Identifikator>
  <Specifikace>{0,1}</Specifikace>
</OdkazPuvodniDokument>
Source
<xs:element name="OdkazPuvodniDokument" type="tOdkaz">
  <xs:annotation>
    <xs:documentation>Metadatový kontejner pro identifikaci vstupního dokumentu do procesu redakce.</xs:documentation>
  </xs:annotation>
</xs:element>
Element tPrevodDokumentu / KonverzeAD-DA
Namespace http://www.mvcr.cz/nsesss/v4
Diagram
Diagramv4.tmp#tKonverzeAD-DA_Vystupv4.tmp#tKonverzeAD-DA_Oduvodneniv4.tmp#tKonverzeAD-DA_AutorizovanaKonverzev4.tmp#tKonverzeAD-DA_OdkazVstupv4.tmp#tKonverzeAD-DA
Type tKonverzeAD-DA
Properties
content complex
minOccurs 0
Model
Children AutorizovanaKonverze, OdkazVstup, Oduvodneni, Vystup
Instance
<KonverzeAD-DA xmlns="http://www.mvcr.cz/nsesss/v4">
  <Vystup>{1,unbounded}</Vystup>
  <Oduvodneni>{0,1}</Oduvodneni>
  <AutorizovanaKonverze>{1,1}</AutorizovanaKonverze>
  <OdkazVstup>{1,1}</OdkazVstup>
</KonverzeAD-DA>
Source
<xs:element name="KonverzeAD-DA" type="tKonverzeAD-DA" minOccurs="0"/>
Element tKonverzeAD-DA / Vystup
Namespace http://www.mvcr.cz/nsesss/v4
Diagram
Diagramv4.tmp#tVystup_Oduvodneniv4.tmp#tVystup_OdkazVystupv4.tmp#tVystup
Type tVystup
Properties
content complex
maxOccurs unbounded
Model
Children OdkazVystup, Oduvodneni
Instance
<Vystup xmlns="http://www.mvcr.cz/nsesss/v4">
  <Oduvodneni>{0,1}</Oduvodneni>
  <OdkazVystup>{1,1}</OdkazVystup>
</Vystup>
Source
<xs:element name="Vystup" type="tVystup" maxOccurs="unbounded"/>
Element tVystup / Oduvodneni
Namespace http://www.mvcr.cz/nsesss/v4
Diagram
Diagram
Type xs:string
Properties
content simple
minOccurs 0
Source
<xs:element name="Oduvodneni" type="xs:string" minOccurs="0"/>
Element tVystup / OdkazVystup
Namespace http://www.mvcr.cz/nsesss/v4
Diagram
Diagramv4.tmp#tOdkaz_PlneUrcenySpisovyZnakv4.tmp#tOdkaz_Identifikatorv4.tmp#tOdkaz_Specifikacev4.tmp#tOdkaz
Type tOdkaz
Properties
content complex
Model
Children Identifikator, PlneUrcenySpisovyZnak, Specifikace
Instance
<OdkazVystup xmlns="http://www.mvcr.cz/nsesss/v4">
  <PlneUrcenySpisovyZnak>{1,1}</PlneUrcenySpisovyZnak>
  <Identifikator zdroj="">{1,1}</Identifikator>
  <Specifikace>{0,1}</Specifikace>
</OdkazVystup>
Source
<xs:element name="OdkazVystup" type="tOdkaz"/>
Element tKonverzeAD-DA / Oduvodneni
Namespace http://www.mvcr.cz/nsesss/v4
Diagram
Diagram
Type xs:string
Properties
content simple
minOccurs 0
Source
<xs:element name="Oduvodneni" type="xs:string" minOccurs="0"/>
Element tKonverzeAD-DA / AutorizovanaKonverze
Namespace http://www.mvcr.cz/nsesss/v4
Annotations
Indikace, zda je prováděná konverze autorizovanou konverzí ve smyslu zákona č. 300/2008 Sb., o elektronických úkonech a autorizované konverzi dokumentů, nebo nikoli.
Diagram
Diagramv4.tmp#tLogicky
Type tLogicky
Properties
content simple
Facets
enumeration ano
enumeration ne
Source
<xs:element name="AutorizovanaKonverze" type="tLogicky">
  <xs:annotation>
    <xs:documentation>Indikace, zda je prováděná konverze autorizovanou konverzí ve smyslu zákona č. 300/2008 Sb., o elektronických úkonech a autorizované konverzi dokumentů, nebo nikoli.</xs:documentation>
  </xs:annotation>
</xs:element>
Element tKonverzeAD-DA / OdkazVstup
Namespace http://www.mvcr.cz/nsesss/v4
Annotations
Metadatový kontejner pro identifikaci vstupní entity (dokumentu nebo komponenty) do procesu konverze.
Diagram
Diagramv4.tmp#tOdkaz_PlneUrcenySpisovyZnakv4.tmp#tOdkaz_Identifikatorv4.tmp#tOdkaz_Specifikacev4.tmp#tOdkaz
Type tOdkaz
Properties
content complex
Model
Children Identifikator, PlneUrcenySpisovyZnak, Specifikace
Instance
<OdkazVstup xmlns="http://www.mvcr.cz/nsesss/v4">
  <PlneUrcenySpisovyZnak>{1,1}</PlneUrcenySpisovyZnak>
  <Identifikator zdroj="">{1,1}</Identifikator>
  <Specifikace>{0,1}</Specifikace>
</OdkazVstup>
Source
<xs:element name="OdkazVstup" type="tOdkaz">
  <xs:annotation>
    <xs:documentation>Metadatový kontejner pro identifikaci vstupní entity (dokumentu nebo komponenty) do procesu konverze.</xs:documentation>
  </xs:annotation>
</xs:element>
Element tDokument / Komponenty
Namespace http://www.mvcr.cz/nsesss/v4
Annotations
Prvek se vyplňuje jen v případě entit v digitální podobě. Nepovinný je v případě, že jsou předávána pouze metadata entit.
Diagram
Diagramv4.tmp#tKomponenty_Komponentav4.tmp#tKomponenty
Type tKomponenty
Properties
content complex
minOccurs 0
Model
Children Komponenta
Instance
<Komponenty xmlns="http://www.mvcr.cz/nsesss/v4">
  <Komponenta druh="" forma_uchovani="" ID="" poradi="" verze="" vztah_k="">{1,unbounded}</Komponenta>
</Komponenty>
Source
<xs:element name="Komponenty" type="tKomponenty" minOccurs="0">
  <xs:annotation>
    <xs:documentation>Prvek se vyplňuje jen v případě entit v digitální podobě. Nepovinný je v případě, že jsou předávána pouze metadata entit.</xs:documentation>
  </xs:annotation>
</xs:element>
Element tKomponenty / Komponenta
Namespace http://www.mvcr.cz/nsesss/v4
Diagram
DiagramNO_NAMESPACE.tmp#tKomponenta_IDNO_NAMESPACE.tmp#tKomponenta_poradiNO_NAMESPACE.tmp#tKomponenta_druhNO_NAMESPACE.tmp#tKomponenta_verzeNO_NAMESPACE.tmp#tKomponenta_forma_uchovaniNO_NAMESPACE.tmp#tKomponenta_vztah_kv4.tmp#tKomponenta_EvidencniUdajev4.tmp#tKomponenta
Type tKomponenta
Properties
content complex
maxOccurs unbounded
Model
Children EvidencniUdaje
Instance
<Komponenta druh="" forma_uchovani="" ID="" poradi="" verze="" vztah_k="" xmlns="http://www.mvcr.cz/nsesss/v4">
  <EvidencniUdaje>{1,1}</EvidencniUdaje>
</Komponenta>
Attributes
QName Type Use Annotation
ID xs:ID required
Identifikátor jednoznačně označuje entitu uvnitř XML dokumentu.
druh tDruhKomponenty required
forma_uchovani tFormaUchovani required
poradi tPoradoveCislo required
Pořadové číslo komponenty v rámci struktury dokumentu. Průvodní dopis/hlavní dokument nebo jiná komponenta výchozí pro zobrazení dokumentu se označuje číslem 1, navazující komponenty např. přílohy se pak označují vyššími čísly v pořadí, v jakém by měly být komponenty příslušného dokumentu znázorněny.
verze tPoradoveCislo required
Prvek pro číselné uvedení verze komponenty v rámci vývoje od prvotního konceptu po originál ve výstupním datovém formátu. Prvotní koncept/doručená verze se označuje číslem 1, navazující verze nebo následné výstupy převodů se pak označují vyššími čísly. Verze s nejvyšším číslem je konečná.
vztah_k xs:IDREF optional
Prvek je povinný v případě, že komponenta zaznamenává externí autentizační prostředek. Prvek popisuje vazbu autentizačního prostředku k příslušné komponentě odkazem na její atribut ID.
Source
<xs:element name="Komponenta" type="tKomponenta" maxOccurs="unbounded"/>
Element tKomponenta / EvidencniUdaje
Namespace http://www.mvcr.cz/nsesss/v4
Diagram
Diagramv4.tmp#tEvidencniUdajeKomponenty_Identifikacev4.tmp#tEvidencniUdajeKomponenty_Popisv4.tmp#tEvidencniUdajeKomponenty_Trideniv4.tmp#tEvidencniUdajeKomponenty_Manipulacev4.tmp#tEvidencniUdajeKomponenty_Prevodv4.tmp#tEvidencniUdajeKomponenty
Type tEvidencniUdajeKomponenty
Properties
content complex
Model
Children Identifikace, Manipulace, Popis, Prevod, Trideni
Instance
<EvidencniUdaje xmlns="http://www.mvcr.cz/nsesss/v4">
  <Identifikace>{1,1}</Identifikace>
  <Popis>{1,1}</Popis>
  <Trideni>{1,1}</Trideni>
  <Manipulace>{0,1}</Manipulace>
  <Prevod>{0,1}</Prevod>
</EvidencniUdaje>
Source
<xs:element name="EvidencniUdaje" type="tEvidencniUdajeKomponenty"/>
Element tEvidencniUdajeKomponenty / Identifikace
Namespace http://www.mvcr.cz/nsesss/v4
Diagram
Diagramv4.tmp#tIdentifikace_Identifikatorv4.tmp#tIdentifikace
Type tIdentifikace
Properties
content complex
Model
Children Identifikator
Instance
<Identifikace xmlns="http://www.mvcr.cz/nsesss/v4">
  <Identifikator zdroj="">{1,unbounded}</Identifikator>
</Identifikace>
Source
<xs:element name="Identifikace" type="tIdentifikace"/>
Element tEvidencniUdajeKomponenty / Popis
Namespace http://www.mvcr.cz/nsesss/v4
Diagram
Diagramv4.tmp#tPopisKomponenty_Nazevv4.tmp#tPopisKomponenty_Komentarv4.tmp#tPopisKomponenty_KlicovaSlovav4.tmp#tPopisKomponenty
Type tPopisKomponenty
Properties
content complex
Model
Children KlicovaSlova, Komentar, Nazev
Instance
<Popis xmlns="http://www.mvcr.cz/nsesss/v4">
  <Nazev>{1,1}</Nazev>
  <Komentar>{0,1}</Komentar>
  <KlicovaSlova>{0,1}</KlicovaSlova>
</Popis>
Source
<xs:element name="Popis" type="tPopisKomponenty"/>
Element tPopisKomponenty / Nazev
Namespace http://www.mvcr.cz/nsesss/v4
Diagram
Diagramv4.tmp#tNazev
Type tNazev
Properties
content simple
Source
<xs:element name="Nazev" type="tNazev"/>
Element tPopisKomponenty / Komentar
Namespace http://www.mvcr.cz/nsesss/v4
Diagram
Diagramv4.tmp#tKomentar
Type tKomentar
Properties
content simple
minOccurs 0
Source
<xs:element name="Komentar" type="tKomentar" minOccurs="0"/>
Element tPopisKomponenty / KlicovaSlova
Namespace http://www.mvcr.cz/nsesss/v4
Diagram
Diagramv4.tmp#tKlicovaSlova_KlicoveSlovov4.tmp#tKlicovaSlova
Type tKlicovaSlova
Properties
content complex
minOccurs 0
Model
Children KlicoveSlovo
Instance
<KlicovaSlova xmlns="http://www.mvcr.cz/nsesss/v4">
  <KlicoveSlovo>{1,unbounded}</KlicoveSlovo>
</KlicovaSlova>
Source
<xs:element name="KlicovaSlova" type="tKlicovaSlova" minOccurs="0"/>
Element tEvidencniUdajeKomponenty / Trideni
Namespace http://www.mvcr.cz/nsesss/v4
Diagram
Diagramv4.tmp#tTrideni_JednoduchySpisovyZnakv4.tmp#tTrideni_PlneUrcenySpisovyZnakv4.tmp#tTrideni_Oduvodneniv4.tmp#tTrideni
Type tTrideni
Properties
content complex
Model
Children JednoduchySpisovyZnak, Oduvodneni, PlneUrcenySpisovyZnak
Instance
<Trideni xmlns="http://www.mvcr.cz/nsesss/v4">
  <JednoduchySpisovyZnak>{1,1}</JednoduchySpisovyZnak>
  <PlneUrcenySpisovyZnak>{1,1}</PlneUrcenySpisovyZnak>
  <Oduvodneni>{0,1}</Oduvodneni>
</Trideni>
Source
<xs:element name="Trideni" type="tTrideni"/>
Element tEvidencniUdajeKomponenty / Manipulace
Namespace http://www.mvcr.cz/nsesss/v4
Diagram
Diagramv4.tmp#tManipulaceKomponenty_OvereniBezpecnostnihoPrvkuv4.tmp#tManipulaceKomponenty
Type tManipulaceKomponenty
Properties
content complex
minOccurs 0
Model
Children OvereniBezpecnostnihoPrvku
Instance
<Manipulace xmlns="http://www.mvcr.cz/nsesss/v4">
  <OvereniBezpecnostnihoPrvku>{0,unbounded}</OvereniBezpecnostnihoPrvku>
</Manipulace>
Source
<xs:element name="Manipulace" type="tManipulaceKomponenty" minOccurs="0"/>
Element tManipulaceKomponenty / OvereniBezpecnostnihoPrvku
Namespace http://www.mvcr.cz/nsesss/v4
Diagram
Diagramv4.tmp#tOvereniBezpecnostnihoPrvku_Certifikatv4.tmp#tOvereniBezpecnostnihoPrvku_OvereniCertifikatuv4.tmp#tOvereniBezpecnostnihoPrvku_CasPouzitiv4.tmp#tOvereniBezpecnostnihoPrvku_CasOvereniv4.tmp#tOvereniBezpecnostnihoPrvku_PlatnostBezpecnostnihoPrvkuv4.tmp#tOvereniBezpecnostnihoPrvku_Overovatelv4.tmp#tOvereniBezpecnostnihoPrvku
Type tOvereniBezpecnostnihoPrvku
Properties
content complex
minOccurs 0
maxOccurs unbounded
Model
Children CasOvereni, CasPouziti, Certifikat, OvereniCertifikatu, Overovatel, PlatnostBezpecnostnihoPrvku
Instance
<OvereniBezpecnostnihoPrvku xmlns="http://www.mvcr.cz/nsesss/v4">
  <Certifikat>{1,1}</Certifikat>
  <OvereniCertifikatu>{1,1}</OvereniCertifikatu>
  <CasPouziti datum="">{0,1}</CasPouziti>
  <CasOvereni datum="">{1,1}</CasOvereni>
  <PlatnostBezpecnostnihoPrvku>{1,1}</PlatnostBezpecnostnihoPrvku>
  <Overovatel>{1,1}</Overovatel>
</OvereniBezpecnostnihoPrvku>
Source
<xs:element name="OvereniBezpecnostnihoPrvku" type="tOvereniBezpecnostnihoPrvku" minOccurs="0" maxOccurs="unbounded"/>
Element tOvereniBezpecnostnihoPrvku / Certifikat
Namespace http://www.mvcr.cz/nsesss/v4
Diagram
Diagramv4.tmp#tCertifikat_SerioveCislov4.tmp#tCertifikat_Vydavatelv4.tmp#tCertifikat_Drzitelv4.tmp#tCertifikat_Platnostv4.tmp#tCertifikat
Type tCertifikat
Properties
content complex
Model
Children Drzitel, Platnost, SerioveCislo, Vydavatel
Instance
<Certifikat xmlns="http://www.mvcr.cz/nsesss/v4">
  <SerioveCislo zdroj="">{1,1}</SerioveCislo>
  <Vydavatel>{1,1}</Vydavatel>
  <Drzitel>{1,1}</Drzitel>
  <Platnost>{1,1}</Platnost>
</Certifikat>
Source
<xs:element name="Certifikat" type="tCertifikat"/>
Element tCertifikat / SerioveCislo
Namespace http://www.mvcr.cz/nsesss/v4
Annotations
Sériové číslo certifikátu vydaného poskytovatelem certifikačních služeb.
Diagram
Diagramv4.tmp#tIdentifikatorHodnotaNO_NAMESPACE.tmp#tIdentifikator_zdrojv4.tmp#tIdentifikator
Type tIdentifikator
Type hierarchy
Properties
content complex
Attributes
QName Type Use Annotation
zdroj tNazev required
Povinný prvek pro zaznamenání názvu zdroje identifikátoru. V případě identifikace entit nebo některých objektů je zdrojem ERMS, v případě identifikace subjektů může být zdrojem například rodné číslo, klientské číslo, zaměstnanecké označení, služební číslo oprávněné úřední osoby (fyzické osoby) nebo IČ, DIČ (právnické osoby).
Source
<xs:element name="SerioveCislo" type="tIdentifikator">
  <xs:annotation>
    <xs:documentation>Sériové číslo certifikátu vydaného poskytovatelem certifikačních služeb.</xs:documentation>
  </xs:annotation>
</xs:element>
Element tCertifikat / Vydavatel
Namespace http://www.mvcr.cz/nsesss/v4
Annotations
Prvek pro zaznamenání poskytovatele certifikačních služeb, který vydal příslušný certifikát.
Diagram
Diagramv4.tmp#tOsobaExterni_Subjektv4.tmp#tOsobaExterni
Type tOsobaExterni
Properties
content complex
Model
Children Subjekt
Instance
<Vydavatel xmlns="http://www.mvcr.cz/nsesss/v4">
  <Subjekt>{1,1}</Subjekt>
</Vydavatel>
Source
<xs:element name="Vydavatel" type="tOsobaExterni">
  <xs:annotation>
    <xs:documentation>Prvek pro zaznamenání poskytovatele certifikačních služeb, který vydal příslušný certifikát.</xs:documentation>
  </xs:annotation>
</xs:element>
Element tCertifikat / Drzitel
Namespace http://www.mvcr.cz/nsesss/v4
Annotations
Prvek pro zaznamenání držitele certifikátu.
Diagram
Diagramv4.tmp#tOsobaExterni_Subjektv4.tmp#tOsobaExterni
Type tOsobaExterni
Properties
content complex
Model
Children Subjekt
Instance
<Drzitel xmlns="http://www.mvcr.cz/nsesss/v4">
  <Subjekt>{1,1}</Subjekt>
</Drzitel>
Source
<xs:element name="Drzitel" type="tOsobaExterni">
  <xs:annotation>
    <xs:documentation>Prvek pro zaznamenání držitele certifikátu.</xs:documentation>
  </xs:annotation>
</xs:element>
Element tCertifikat / Platnost
Namespace http://www.mvcr.cz/nsesss/v4
Diagram
Diagramv4.tmp#tPlatnost_PlatnostOdv4.tmp#tPlatnost_PlatnostDov4.tmp#tPlatnost
Type tPlatnost
Properties
content complex
Model
Children PlatnostDo, PlatnostOd
Instance
<Platnost xmlns="http://www.mvcr.cz/nsesss/v4">
  <PlatnostOd datum="">{1,1}</PlatnostOd>
  <PlatnostDo datum="">{1,1}</PlatnostDo>
</Platnost>
Source
<xs:element name="Platnost" type="tPlatnost"/>
Element tPlatnost / PlatnostOd
Namespace http://www.mvcr.cz/nsesss/v4
Diagram
DiagramNO_NAMESPACE.tmp#tDatum_datumv4.tmp#tDatum
Type tDatum
Properties
content complex
Attributes
QName Type Use Annotation
datum xs:dateTime optional
Volitelný prvek pro zaznamenání přesného časového údaje. Datum je zaznamenáno ve tvaru "YYYY-MM-DDThh:mm:ss±hh:mm". Tento prvek je vhodné uvádět v případech, kdy je nutná specifikace času s přesností na sekundy.
Source
<xs:element name="PlatnostOd" type="tDatum"/>
Element tPlatnost / PlatnostDo
Namespace http://www.mvcr.cz/nsesss/v4
Diagram
DiagramNO_NAMESPACE.tmp#tDatum_datumv4.tmp#tDatum
Type tDatum
Properties
content complex
Attributes
QName Type Use Annotation
datum xs:dateTime optional
Volitelný prvek pro zaznamenání přesného časového údaje. Datum je zaznamenáno ve tvaru "YYYY-MM-DDThh:mm:ss±hh:mm". Tento prvek je vhodné uvádět v případech, kdy je nutná specifikace času s přesností na sekundy.
Source
<xs:element name="PlatnostDo" type="tDatum"/>
Element tOvereniBezpecnostnihoPrvku / OvereniCertifikatu
Namespace http://www.mvcr.cz/nsesss/v4
Diagram
Diagramv4.tmp#tOvereniCertifikatu_PosuzovanyOkamzikv4.tmp#tOvereniCertifikatu_PlatnostBezpecnostnihoPrvkuCertifikatuv4.tmp#tOvereniCertifikatu_CisloSeznamuCRLv4.tmp#tOvereniCertifikatu_StavRevokacev4.tmp#tOvereniCertifikatu_PlatnostBezpecnostnihoPrvkuRevokaceCertifikatuv4.tmp#tOvereniCertifikatu_PlatnostCertifikacniCestyv4.tmp#tOvereniCertifikatu_CasOvereniv4.tmp#tOvereniCertifikatu_PlatnostCertifikatuv4.tmp#tOvereniCertifikatu_Overovatelv4.tmp#tOvereniCertifikatu
Type tOvereniCertifikatu
Properties
content complex
Model
Children CasOvereni, CisloSeznamuCRL, Overovatel, PlatnostBezpecnostnihoPrvkuCertifikatu, PlatnostBezpecnostnihoPrvkuRevokaceCertifikatu, PlatnostCertifikacniCesty, PlatnostCertifikatu, PosuzovanyOkamzik, StavRevokace
Instance
<OvereniCertifikatu xmlns="http://www.mvcr.cz/nsesss/v4">
  <PosuzovanyOkamzik datum="">{1,1}</PosuzovanyOkamzik>
  <PlatnostBezpecnostnihoPrvkuCertifikatu>{1,1}</PlatnostBezpecnostnihoPrvkuCertifikatu>
  <CisloSeznamuCRL zdroj="">{0,1}</CisloSeznamuCRL>
  <StavRevokace>{1,1}</StavRevokace>
  <PlatnostBezpecnostnihoPrvkuRevokaceCertifikatu>{1,1}</PlatnostBezpecnostnihoPrvkuRevokaceCertifikatu>
  <PlatnostCertifikacniCesty>{1,1}</PlatnostCertifikacniCesty>
  <CasOvereni datum="">{1,1}</CasOvereni>
  <PlatnostCertifikatu>{1,1}</PlatnostCertifikatu>
  <Overovatel>{1,1}</Overovatel>
</OvereniCertifikatu>
Source
<xs:element name="OvereniCertifikatu" type="tOvereniCertifikatu"/>
Element tOvereniCertifikatu / PosuzovanyOkamzik
Namespace http://www.mvcr.cz/nsesss/v4
Annotations
Časový údaj, k němuž je vztaženo posuzování platnosti bezpečnostního prvku, který je založen na certifikátu.
Diagram
DiagramNO_NAMESPACE.tmp#tDatum_datumv4.tmp#tDatum
Type tDatum
Properties
content complex
Attributes
QName Type Use Annotation
datum xs:dateTime optional
Volitelný prvek pro zaznamenání přesného časového údaje. Datum je zaznamenáno ve tvaru "YYYY-MM-DDThh:mm:ss±hh:mm". Tento prvek je vhodné uvádět v případech, kdy je nutná specifikace času s přesností na sekundy.
Source
<xs:element name="PosuzovanyOkamzik" type="tDatum">
  <xs:annotation>
    <xs:documentation>Časový údaj, k němuž je vztaženo posuzování platnosti bezpečnostního prvku, který je založen na certifikátu.</xs:documentation>
  </xs:annotation>
</xs:element>
Element tOvereniCertifikatu / PlatnostBezpecnostnihoPrvkuCertifikatu
Namespace http://www.mvcr.cz/nsesss/v4
Annotations
Prvek pro zaznamenání platnosti bezpečnostního prvku, kterým je certifikát opatřen.
Diagram
Diagramv4.tmp#tVysledekOvereni
Type tVysledekOvereni
Properties
content simple
Facets
enumeration platný
enumeration neplatný
enumeration platnost nelze posoudit
Source
<xs:element name="PlatnostBezpecnostnihoPrvkuCertifikatu" type="tVysledekOvereni">
  <xs:annotation>
    <xs:documentation>Prvek pro zaznamenání platnosti bezpečnostního prvku, kterým je certifikát opatřen.</xs:documentation>
  </xs:annotation>
</xs:element>
Element tOvereniCertifikatu / CisloSeznamuCRL
Namespace http://www.mvcr.cz/nsesss/v4
Annotations
Prvek pro zaznamenání čísla seznamu revokovaných certifikátů (tzv. CRL), prostřednictvím kterého byla zjišťována revokace certifikátu. Prvek je nepovinný v případě, kdy k ověření platnosti certifikátu dochází prostřednictvím OCSP.
Diagram
Diagramv4.tmp#tIdentifikatorHodnotaNO_NAMESPACE.tmp#tIdentifikator_zdrojv4.tmp#tIdentifikator
Type tIdentifikator
Type hierarchy
Properties
content complex
minOccurs 0
Attributes
QName Type Use Annotation
zdroj tNazev required
Povinný prvek pro zaznamenání názvu zdroje identifikátoru. V případě identifikace entit nebo některých objektů je zdrojem ERMS, v případě identifikace subjektů může být zdrojem například rodné číslo, klientské číslo, zaměstnanecké označení, služební číslo oprávněné úřední osoby (fyzické osoby) nebo IČ, DIČ (právnické osoby).
Source
<xs:element name="CisloSeznamuCRL" type="tIdentifikator" minOccurs="0">
  <xs:annotation>
    <xs:documentation>Prvek pro zaznamenání čísla seznamu revokovaných certifikátů (tzv. CRL), prostřednictvím kterého byla zjišťována revokace certifikátu. Prvek je nepovinný v případě, kdy k ověření platnosti certifikátu dochází prostřednictvím OCSP.</xs:documentation>
  </xs:annotation>
</xs:element>
Element tOvereniCertifikatu / StavRevokace
Namespace http://www.mvcr.cz/nsesss/v4
Annotations
Prvek pro zaznamenání revokace certifikátu.
Diagram
Diagramv4.tmp#tLogicky
Type tLogicky
Properties
content simple
Facets
enumeration ano
enumeration ne
Source
<xs:element name="StavRevokace" type="tLogicky">
  <xs:annotation>
    <xs:documentation>Prvek pro zaznamenání revokace certifikátu.</xs:documentation>
  </xs:annotation>
</xs:element>
Element tOvereniCertifikatu / PlatnostBezpecnostnihoPrvkuRevokaceCertifikatu
Namespace http://www.mvcr.cz/nsesss/v4
Annotations
Prvek pro zaznamenání platnosti bezpečnostního prvku, kterým je seznam revokovaných certifikátů (tzv. CRL) nebo OCSP.
Diagram
Diagramv4.tmp#tVysledekOvereni
Type tVysledekOvereni
Properties
content simple
Facets
enumeration platný
enumeration neplatný
enumeration platnost nelze posoudit
Source
<xs:element name="PlatnostBezpecnostnihoPrvkuRevokaceCertifikatu" type="tVysledekOvereni">
  <xs:annotation>
    <xs:documentation>Prvek pro zaznamenání platnosti bezpečnostního prvku, kterým je seznam revokovaných certifikátů (tzv. CRL) nebo OCSP.</xs:documentation>
  </xs:annotation>
</xs:element>
Element tOvereniCertifikatu / PlatnostCertifikacniCesty
Namespace http://www.mvcr.cz/nsesss/v4
Annotations
Prvek pro zaznamenání platnosti celé certifikační cesty (tj. certifikátů, na nichž jsou založeny bezpečnostní prvky, kterými jsou opatřeny certifikáty od kořenového certifikátu až po příslušný vydaný certifikát).
Diagram
Diagramv4.tmp#tVysledekOvereni
Type tVysledekOvereni
Properties
content simple
Facets
enumeration platný
enumeration neplatný
enumeration platnost nelze posoudit
Source
<xs:element name="PlatnostCertifikacniCesty" type="tVysledekOvereni">
  <xs:annotation>
    <xs:documentation>Prvek pro zaznamenání platnosti celé certifikační cesty (tj. certifikátů, na nichž jsou založeny bezpečnostní prvky, kterými jsou opatřeny certifikáty od kořenového certifikátu až po příslušný vydaný certifikát).</xs:documentation>
  </xs:annotation>
</xs:element>
Element tOvereniCertifikatu / CasOvereni
Namespace http://www.mvcr.cz/nsesss/v4
Annotations
Časový okamžik, ve kterém je prováděno ověření platnosti certifikátu.
Diagram
DiagramNO_NAMESPACE.tmp#tDatum_datumv4.tmp#tDatum
Type tDatum
Properties
content complex
Attributes
QName Type Use Annotation
datum xs:dateTime optional
Volitelný prvek pro zaznamenání přesného časového údaje. Datum je zaznamenáno ve tvaru "YYYY-MM-DDThh:mm:ss±hh:mm". Tento prvek je vhodné uvádět v případech, kdy je nutná specifikace času s přesností na sekundy.
Source
<xs:element name="CasOvereni" type="tDatum">
  <xs:annotation>
    <xs:documentation>Časový okamžik, ve kterém je prováděno ověření platnosti certifikátu.</xs:documentation>
  </xs:annotation>
</xs:element>
Element tOvereniCertifikatu / PlatnostCertifikatu
Namespace http://www.mvcr.cz/nsesss/v4
Annotations
Prvek pro zaznamenání platnosti certifikátu.
Diagram
Diagramv4.tmp#tVysledekOvereni
Type tVysledekOvereni
Properties
content simple
Facets
enumeration platný
enumeration neplatný
enumeration platnost nelze posoudit
Source
<xs:element name="PlatnostCertifikatu" type="tVysledekOvereni">
  <xs:annotation>
    <xs:documentation>Prvek pro zaznamenání platnosti certifikátu.</xs:documentation>
  </xs:annotation>
</xs:element>
Element tOvereniCertifikatu / Overovatel
Namespace http://www.mvcr.cz/nsesss/v4
Annotations
Prvek pro zaznamenání fyzické osoby, která provádí ověření certifikátu.
Diagram
Diagramv4.tmp#tOsobaInterni_Subjektv4.tmp#tOsobaInterni
Type tOsobaInterni
Properties
content complex
Model
Children Subjekt
Instance
<Overovatel xmlns="http://www.mvcr.cz/nsesss/v4">
  <Subjekt>{1,1}</Subjekt>
</Overovatel>
Source
<xs:element name="Overovatel" type="tOsobaInterni">
  <xs:annotation>
    <xs:documentation>Prvek pro zaznamenání fyzické osoby, která provádí ověření certifikátu.</xs:documentation>
  </xs:annotation>
</xs:element>
Element tOvereniBezpecnostnihoPrvku / CasPouziti
Namespace http://www.mvcr.cz/nsesss/v4
Annotations
Časový okamžik, ve kterém je komponenta opatřena bezpečnostním prvkem. Prvek je volitelný s ohledem na možnosti zjištění tohoto údaje.
Diagram
DiagramNO_NAMESPACE.tmp#tDatum_datumv4.tmp#tDatum
Type tDatum
Properties
content complex
minOccurs 0
Attributes
QName Type Use Annotation
datum xs:dateTime optional
Volitelný prvek pro zaznamenání přesného časového údaje. Datum je zaznamenáno ve tvaru "YYYY-MM-DDThh:mm:ss±hh:mm". Tento prvek je vhodné uvádět v případech, kdy je nutná specifikace času s přesností na sekundy.
Source
<xs:element name="CasPouziti" type="tDatum" minOccurs="0">
  <xs:annotation>
    <xs:documentation>Časový okamžik, ve kterém je komponenta opatřena bezpečnostním prvkem. Prvek je volitelný s ohledem na možnosti zjištění tohoto údaje.</xs:documentation>
  </xs:annotation>
</xs:element>
Element tOvereniBezpecnostnihoPrvku / CasOvereni
Namespace http://www.mvcr.cz/nsesss/v4
Annotations
Časový okamžik, ve kterém je prováděno ověření platnosti bezpečnostního prvku.
Diagram
DiagramNO_NAMESPACE.tmp#tDatum_datumv4.tmp#tDatum
Type tDatum
Properties
content complex
Attributes
QName Type Use Annotation
datum xs:dateTime optional
Volitelný prvek pro zaznamenání přesného časového údaje. Datum je zaznamenáno ve tvaru "YYYY-MM-DDThh:mm:ss±hh:mm". Tento prvek je vhodné uvádět v případech, kdy je nutná specifikace času s přesností na sekundy.
Source
<xs:element name="CasOvereni" type="tDatum">
  <xs:annotation>
    <xs:documentation>Časový okamžik, ve kterém je prováděno ověření platnosti bezpečnostního prvku.</xs:documentation>
  </xs:annotation>
</xs:element>
Element tOvereniBezpecnostnihoPrvku / PlatnostBezpecnostnihoPrvku
Namespace http://www.mvcr.cz/nsesss/v4
Annotations
Prvek pro zaznamenání platnosti bezpečnostního prvku.
Diagram
Diagramv4.tmp#tVysledekOvereni
Type tVysledekOvereni
Properties
content simple
Facets
enumeration platný
enumeration neplatný
enumeration platnost nelze posoudit
Source
<xs:element name="PlatnostBezpecnostnihoPrvku" type="tVysledekOvereni">
  <xs:annotation>
    <xs:documentation>Prvek pro zaznamenání platnosti bezpečnostního prvku.</xs:documentation>
  </xs:annotation>
</xs:element>
Element tOvereniBezpecnostnihoPrvku / Overovatel
Namespace http://www.mvcr.cz/nsesss/v4
Annotations
Prvek pro zaznamenání fyzické osoby, která provádí ověření bezpečnostního prvku.
Diagram
Diagramv4.tmp#tOsobaInterni_Subjektv4.tmp#tOsobaInterni
Type tOsobaInterni
Properties
content complex
Model
Children Subjekt
Instance
<Overovatel xmlns="http://www.mvcr.cz/nsesss/v4">
  <Subjekt>{1,1}</Subjekt>
</Overovatel>
Source
<xs:element name="Overovatel" type="tOsobaInterni">
  <xs:annotation>
    <xs:documentation>Prvek pro zaznamenání fyzické osoby, která provádí ověření bezpečnostního prvku.</xs:documentation>
  </xs:annotation>
</xs:element>
Element tEvidencniUdajeKomponenty / Prevod
Namespace http://www.mvcr.cz/nsesss/v4
Diagram
Diagramv4.tmp#tPrevodKomponenty_KonverzeAD-DAv4.tmp#tPrevodKomponenty_KonverzeDDv4.tmp#tPrevodKomponenty
Type tPrevodKomponenty
Properties
content complex
minOccurs 0
Model
Children KonverzeAD-DA, KonverzeDD
Instance
<Prevod xmlns="http://www.mvcr.cz/nsesss/v4">
  <KonverzeAD-DA>{0,1}</KonverzeAD-DA>
  <KonverzeDD>{0,1}</KonverzeDD>
</Prevod>
Source
<xs:element name="Prevod" type="tPrevodKomponenty" minOccurs="0"/>
Element tPrevodKomponenty / KonverzeAD-DA
Namespace http://www.mvcr.cz/nsesss/v4
Diagram
Diagramv4.tmp#tKonverzeAD-DA_Vystupv4.tmp#tKonverzeAD-DA_Oduvodneniv4.tmp#tKonverzeAD-DA_AutorizovanaKonverzev4.tmp#tKonverzeAD-DA_OdkazVstupv4.tmp#tKonverzeAD-DA
Type tKonverzeAD-DA
Properties
content complex
minOccurs 0
Model
Children AutorizovanaKonverze, OdkazVstup, Oduvodneni, Vystup
Instance
<KonverzeAD-DA xmlns="http://www.mvcr.cz/nsesss/v4">
  <Vystup>{1,unbounded}</Vystup>
  <Oduvodneni>{0,1}</Oduvodneni>
  <AutorizovanaKonverze>{1,1}</AutorizovanaKonverze>
  <OdkazVstup>{1,1}</OdkazVstup>
</KonverzeAD-DA>
Source
<xs:element name="KonverzeAD-DA" type="tKonverzeAD-DA" minOccurs="0"/>
Element tPrevodKomponenty / KonverzeDD
Namespace http://www.mvcr.cz/nsesss/v4
Diagram
Diagramv4.tmp#tKonverzeDD_Ztvarneniv4.tmp#tKonverzeDD_Oduvodneniv4.tmp#tKonverzeDD_OdkazPuvodniKomponentav4.tmp#tKonverzeDD
Type tKonverzeDD
Properties
content complex
minOccurs 0
Model
Children OdkazPuvodniKomponenta, Oduvodneni, Ztvarneni
Instance
<KonverzeDD xmlns="http://www.mvcr.cz/nsesss/v4">
  <Ztvarneni>{1,unbounded}</Ztvarneni>
  <Oduvodneni>{1,1}</Oduvodneni>
  <OdkazPuvodniKomponenta>{1,unbounded}</OdkazPuvodniKomponenta>
</KonverzeDD>
Source
<xs:element name="KonverzeDD" type="tKonverzeDD" minOccurs="0"/>
Element tKonverzeDD / Ztvarneni
Namespace http://www.mvcr.cz/nsesss/v4
Diagram
Diagramv4.tmp#tZtvarneni_Oduvodneniv4.tmp#tZtvarneni_OdkazZtvarneniv4.tmp#tZtvarneni
Type tZtvarneni
Properties
content complex
maxOccurs unbounded
Model
Children OdkazZtvarneni, Oduvodneni
Instance
<Ztvarneni xmlns="http://www.mvcr.cz/nsesss/v4">
  <Oduvodneni>{1,1}</Oduvodneni>
  <OdkazZtvarneni>{1,1}</OdkazZtvarneni>
</Ztvarneni>
Source
<xs:element name="Ztvarneni" type="tZtvarneni" maxOccurs="unbounded"/>
Element tZtvarneni / Oduvodneni
Namespace http://www.mvcr.cz/nsesss/v4
Annotations
Povinný prvek pro zaznamenání důvodu konverze komponenty. Důvodem může být splnění povinnosti převést komponentu do výstupního datového formátu podle prováděcího právního předpisu upravujícího podrobnosti výkonu spisové služby.
Diagram
Diagram
Type xs:string
Properties
content simple
Source
<xs:element name="Oduvodneni" type="xs:string">
  <xs:annotation>
    <xs:documentation>Povinný prvek pro zaznamenání důvodu konverze komponenty. Důvodem může být splnění povinnosti převést komponentu do výstupního datového formátu podle prováděcího právního předpisu upravujícího podrobnosti výkonu spisové služby.</xs:documentation>
  </xs:annotation>
</xs:element>
Element tZtvarneni / OdkazZtvarneni
Namespace http://www.mvcr.cz/nsesss/v4
Diagram
Diagramv4.tmp#tOdkaz_PlneUrcenySpisovyZnakv4.tmp#tOdkaz_Identifikatorv4.tmp#tOdkaz_Specifikacev4.tmp#tOdkaz
Type tOdkaz
Properties
content complex
Model
Children Identifikator, PlneUrcenySpisovyZnak, Specifikace
Instance
<OdkazZtvarneni xmlns="http://www.mvcr.cz/nsesss/v4">
  <PlneUrcenySpisovyZnak>{1,1}</PlneUrcenySpisovyZnak>
  <Identifikator zdroj="">{1,1}</Identifikator>
  <Specifikace>{0,1}</Specifikace>
</OdkazZtvarneni>
Source
<xs:element name="OdkazZtvarneni" type="tOdkaz"/>
Element tKonverzeDD / Oduvodneni
Namespace http://www.mvcr.cz/nsesss/v4
Annotations
Povinný prvek pro zaznamenání důvodu konverze komponenty. Důvodem může být splnění povinnosti převést komponentu do výstupního datového formátu podle prováděcího právního předpisu upravujícího podrobnosti výkonu spisové služby.
Diagram
Diagram
Type xs:string
Properties
content simple
Source
<xs:element name="Oduvodneni" type="xs:string">
  <xs:annotation>
    <xs:documentation>Povinný prvek pro zaznamenání důvodu konverze komponenty. Důvodem může být splnění povinnosti převést komponentu do výstupního datového formátu podle prováděcího právního předpisu upravujícího podrobnosti výkonu spisové služby.</xs:documentation>
  </xs:annotation>
</xs:element>
Element tKonverzeDD / OdkazPuvodniKomponenta
Namespace http://www.mvcr.cz/nsesss/v4
Annotations
Metadatový kontejner pro identifikaci vstupní komponenty do procesu konverze.
Diagram
Diagramv4.tmp#tOdkaz_PlneUrcenySpisovyZnakv4.tmp#tOdkaz_Identifikatorv4.tmp#tOdkaz_Specifikacev4.tmp#tOdkaz
Type tOdkaz
Properties
content complex
maxOccurs unbounded
Model
Children Identifikator, PlneUrcenySpisovyZnak, Specifikace
Instance
<OdkazPuvodniKomponenta xmlns="http://www.mvcr.cz/nsesss/v4">
  <PlneUrcenySpisovyZnak>{1,1}</PlneUrcenySpisovyZnak>
  <Identifikator zdroj="">{1,1}</Identifikator>
  <Specifikace>{0,1}</Specifikace>
</OdkazPuvodniKomponenta>
Source
<xs:element name="OdkazPuvodniKomponenta" type="tOdkaz" maxOccurs="unbounded">
  <xs:annotation>
    <xs:documentation>Metadatový kontejner pro identifikaci vstupní komponenty do procesu konverze.</xs:documentation>
  </xs:annotation>
</xs:element>
Element tDil / EvidencniUdaje
Namespace http://www.mvcr.cz/nsesss/v4
Diagram
Diagramv4.tmp#tEntitaDil_Identifikacev4.tmp#tEntitaDil_Popisv4.tmp#tEntitaDil_Souvislostiv4.tmp#tEntitaDil_Pristupnostv4.tmp#tEntitaDil_Poznamkyv4.tmp#tEntitaDil_JineUdajev4.tmp#tEntitaDilv4.tmp#tEvidencniUdajeDilu_Puvodv4.tmp#tEvidencniUdajeDilu_Trideniv4.tmp#tEvidencniUdajeDilu_Uzavreniv4.tmp#tEvidencniUdajeDilu_Vyrazovaniv4.tmp#tEvidencniUdajeDilu_Manipulacev4.tmp#tEvidencniUdajeDilu
Type tEvidencniUdajeDilu
Properties
content complex
Model
Children Identifikace, JineUdaje, Manipulace, Popis, Poznamky, Pristupnost, Puvod, Souvislosti, Trideni, Uzavreni, Vyrazovani
Instance
<EvidencniUdaje xmlns="http://www.mvcr.cz/nsesss/v4">
  <Identifikace>{1,1}</Identifikace>
  <Popis>{1,1}</Popis>
  <Souvislosti>{0,1}</Souvislosti>
  <Pristupnost>{0,1}</Pristupnost>
  <Poznamky>{0,1}</Poznamky>
  <JineUdaje>{0,1}</JineUdaje>
  <Puvod>{1,1}</Puvod>
  <Trideni>{1,1}</Trideni>
  <Uzavreni>{1,1}</Uzavreni>
  <Vyrazovani>{1,1}</Vyrazovani>
  <Manipulace>{1,1}</Manipulace>
</EvidencniUdaje>
Source
<xs:element name="EvidencniUdaje" type="tEvidencniUdajeDilu"/>
Element tEntitaDil / Identifikace
Namespace http://www.mvcr.cz/nsesss/v4
Diagram
Diagramv4.tmp#tIdentifikace_Identifikatorv4.tmp#tIdentifikace
Type tIdentifikace
Properties
content complex
Model
Children Identifikator
Instance
<Identifikace xmlns="http://www.mvcr.cz/nsesss/v4">
  <Identifikator zdroj="">{1,unbounded}</Identifikator>
</Identifikace>
Source
<xs:element name="Identifikace" type="tIdentifikace"/>
Element tEntitaDil / Popis
Namespace http://www.mvcr.cz/nsesss/v4
Diagram
Diagramv4.tmp#tPopisDilu_Nazevv4.tmp#tPopisDilu_Komentarv4.tmp#tPopisDilu_KlicovaSlovav4.tmp#tPopisDilu
Type tPopisDilu
Properties
content complex
Model
Children KlicovaSlova, Komentar, Nazev
Instance
<Popis xmlns="http://www.mvcr.cz/nsesss/v4">
  <Nazev>{0,1}</Nazev>
  <Komentar>{0,1}</Komentar>
  <KlicovaSlova>{0,1}</KlicovaSlova>
</Popis>
Source
<xs:element name="Popis" type="tPopisDilu"/>
Element tPopisDilu / Nazev
Namespace http://www.mvcr.cz/nsesss/v4
Diagram
Diagramv4.tmp#tNazev
Type tNazev
Properties
content simple
minOccurs 0
Source
<xs:element name="Nazev" type="tNazev" minOccurs="0"/>
Element tPopisDilu / Komentar
Namespace http://www.mvcr.cz/nsesss/v4
Diagram
Diagramv4.tmp#tKomentar
Type tKomentar
Properties
content simple
minOccurs 0
Source
<xs:element name="Komentar" type="tKomentar" minOccurs="0"/>
Element tPopisDilu / KlicovaSlova
Namespace http://www.mvcr.cz/nsesss/v4
Diagram
Diagramv4.tmp#tKlicovaSlova_KlicoveSlovov4.tmp#tKlicovaSlova
Type tKlicovaSlova
Properties
content complex
minOccurs 0
Model
Children KlicoveSlovo
Instance
<KlicovaSlova xmlns="http://www.mvcr.cz/nsesss/v4">
  <KlicoveSlovo>{1,unbounded}</KlicoveSlovo>
</KlicovaSlova>
Source
<xs:element name="KlicovaSlova" type="tKlicovaSlova" minOccurs="0"/>
Element tEntitaDil / Souvislosti
Namespace http://www.mvcr.cz/nsesss/v4
Diagram
Diagramv4.tmp#tSouvislosti_KrizovyOdkazv4.tmp#tSouvislosti
Type tSouvislosti
Properties
content complex
minOccurs 0
Model
Children KrizovyOdkaz
Instance
<Souvislosti xmlns="http://www.mvcr.cz/nsesss/v4">
  <KrizovyOdkaz pevny="">{1,unbounded}</KrizovyOdkaz>
</Souvislosti>
Source
<xs:element name="Souvislosti" type="tSouvislosti" minOccurs="0"/>
Element tEntitaDil / Pristupnost
Namespace http://www.mvcr.cz/nsesss/v4
Diagram
Diagramv4.tmp#tPristupnost_BezpecnostniKategoriev4.tmp#tPristupnost_JineOmezeniv4.tmp#tPristupnost
Type tPristupnost
Properties
content complex
minOccurs 0
Model
Children BezpecnostniKategorie, JineOmezeni
Instance
<Pristupnost xmlns="http://www.mvcr.cz/nsesss/v4">
  <BezpecnostniKategorie>{0,unbounded}</BezpecnostniKategorie>
  <JineOmezeni>{0,1}</JineOmezeni>
</Pristupnost>
Source
<xs:element name="Pristupnost" type="tPristupnost" minOccurs="0"/>
Element tEntitaDil / Poznamky
Namespace http://www.mvcr.cz/nsesss/v4
Diagram
Diagramv4.tmp#tPoznamky_Poznamkav4.tmp#tPoznamky
Type tPoznamky
Properties
content complex
minOccurs 0
Model
Children Poznamka
Instance
<Poznamky xmlns="http://www.mvcr.cz/nsesss/v4">
  <Poznamka>{1,unbounded}</Poznamka>
</Poznamky>
Source
<xs:element name="Poznamky" type="tPoznamky" minOccurs="0"/>
Element tEntitaDil / JineUdaje
Namespace http://www.mvcr.cz/nsesss/v4
Diagram
Diagramv4.tmp#tJineUdaje
Type tJineUdaje
Properties
content complex
minOccurs 0
Model
ANY element from ANY namespace
Source
<xs:element name="JineUdaje" type="tJineUdaje" minOccurs="0"/>
Element tEvidencniUdajeDilu / Puvod
Namespace http://www.mvcr.cz/nsesss/v4
Diagram
Diagramv4.tmp#tPuvodSeskupeni_DatumVytvoreniv4.tmp#tPuvodSeskupeni
Type tPuvodSeskupeni
Properties
content complex
Model
Children DatumVytvoreni
Instance
<Puvod xmlns="http://www.mvcr.cz/nsesss/v4">
  <DatumVytvoreni datum="">{1,1}</DatumVytvoreni>
</Puvod>
Source
<xs:element name="Puvod" type="tPuvodSeskupeni"/>
Element tEvidencniUdajeDilu / Trideni
Namespace http://www.mvcr.cz/nsesss/v4
Diagram
Diagramv4.tmp#tTrideni_JednoduchySpisovyZnakv4.tmp#tTrideni_PlneUrcenySpisovyZnakv4.tmp#tTrideni_Oduvodneniv4.tmp#tTrideniv4.tmp#tTrideniDilu_MaterskaEntitav4.tmp#tTrideniDilu
Type tTrideniDilu
Type hierarchy
Properties
content complex
Model
Children JednoduchySpisovyZnak, MaterskaEntita, Oduvodneni, PlneUrcenySpisovyZnak
Instance
<Trideni xmlns="http://www.mvcr.cz/nsesss/v4">
  <JednoduchySpisovyZnak>{1,1}</JednoduchySpisovyZnak>
  <PlneUrcenySpisovyZnak>{1,1}</PlneUrcenySpisovyZnak>
  <Oduvodneni>{0,1}</Oduvodneni>
  <MaterskaEntita>{1,1}</MaterskaEntita>
</Trideni>
Source
<xs:element name="Trideni" type="tTrideniDilu"/>
Element tTrideniDilu / MaterskaEntita
Namespace http://www.mvcr.cz/nsesss/v4
Diagram
Diagramv4.tmp#tMaterskaEntitaDilu_Soucastv4.tmp#tMaterskaEntitaDilu
Type tMaterskaEntitaDilu
Properties
content complex
Model
Children Soucast
Instance
<MaterskaEntita xmlns="http://www.mvcr.cz/nsesss/v4">
  <Soucast ID="">{1,1}</Soucast>
</MaterskaEntita>
Source
<xs:element name="MaterskaEntita" type="tMaterskaEntitaDilu"/>
Element tMaterskaEntitaDilu / Soucast
Namespace http://www.mvcr.cz/nsesss/v4
Diagram
DiagramNO_NAMESPACE.tmp#tSoucast_IDv4.tmp#tSoucast_EvidencniUdajev4.tmp#tSoucast
Type tSoucast
Properties
content complex
Model
Children EvidencniUdaje
Instance
<Soucast ID="" xmlns="http://www.mvcr.cz/nsesss/v4">
  <EvidencniUdaje>{1,1}</EvidencniUdaje>
</Soucast>
Attributes
QName Type Use Annotation
ID xs:ID required
Identifikátor jednoznačně označuje entitu uvnitř XML dokumentu.
Source
<xs:element name="Soucast" type="tSoucast"/>
Element tSoucast / EvidencniUdaje
Namespace http://www.mvcr.cz/nsesss/v4
Diagram
Diagramv4.tmp#tEntita_Identifikacev4.tmp#tEntita_Popisv4.tmp#tEntita_Souvislostiv4.tmp#tEntita_Pristupnostv4.tmp#tEntita_Poznamkyv4.tmp#tEntita_JineUdajev4.tmp#tEntitav4.tmp#tEvidencniUdajeSoucasti_Puvodv4.tmp#tEvidencniUdajeSoucasti_Trideniv4.tmp#tEvidencniUdajeSoucasti_Uzavreniv4.tmp#tEvidencniUdajeSoucasti_Vyrazovaniv4.tmp#tEvidencniUdajeSoucasti_Manipulacev4.tmp#tEvidencniUdajeSoucasti_ZpusobVedeniv4.tmp#tEvidencniUdajeSoucasti_TrvalySkartacniSouhlasv4.tmp#tEvidencniUdajeSoucasti
Type tEvidencniUdajeSoucasti
Properties
content complex
Model
Children Identifikace, JineUdaje, Manipulace, Popis, Poznamky, Pristupnost, Puvod, Souvislosti, Trideni, TrvalySkartacniSouhlas, Uzavreni, Vyrazovani, ZpusobVedeni
Instance
<EvidencniUdaje xmlns="http://www.mvcr.cz/nsesss/v4">
  <Identifikace>{1,1}</Identifikace>
  <Popis>{1,1}</Popis>
  <Souvislosti>{0,1}</Souvislosti>
  <Pristupnost>{0,1}</Pristupnost>
  <Poznamky>{0,1}</Poznamky>
  <JineUdaje>{0,1}</JineUdaje>
  <Puvod>{1,1}</Puvod>
  <Trideni>{1,1}</Trideni>
  <Uzavreni>{0,1}</Uzavreni>
  <Vyrazovani>{1,1}</Vyrazovani>
  <Manipulace>{1,1}</Manipulace>
  <ZpusobVedeni>{0,1}</ZpusobVedeni>
  <TrvalySkartacniSouhlas>{0,1}</TrvalySkartacniSouhlas>
</EvidencniUdaje>
Source
<xs:element name="EvidencniUdaje" type="tEvidencniUdajeSoucasti"/>
Element tEvidencniUdajeSoucasti / Puvod
Namespace http://www.mvcr.cz/nsesss/v4
Diagram
Diagramv4.tmp#tPuvodSeskupeni_DatumVytvoreniv4.tmp#tPuvodSeskupeni
Type tPuvodSeskupeni
Properties
content complex
Model
Children DatumVytvoreni
Instance
<Puvod xmlns="http://www.mvcr.cz/nsesss/v4">
  <DatumVytvoreni datum="">{1,1}</DatumVytvoreni>
</Puvod>
Source
<xs:element name="Puvod" type="tPuvodSeskupeni"/>
Element tEvidencniUdajeSoucasti / Trideni
Namespace http://www.mvcr.cz/nsesss/v4
Diagram
Diagramv4.tmp#tTrideni_JednoduchySpisovyZnakv4.tmp#tTrideni_PlneUrcenySpisovyZnakv4.tmp#tTrideni_Oduvodneniv4.tmp#tTrideniv4.tmp#tTrideniSoucasti_MaterskaEntitav4.tmp#tTrideniSoucasti
Type tTrideniSoucasti
Type hierarchy
Properties
content complex
Model
Children JednoduchySpisovyZnak, MaterskaEntita, Oduvodneni, PlneUrcenySpisovyZnak
Instance
<Trideni xmlns="http://www.mvcr.cz/nsesss/v4">
  <JednoduchySpisovyZnak>{1,1}</JednoduchySpisovyZnak>
  <PlneUrcenySpisovyZnak>{1,1}</PlneUrcenySpisovyZnak>
  <Oduvodneni>{0,1}</Oduvodneni>
  <MaterskaEntita>{1,1}</MaterskaEntita>
</Trideni>
Source
<xs:element name="Trideni" type="tTrideniSoucasti"/>
Element tTrideniSoucasti / MaterskaEntita
Namespace http://www.mvcr.cz/nsesss/v4
Diagram
Diagramv4.tmp#tMaterskaEntitaSoucasti_Soucastv4.tmp#tMaterskaEntitaSoucasti_TypovySpisv4.tmp#tMaterskaEntitaSoucasti
Type tMaterskaEntitaSoucasti
Properties
content complex
Model
Children Soucast, TypovySpis
Instance
<MaterskaEntita xmlns="http://www.mvcr.cz/nsesss/v4">
  <Soucast ID="">{1,1}</Soucast>
  <TypovySpis ID="">{1,1}</TypovySpis>
</MaterskaEntita>
Source
<xs:element name="MaterskaEntita" type="tMaterskaEntitaSoucasti"/>
Element tMaterskaEntitaSoucasti / Soucast
Namespace http://www.mvcr.cz/nsesss/v4
Diagram
DiagramNO_NAMESPACE.tmp#tSoucast_IDv4.tmp#tSoucast_EvidencniUdajev4.tmp#tSoucast
Type tSoucast
Properties
content complex
Model
Children EvidencniUdaje
Instance
<Soucast ID="" xmlns="http://www.mvcr.cz/nsesss/v4">
  <EvidencniUdaje>{1,1}</EvidencniUdaje>
</Soucast>
Attributes
QName Type Use Annotation
ID xs:ID required
Identifikátor jednoznačně označuje entitu uvnitř XML dokumentu.
Source
<xs:element name="Soucast" type="tSoucast"/>
Element tMaterskaEntitaSoucasti / TypovySpis
Namespace http://www.mvcr.cz/nsesss/v4
Diagram
DiagramNO_NAMESPACE.tmp#tTypovySpis_IDv4.tmp#tTypovySpis_EvidencniUdajev4.tmp#tTypovySpis
Type tTypovySpis
Properties
content complex
Model
Children EvidencniUdaje
Instance
<TypovySpis ID="" xmlns="http://www.mvcr.cz/nsesss/v4">
  <EvidencniUdaje>{1,1}</EvidencniUdaje>
</TypovySpis>
Attributes
QName Type Use Annotation
ID xs:ID required
Identifikátor jednoznačně označuje entitu uvnitř XML dokumentu.
Source
<xs:element name="TypovySpis" type="tTypovySpis"/>
Element tTypovySpis / EvidencniUdaje
Namespace http://www.mvcr.cz/nsesss/v4
Diagram
Diagramv4.tmp#tEntita_Identifikacev4.tmp#tEntita_Popisv4.tmp#tEntita_Souvislostiv4.tmp#tEntita_Pristupnostv4.tmp#tEntita_Poznamkyv4.tmp#tEntita_JineUdajev4.tmp#tEntitav4.tmp#tEvidencniUdajeTypovehoSpisu_Puvodv4.tmp#tEvidencniUdajeTypovehoSpisu_Trideniv4.tmp#tEvidencniUdajeTypovehoSpisu_Uzavreniv4.tmp#tEvidencniUdajeTypovehoSpisu_Manipulacev4.tmp#tEvidencniUdajeTypovehoSpisu
Type tEvidencniUdajeTypovehoSpisu
Properties
content complex
Model
Children Identifikace, JineUdaje, Manipulace, Popis, Poznamky, Pristupnost, Puvod, Souvislosti, Trideni, Uzavreni
Instance
<EvidencniUdaje xmlns="http://www.mvcr.cz/nsesss/v4">
  <Identifikace>{1,1}</Identifikace>
  <Popis>{1,1}</Popis>
  <Souvislosti>{0,1}</Souvislosti>
  <Pristupnost>{0,1}</Pristupnost>
  <Poznamky>{0,1}</Poznamky>
  <JineUdaje>{0,1}</JineUdaje>
  <Puvod>{1,1}</Puvod>
  <Trideni>{1,1}</Trideni>
  <Uzavreni>{0,1}</Uzavreni>
  <Manipulace>{1,1}</Manipulace>
</EvidencniUdaje>
Source
<xs:element name="EvidencniUdaje" type="tEvidencniUdajeTypovehoSpisu"/>
Element tEvidencniUdajeTypovehoSpisu / Puvod
Namespace http://www.mvcr.cz/nsesss/v4
Diagram
Diagramv4.tmp#tPuvodSeskupeni_DatumVytvoreniv4.tmp#tPuvodSeskupeni
Type tPuvodSeskupeni
Properties
content complex
Model
Children DatumVytvoreni
Instance
<Puvod xmlns="http://www.mvcr.cz/nsesss/v4">
  <DatumVytvoreni datum="">{1,1}</DatumVytvoreni>
</Puvod>
Source
<xs:element name="Puvod" type="tPuvodSeskupeni"/>
Element tEvidencniUdajeTypovehoSpisu / Trideni
Namespace http://www.mvcr.cz/nsesss/v4
Diagram
Diagramv4.tmp#tTrideni_JednoduchySpisovyZnakv4.tmp#tTrideni_PlneUrcenySpisovyZnakv4.tmp#tTrideni_Oduvodneniv4.tmp#tTrideniv4.tmp#tTrideniTypovehoSpisu_MaterskaEntitav4.tmp#tTrideniTypovehoSpisu
Type tTrideniTypovehoSpisu
Type hierarchy
Properties
content complex
Model
Children JednoduchySpisovyZnak, MaterskaEntita, Oduvodneni, PlneUrcenySpisovyZnak
Instance
<Trideni xmlns="http://www.mvcr.cz/nsesss/v4">
  <JednoduchySpisovyZnak>{1,1}</JednoduchySpisovyZnak>
  <PlneUrcenySpisovyZnak>{1,1}</PlneUrcenySpisovyZnak>
  <Oduvodneni>{0,1}</Oduvodneni>
  <MaterskaEntita>{1,1}</MaterskaEntita>
</Trideni>
Source
<xs:element name="Trideni" type="tTrideniTypovehoSpisu"/>
Element tTrideniTypovehoSpisu / MaterskaEntita
Namespace http://www.mvcr.cz/nsesss/v4
Diagram
Diagramv4.tmp#tMaterskaEntitaTypovehoSpisu_VecnaSkupinav4.tmp#tMaterskaEntitaTypovehoSpisu
Type tMaterskaEntitaTypovehoSpisu
Properties
content complex
Model
Children VecnaSkupina
Instance
<MaterskaEntita xmlns="http://www.mvcr.cz/nsesss/v4">
  <VecnaSkupina ID="">{1,1}</VecnaSkupina>
</MaterskaEntita>
Source
<xs:element name="MaterskaEntita" type="tMaterskaEntitaTypovehoSpisu"/>
Element tMaterskaEntitaTypovehoSpisu / VecnaSkupina
Namespace http://www.mvcr.cz/nsesss/v4
Diagram
DiagramNO_NAMESPACE.tmp#tVecnaSkupina_IDv4.tmp#tVecnaSkupina_EvidencniUdajev4.tmp#tVecnaSkupina
Type tVecnaSkupina
Properties
content complex
Model
Children EvidencniUdaje
Instance
<VecnaSkupina ID="" xmlns="http://www.mvcr.cz/nsesss/v4">
  <EvidencniUdaje>{1,1}</EvidencniUdaje>
</VecnaSkupina>
Attributes
QName Type Use Annotation
ID xs:ID required
Identifikátor jednoznačně označuje entitu uvnitř XML dokumentu.
Source
<xs:element name="VecnaSkupina" type="tVecnaSkupina"/>
Element tEvidencniUdajeTypovehoSpisu / Uzavreni
Namespace http://www.mvcr.cz/nsesss/v4
Diagram
Diagramv4.tmp#tUzavreni_Datumv4.tmp#tUzavreni_Zpracovatelv4.tmp#tUzavreni_Konzultantv4.tmp#tUzavreni_Schvalovaniv4.tmp#tUzavreni
Type tUzavreni
Properties
content complex
minOccurs 0
Model
Children Datum, Konzultant, Schvalovani, Zpracovatel
Instance
<Uzavreni xmlns="http://www.mvcr.cz/nsesss/v4">
  <Datum datum="">{1,1}</Datum>
  <Zpracovatel>{1,1}</Zpracovatel>
  <Konzultant>{0,1}</Konzultant>
  <Schvalovani>{0,1}</Schvalovani>
</Uzavreni>
Source
<xs:element name="Uzavreni" type="tUzavreni" minOccurs="0"/>
Element tUzavreni / Datum
Namespace http://www.mvcr.cz/nsesss/v4
Diagram
DiagramNO_NAMESPACE.tmp#tDatum_datumv4.tmp#tDatum
Type tDatum
Properties
content complex
Attributes
QName Type Use Annotation
datum xs:dateTime optional
Volitelný prvek pro zaznamenání přesného časového údaje. Datum je zaznamenáno ve tvaru "YYYY-MM-DDThh:mm:ss±hh:mm". Tento prvek je vhodné uvádět v případech, kdy je nutná specifikace času s přesností na sekundy.
Source
<xs:element name="Datum" type="tDatum"/>
Element tUzavreni / Zpracovatel
Namespace http://www.mvcr.cz/nsesss/v4
Annotations
Prvek pro zaznamenání fyzické osoby, která je pověřena uzavřením entity.
Diagram
Diagramv4.tmp#tOsobyInterni_Subjektv4.tmp#tOsobyInterni
Type tOsobyInterni
Properties
content complex
Model
Children Subjekt
Instance
<Zpracovatel xmlns="http://www.mvcr.cz/nsesss/v4">
  <Subjekt>{1,unbounded}</Subjekt>
</Zpracovatel>
Source
<xs:element name="Zpracovatel" type="tOsobyInterni">
  <xs:annotation>
    <xs:documentation>Prvek pro zaznamenání fyzické osoby, která je pověřena uzavřením entity.</xs:documentation>
  </xs:annotation>
</xs:element>
Element tUzavreni / Konzultant
Namespace http://www.mvcr.cz/nsesss/v4
Annotations
Prvek pro zaznamenání fyzické osoby, která spolupracovala na uzavření entity.
Diagram
Diagramv4.tmp#tOsobyInterni_Subjektv4.tmp#tOsobyInterni
Type tOsobyInterni
Properties
content complex
minOccurs 0
Model
Children Subjekt
Instance
<Konzultant xmlns="http://www.mvcr.cz/nsesss/v4">
  <Subjekt>{1,unbounded}</Subjekt>
</Konzultant>
Source
<xs:element name="Konzultant" type="tOsobyInterni" minOccurs="0">
  <xs:annotation>
    <xs:documentation>Prvek pro zaznamenání fyzické osoby, která spolupracovala na uzavření entity.</xs:documentation>
  </xs:annotation>
</xs:element>
Element tUzavreni / Schvalovani
Namespace http://www.mvcr.cz/nsesss/v4
Diagram
Diagramv4.tmp#tSchvalovani_Schvaleniv4.tmp#tSchvalovani
Type tSchvalovani
Properties
content complex
minOccurs 0
Model
Children Schvaleni
Instance
<Schvalovani xmlns="http://www.mvcr.cz/nsesss/v4">
  <Schvaleni>{1,unbounded}</Schvaleni>
</Schvalovani>
Source
<xs:element name="Schvalovani" type="tSchvalovani" minOccurs="0"/>
Element tEvidencniUdajeTypovehoSpisu / Manipulace
Namespace http://www.mvcr.cz/nsesss/v4
Diagram
Diagramv4.tmp#tManipulace_AnalogovyDokumentv4.tmp#tManipulacev4.tmp#tManipulaceSeskupeni_DatumOtevreniv4.tmp#tManipulaceSeskupeni_DatumUzavreniv4.tmp#tManipulaceSeskupeni_Umisteniv4.tmp#tManipulaceSeskupeni
Type tManipulaceSeskupeni
Type hierarchy
Properties
content complex
Model
Children AnalogovyDokument, DatumOtevreni, DatumUzavreni, Umisteni
Instance
<Manipulace xmlns="http://www.mvcr.cz/nsesss/v4">
  <AnalogovyDokument>{1,1}</AnalogovyDokument>
  <DatumOtevreni datum="">{1,1}</DatumOtevreni>
  <DatumUzavreni datum="">{0,1}</DatumUzavreni>
  <Umisteni>{0,1}</Umisteni>
</Manipulace>
Source
<xs:element name="Manipulace" type="tManipulaceSeskupeni"/>
Element tEvidencniUdajeSoucasti / Uzavreni
Namespace http://www.mvcr.cz/nsesss/v4
Diagram
Diagramv4.tmp#tUzavreni_Datumv4.tmp#tUzavreni_Zpracovatelv4.tmp#tUzavreni_Konzultantv4.tmp#tUzavreni_Schvalovaniv4.tmp#tUzavreni
Type tUzavreni
Properties
content complex
minOccurs 0
Model
Children Datum, Konzultant, Schvalovani, Zpracovatel
Instance
<Uzavreni xmlns="http://www.mvcr.cz/nsesss/v4">
  <Datum datum="">{1,1}</Datum>
  <Zpracovatel>{1,1}</Zpracovatel>
  <Konzultant>{0,1}</Konzultant>
  <Schvalovani>{0,1}</Schvalovani>
</Uzavreni>
Source
<xs:element name="Uzavreni" type="tUzavreni" minOccurs="0"/>
Element tEvidencniUdajeSoucasti / Vyrazovani
Namespace http://www.mvcr.cz/nsesss/v4
Diagram
Diagramv4.tmp#tVyrazovaniSoucasti_SkartacniRezimv4.tmp#tVyrazovaniSoucasti
Type tVyrazovaniSoucasti
Properties
content complex
Model
Children SkartacniRezim
Instance
<Vyrazovani xmlns="http://www.mvcr.cz/nsesss/v4">
  <SkartacniRezim>{0,1}</SkartacniRezim>
</Vyrazovani>
Source
<xs:element name="Vyrazovani" type="tVyrazovaniSoucasti"/>
Element tEvidencniUdajeSoucasti / Manipulace
Namespace http://www.mvcr.cz/nsesss/v4
Diagram
Diagramv4.tmp#tManipulace_AnalogovyDokumentv4.tmp#tManipulacev4.tmp#tManipulaceSeskupeni_DatumOtevreniv4.tmp#tManipulaceSeskupeni_DatumUzavreniv4.tmp#tManipulaceSeskupeni_Umisteniv4.tmp#tManipulaceSeskupeni
Type tManipulaceSeskupeni
Type hierarchy
Properties
content complex
Model
Children AnalogovyDokument, DatumOtevreni, DatumUzavreni, Umisteni
Instance
<Manipulace xmlns="http://www.mvcr.cz/nsesss/v4">
  <AnalogovyDokument>{1,1}</AnalogovyDokument>
  <DatumOtevreni datum="">{1,1}</DatumOtevreni>
  <DatumUzavreni datum="">{0,1}</DatumUzavreni>
  <Umisteni>{0,1}</Umisteni>
</Manipulace>
Source
<xs:element name="Manipulace" type="tManipulaceSeskupeni"/>
Element tEvidencniUdajeSoucasti / ZpusobVedeni
Namespace http://www.mvcr.cz/nsesss/v4
Annotations
Způsob přidělování čísla jednacího dokumentům v zakládaných spisech dané součásti (NSESSS 3.3.6).
Diagram
Diagramv4.tmp#tZpusobVedeni
Type tZpusobVedeni
Properties
content simple
minOccurs 0
Facets
enumeration Priorace
enumeration SbernyArch
Source
<xs:element name="ZpusobVedeni" type="tZpusobVedeni" minOccurs="0">
  <xs:annotation>
    <xs:documentation>Způsob přidělování čísla jednacího dokumentům v zakládaných spisech dané součásti (NSESSS 3.3.6).</xs:documentation>
  </xs:annotation>
</xs:element>
Element tEvidencniUdajeSoucasti / TrvalySkartacniSouhlas
Namespace http://www.mvcr.cz/nsesss/v4
Annotations
Na obsah součásti je uplatněn příslušným archivem vydaný trvalý skartační souhlas (NSESSS 3.3.6).
Diagram
Diagramv4.tmp#tLogicky
Type tLogicky
Properties
content simple
minOccurs 0
Facets
enumeration ano
enumeration ne
Source
<xs:element name="TrvalySkartacniSouhlas" type="tLogicky" minOccurs="0">
  <xs:annotation>
    <xs:documentation>Na obsah součásti je uplatněn příslušným archivem vydaný trvalý skartační souhlas (NSESSS 3.3.6).</xs:documentation>
  </xs:annotation>
</xs:element>
Element tEvidencniUdajeDilu / Uzavreni
Namespace http://www.mvcr.cz/nsesss/v4
Diagram
Diagramv4.tmp#tUzavreni_Datumv4.tmp#tUzavreni_Zpracovatelv4.tmp#tUzavreni_Konzultantv4.tmp#tUzavreni_Schvalovaniv4.tmp#tUzavreni
Type tUzavreni
Properties
content complex
Model
Children Datum, Konzultant, Schvalovani, Zpracovatel
Instance
<Uzavreni xmlns="http://www.mvcr.cz/nsesss/v4">
  <Datum datum="">{1,1}</Datum>
  <Zpracovatel>{1,1}</Zpracovatel>
  <Konzultant>{0,1}</Konzultant>
  <Schvalovani>{0,1}</Schvalovani>
</Uzavreni>
Source
<xs:element name="Uzavreni" type="tUzavreni"/>
Element tEvidencniUdajeDilu / Vyrazovani
Namespace http://www.mvcr.cz/nsesss/v4
Diagram
Diagramv4.tmp#tVyrazovani_SkartacniRezimv4.tmp#tVyrazovani_DataceVyrazeniv4.tmp#tVyrazovani_SkartacniRizeniv4.tmp#tVyrazovani
Type tVyrazovani
Properties
content complex
Model
Children DataceVyrazeni, SkartacniRezim, SkartacniRizeni
Instance
<Vyrazovani xmlns="http://www.mvcr.cz/nsesss/v4">
  <SkartacniRezim>{1,1}</SkartacniRezim>
  <DataceVyrazeni>{0,1}</DataceVyrazeni>
  <SkartacniRizeni>{0,1}</SkartacniRizeni>
</Vyrazovani>
Source
<xs:element name="Vyrazovani" type="tVyrazovani"/>
Element tEvidencniUdajeDilu / Manipulace
Namespace http://www.mvcr.cz/nsesss/v4
Diagram
Diagramv4.tmp#tManipulace_AnalogovyDokumentv4.tmp#tManipulacev4.tmp#tManipulaceSeskupeni_DatumOtevreniv4.tmp#tManipulaceSeskupeni_DatumUzavreniv4.tmp#tManipulaceSeskupeni_Umisteniv4.tmp#tManipulaceSeskupeni
Type tManipulaceSeskupeni
Type hierarchy
Properties
content complex
Model
Children AnalogovyDokument, DatumOtevreni, DatumUzavreni, Umisteni
Instance
<Manipulace xmlns="http://www.mvcr.cz/nsesss/v4">
  <AnalogovyDokument>{1,1}</AnalogovyDokument>
  <DatumOtevreni datum="">{1,1}</DatumOtevreni>
  <DatumUzavreni datum="">{0,1}</DatumUzavreni>
  <Umisteni>{0,1}</Umisteni>
</Manipulace>
Source
<xs:element name="Manipulace" type="tManipulaceSeskupeni"/>
Element tDil / Dokumenty
Namespace http://www.mvcr.cz/nsesss/v4
Diagram
Diagramv4.tmp#tDokumenty_Dokumentv4.tmp#tDokumenty
Type tDokumenty
Properties
content complex
Model
Children Dokument
Instance
<Dokumenty xmlns="http://www.mvcr.cz/nsesss/v4">
  <Dokument ID="">{1,unbounded}</Dokument>
</Dokumenty>
Source
<xs:element name="Dokumenty" type="tDokumenty"/>
Element tDokumenty / Dokument
Namespace http://www.mvcr.cz/nsesss/v4
Diagram
DiagramNO_NAMESPACE.tmp#tDokument_IDv4.tmp#tDokument_EvidencniUdajev4.tmp#tDokument_Komponentyv4.tmp#tDokument
Type tDokument
Properties
content complex
maxOccurs unbounded
Model
Children EvidencniUdaje, Komponenty
Instance
<Dokument ID="" xmlns="http://www.mvcr.cz/nsesss/v4">
  <EvidencniUdaje>{1,1}</EvidencniUdaje>
  <Komponenty>{0,1}</Komponenty>
</Dokument>
Attributes
QName Type Use Annotation
ID xs:ID required
Identifikátor jednoznačně označuje entitu uvnitř XML dokumentu.
Source
<xs:element name="Dokument" type="tDokument" maxOccurs="unbounded"/>
Element tDil / Spisy
Namespace http://www.mvcr.cz/nsesss/v4
Diagram
Diagramv4.tmp#tSpisy_Spisv4.tmp#tSpisy
Type tSpisy
Properties
content complex
Model
Children Spis
Instance
<Spisy xmlns="http://www.mvcr.cz/nsesss/v4">
  <Spis ID="">{1,unbounded}</Spis>
</Spisy>
Source
<xs:element name="Spisy" type="tSpisy"/>
Element tSpisy / Spis
Namespace http://www.mvcr.cz/nsesss/v4
Diagram
DiagramNO_NAMESPACE.tmp#tSpis_IDv4.tmp#tSpis_EvidencniUdajev4.tmp#tSpis_Dokumentyv4.tmp#tSpis
Type tSpis
Properties
content complex
maxOccurs unbounded
Model
Children Dokumenty, EvidencniUdaje
Instance
<Spis ID="" xmlns="http://www.mvcr.cz/nsesss/v4">
  <EvidencniUdaje>{1,1}</EvidencniUdaje>
  <Dokumenty>{1,1}</Dokumenty>
</Spis>
Attributes
QName Type Use Annotation
ID xs:ID required
Identifikátor jednoznačně označuje entitu uvnitř XML dokumentu.
Source
<xs:element name="Spis" type="tSpis" maxOccurs="unbounded"/>
Element tSpis / EvidencniUdaje
Namespace http://www.mvcr.cz/nsesss/v4
Diagram
Diagramv4.tmp#tEntita_Identifikacev4.tmp#tEntita_Popisv4.tmp#tEntita_Souvislostiv4.tmp#tEntita_Pristupnostv4.tmp#tEntita_Poznamkyv4.tmp#tEntita_JineUdajev4.tmp#tEntitav4.tmp#tEvidencniUdajeSpisu_Evidencev4.tmp#tEvidencniUdajeSpisu_Puvodv4.tmp#tEvidencniUdajeSpisu_Trideniv4.tmp#tEvidencniUdajeSpisu_VyrizeniUzavreniv4.tmp#tEvidencniUdajeSpisu_Vyrazovaniv4.tmp#tEvidencniUdajeSpisu_Manipulacev4.tmp#tEvidencniUdajeSpisu
Type tEvidencniUdajeSpisu
Properties
content complex
Model
Children Evidence, Identifikace, JineUdaje, Manipulace, Popis, Poznamky, Pristupnost, Puvod, Souvislosti, Trideni, Vyrazovani, VyrizeniUzavreni
Instance
<EvidencniUdaje xmlns="http://www.mvcr.cz/nsesss/v4">
  <Identifikace>{1,1}</Identifikace>
  <Popis>{1,1}</Popis>
  <Souvislosti>{0,1}</Souvislosti>
  <Pristupnost>{0,1}</Pristupnost>
  <Poznamky>{0,1}</Poznamky>
  <JineUdaje>{0,1}</JineUdaje>
  <Evidence>{1,1}</Evidence>
  <Puvod>{1,1}</Puvod>
  <Trideni>{1,1}</Trideni>
  <VyrizeniUzavreni>{1,1}</VyrizeniUzavreni>
  <Vyrazovani>{1,1}</Vyrazovani>
  <Manipulace>{1,1}</Manipulace>
</EvidencniUdaje>
Source
<xs:element name="EvidencniUdaje" type="tEvidencniUdajeSpisu"/>
Element tEvidencniUdajeSpisu / Evidence
Namespace http://www.mvcr.cz/nsesss/v4
Diagram
Diagramv4.tmp#tEvidence_EvidencniCislov4.tmp#tEvidence_PoradoveCislov4.tmp#tEvidence_UrceneCasoveObdobiv4.tmp#tEvidence_NazevEvidenceDokumentuv4.tmp#tEvidence
Type tEvidence
Properties
content complex
Model
Children EvidencniCislo, NazevEvidenceDokumentu, PoradoveCislo, UrceneCasoveObdobi
Instance
<Evidence xmlns="http://www.mvcr.cz/nsesss/v4">
  <EvidencniCislo>{0,1}</EvidencniCislo>
  <PoradoveCislo>{0,1}</PoradoveCislo>
  <UrceneCasoveObdobi>{1,1}</UrceneCasoveObdobi>
  <NazevEvidenceDokumentu>{1,1}</NazevEvidenceDokumentu>
</Evidence>
Source
<xs:element name="Evidence" type="tEvidence"/>
Element tEvidencniUdajeSpisu / Puvod
Namespace http://www.mvcr.cz/nsesss/v4
Diagram
Diagramv4.tmp#tPuvodSeskupeni_DatumVytvoreniv4.tmp#tPuvodSeskupeni
Type tPuvodSeskupeni
Properties
content complex
Model
Children DatumVytvoreni
Instance
<Puvod xmlns="http://www.mvcr.cz/nsesss/v4">
  <DatumVytvoreni datum="">{1,1}</DatumVytvoreni>
</Puvod>
Source
<xs:element name="Puvod" type="tPuvodSeskupeni"/>
Element tEvidencniUdajeSpisu / Trideni
Namespace http://www.mvcr.cz/nsesss/v4
Diagram
Diagramv4.tmp#tTrideni_JednoduchySpisovyZnakv4.tmp#tTrideni_PlneUrcenySpisovyZnakv4.tmp#tTrideni_Oduvodneniv4.tmp#tTrideniv4.tmp#tTrideniSpisu_MaterskaEntitav4.tmp#tTrideniSpisu
Type tTrideniSpisu
Type hierarchy
Properties
content complex
Model
Children JednoduchySpisovyZnak, MaterskaEntita, Oduvodneni, PlneUrcenySpisovyZnak
Instance
<Trideni xmlns="http://www.mvcr.cz/nsesss/v4">
  <JednoduchySpisovyZnak>{1,1}</JednoduchySpisovyZnak>
  <PlneUrcenySpisovyZnak>{1,1}</PlneUrcenySpisovyZnak>
  <Oduvodneni>{0,1}</Oduvodneni>
  <MaterskaEntita>{0,1}</MaterskaEntita>
</Trideni>
Source
<xs:element name="Trideni" type="tTrideniSpisu"/>
Element tTrideniSpisu / MaterskaEntita
Namespace http://www.mvcr.cz/nsesss/v4
Annotations
Prvek se uvádí pouze v případě, že je entita "spis" použita jako základní entita.
Diagram
Diagramv4.tmp#tMaterskaEntitaSpisu_VecnaSkupinav4.tmp#tMaterskaEntitaSpisu
Type tMaterskaEntitaSpisu
Properties
content complex
minOccurs 0
Model
Children VecnaSkupina
Instance
<MaterskaEntita xmlns="http://www.mvcr.cz/nsesss/v4">
  <VecnaSkupina ID="">{1,1}</VecnaSkupina>
</MaterskaEntita>
Source
<xs:element name="MaterskaEntita" type="tMaterskaEntitaSpisu" minOccurs="0">
  <xs:annotation>
    <xs:documentation>Prvek se uvádí pouze v případě, že je entita "spis" použita jako základní entita.</xs:documentation>
  </xs:annotation>
</xs:element>
Element tMaterskaEntitaSpisu / VecnaSkupina
Namespace http://www.mvcr.cz/nsesss/v4
Diagram
DiagramNO_NAMESPACE.tmp#tVecnaSkupina_IDv4.tmp#tVecnaSkupina_EvidencniUdajev4.tmp#tVecnaSkupina
Type tVecnaSkupina
Properties
content complex
Model
Children EvidencniUdaje
Instance
<VecnaSkupina ID="" xmlns="http://www.mvcr.cz/nsesss/v4">
  <EvidencniUdaje>{1,1}</EvidencniUdaje>
</VecnaSkupina>
Attributes
QName Type Use Annotation
ID xs:ID required
Identifikátor jednoznačně označuje entitu uvnitř XML dokumentu.
Source
<xs:element name="VecnaSkupina" type="tVecnaSkupina"/>
Element tEvidencniUdajeSpisu / VyrizeniUzavreni
Namespace http://www.mvcr.cz/nsesss/v4
Diagram
Diagramv4.tmp#tVyrizeni_Datumv4.tmp#tVyrizeni_Zpusobv4.tmp#tVyrizeni_ObsahVyrizeniv4.tmp#tVyrizeni_Oduvodneniv4.tmp#tVyrizeni_Zpracovatelv4.tmp#tVyrizeni_Konzultantv4.tmp#tVyrizeni_Schvalovaniv4.tmp#tVyrizeniv4.tmp#tVyrizeniEntity_OdkazVyrizujiciDokumentv4.tmp#tVyrizeniEntity_OdkazVyrizovanyDokumentv4.tmp#tVyrizeniEntity_DatumOdeslaniv4.tmp#tVyrizeniEntity_OdeslaneMnozstviv4.tmp#tVyrizeniEntity_Prijemcev4.tmp#tVyrizeniEntity
Type tVyrizeniEntity
Type hierarchy
Properties
content complex
Model
Children Datum, DatumOdeslani, Konzultant, ObsahVyrizeni, OdeslaneMnozstvi, OdkazVyrizovanyDokument, OdkazVyrizujiciDokument, Oduvodneni, Prijemce, Schvalovani, Zpracovatel, Zpusob
Instance
<VyrizeniUzavreni xmlns="http://www.mvcr.cz/nsesss/v4">
  <Datum datum="">{1,1}</Datum>
  <Zpusob>{0,1}</Zpusob>
  <ObsahVyrizeni>{0,1}</ObsahVyrizeni>
  <Oduvodneni>{0,1}</Oduvodneni>
  <Zpracovatel>{1,1}</Zpracovatel>
  <Konzultant>{0,1}</Konzultant>
  <Schvalovani>{0,1}</Schvalovani>
  <OdkazVyrizujiciDokument>{1,1}</OdkazVyrizujiciDokument>
  <OdkazVyrizovanyDokument>{1,1}</OdkazVyrizovanyDokument>
  <DatumOdeslani datum="">{0,1}</DatumOdeslani>
  <OdeslaneMnozstvi>{0,1}</OdeslaneMnozstvi>
  <Prijemce>{0,1}</Prijemce>
</VyrizeniUzavreni>
Source
<xs:element name="VyrizeniUzavreni" type="tVyrizeniEntity"/>
Element tEvidencniUdajeSpisu / Vyrazovani
Namespace http://www.mvcr.cz/nsesss/v4
Diagram
Diagramv4.tmp#tVyrazovani_SkartacniRezimv4.tmp#tVyrazovani_DataceVyrazeniv4.tmp#tVyrazovani_SkartacniRizeniv4.tmp#tVyrazovani
Type tVyrazovani
Properties
content complex
Model
Children DataceVyrazeni, SkartacniRezim, SkartacniRizeni
Instance
<Vyrazovani xmlns="http://www.mvcr.cz/nsesss/v4">
  <SkartacniRezim>{1,1}</SkartacniRezim>
  <DataceVyrazeni>{0,1}</DataceVyrazeni>
  <SkartacniRizeni>{0,1}</SkartacniRizeni>
</Vyrazovani>
Source
<xs:element name="Vyrazovani" type="tVyrazovani"/>
Element tEvidencniUdajeSpisu / Manipulace
Namespace http://www.mvcr.cz/nsesss/v4
Diagram
Diagramv4.tmp#tManipulace_AnalogovyDokumentv4.tmp#tManipulacev4.tmp#tManipulaceSeskupeni_DatumOtevreniv4.tmp#tManipulaceSeskupeni_DatumUzavreniv4.tmp#tManipulaceSeskupeni_Umisteniv4.tmp#tManipulaceSeskupeni
Type tManipulaceSeskupeni
Type hierarchy
Properties
content complex
Model
Children AnalogovyDokument, DatumOtevreni, DatumUzavreni, Umisteni
Instance
<Manipulace xmlns="http://www.mvcr.cz/nsesss/v4">
  <AnalogovyDokument>{1,1}</AnalogovyDokument>
  <DatumOtevreni datum="">{1,1}</DatumOtevreni>
  <DatumUzavreni datum="">{0,1}</DatumUzavreni>
  <Umisteni>{0,1}</Umisteni>
</Manipulace>
Source
<xs:element name="Manipulace" type="tManipulaceSeskupeni"/>
Element tSpis / Dokumenty
Namespace http://www.mvcr.cz/nsesss/v4
Diagram
Diagramv4.tmp#tDokumenty_Dokumentv4.tmp#tDokumenty
Type tDokumenty
Properties
content complex
Model
Children Dokument
Instance
<Dokumenty xmlns="http://www.mvcr.cz/nsesss/v4">
  <Dokument ID="">{1,unbounded}</Dokument>
</Dokumenty>
Source
<xs:element name="Dokumenty" type="tDokumenty"/>
Complex Type tIdentifikator
Namespace http://www.mvcr.cz/nsesss/v4
Annotations
Sada elementů pro identifikaci entit nebo objektů.
Diagram
Diagramv4.tmp#tIdentifikatorHodnotaNO_NAMESPACE.tmp#tIdentifikator_zdroj
Type extension of tIdentifikatorHodnota
Type hierarchy
Used by
Attributes
QName Type Use Annotation
zdroj tNazev required
Povinný prvek pro zaznamenání názvu zdroje identifikátoru. V případě identifikace entit nebo některých objektů je zdrojem ERMS, v případě identifikace subjektů může být zdrojem například rodné číslo, klientské číslo, zaměstnanecké označení, služební číslo oprávněné úřední osoby (fyzické osoby) nebo IČ, DIČ (právnické osoby).
Source
<xs:complexType name="tIdentifikator">
  <xs:annotation>
    <xs:documentation>Sada elementů pro identifikaci entit nebo objektů.</xs:documentation>
  </xs:annotation>
  <xs:simpleContent>
    <xs:extension base="tIdentifikatorHodnota">
      <xs:attribute name="zdroj" type="tNazev" use="required">
        <xs:annotation>
          <xs:documentation>Povinný prvek pro zaznamenání názvu zdroje identifikátoru. V případě identifikace entit nebo některých objektů je zdrojem ERMS, v případě identifikace subjektů může být zdrojem například rodné číslo, klientské číslo, zaměstnanecké označení, služební číslo oprávněné úřední osoby (fyzické osoby) nebo IČ, DIČ (právnické osoby).</xs:documentation>
        </xs:annotation>
      </xs:attribute>
    </xs:extension>
  </xs:simpleContent>
</xs:complexType>
Simple Type tIdentifikatorHodnota
Namespace http://www.mvcr.cz/nsesss/v4
Annotations
Identifikátor je údaj pevně spojený s entitou nebo objektem zajišťující jejich nezaměnitelnost a jedinečnost v rámci ERMS nebo v rámci systémů elektronické komunikace (například e-mail, informační systém datových schránek, vydané certifikáty). V případě dokumentu tento identifikátor plní funkci jednoznačného identifikátoru ve smyslu zákona č. 499/2004 Sb. Jednoznačný identifikátor obsahuje zejména označení původce, popřípadě zkratku označení původce, a to ve formě alfanumerického kódu. V případě komponenty se zaznamenávají všechny identifikátory, které zajišťují nezaměnitelnost a jedinečnost entity v rámci příslušných informačních systémů, ve kterých je komponenta zpracovávána nebo zpřístupňována (ERMS, e-mail, informační systém datových schránek apod.).
Diagram
Diagram
Type restriction of xs:string
Facets
maxLength 50
Used by
Complex Type tIdentifikator
Source
<xs:simpleType name="tIdentifikatorHodnota">
  <xs:annotation>
    <xs:documentation>Identifikátor je údaj pevně spojený s entitou nebo objektem zajišťující jejich nezaměnitelnost a jedinečnost v rámci ERMS nebo v rámci systémů elektronické komunikace (například e-mail, informační systém datových schránek, vydané certifikáty). V případě dokumentu tento identifikátor plní funkci jednoznačného identifikátoru ve smyslu zákona č. 499/2004 Sb. Jednoznačný identifikátor obsahuje zejména označení původce, popřípadě zkratku označení původce, a to ve formě alfanumerického kódu. V případě komponenty se zaznamenávají všechny identifikátory, které zajišťují nezaměnitelnost a jedinečnost entity v rámci příslušných informačních systémů, ve kterých je komponenta zpracovávána nebo zpřístupňována (ERMS, e-mail, informační systém datových schránek apod.).</xs:documentation>
  </xs:annotation>
  <xs:restriction base="xs:string">
    <xs:maxLength value="50"/>
  </xs:restriction>
</xs:simpleType>
Simple Type tNazev
Namespace http://www.mvcr.cz/nsesss/v4
Annotations
Krátký popis entity nebo objektu vystihující jejich stručný obsah.
Diagram
Diagram
Type xs:string
Used by
Source
<xs:simpleType name="tNazev">
  <xs:annotation>
    <xs:documentation>Krátký popis entity nebo objektu vystihující jejich stručný obsah.</xs:documentation>
  </xs:annotation>
  <xs:restriction base="xs:string"/>
</xs:simpleType>
Simple Type tKomentar
Namespace http://www.mvcr.cz/nsesss/v4
Annotations
Podrobný popis entity nebo objektu a jejich obsahu.
Diagram
Diagram
Type xs:string
Used by
Source
<xs:simpleType name="tKomentar">
  <xs:annotation>
    <xs:documentation>Podrobný popis entity nebo objektu a jejich obsahu.</xs:documentation>
  </xs:annotation>
  <xs:restriction base="xs:string"/>
</xs:simpleType>
Complex Type tManipulaceSpisovyPlan
Namespace http://www.mvcr.cz/nsesss/v4
Annotations
Časové údaje evidující počátek a konec platnosti spisového plánu.
Diagram
Diagramv4.tmp#tManipulaceSpisovyPlan_DatumOtevreniv4.tmp#tManipulaceSpisovyPlan_DatumUzavreni
Used by
Model
Children DatumOtevreni, DatumUzavreni
Source
<xs:complexType name="tManipulaceSpisovyPlan">
  <xs:annotation>
    <xs:documentation>Časové údaje evidující počátek a konec platnosti spisového plánu.</xs:documentation>
  </xs:annotation>
  <xs:sequence>
    <xs:element name="DatumOtevreni" type="tDatum"/>
    <xs:element name="DatumUzavreni" type="tDatum" minOccurs="0"/>
  </xs:sequence>
</xs:complexType>
Complex Type tDatum
Namespace http://www.mvcr.cz/nsesss/v4
Annotations
Univerzální prvek pro zaznamenání časového údaje. Datum je zaznamenáno ve tvaru "YYYY-MM-DD".
Diagram
DiagramNO_NAMESPACE.tmp#tDatum_datum
Type extension of xs:date
Used by
Attributes
QName Type Use Annotation
datum xs:dateTime optional
Volitelný prvek pro zaznamenání přesného časového údaje. Datum je zaznamenáno ve tvaru "YYYY-MM-DDThh:mm:ss±hh:mm". Tento prvek je vhodné uvádět v případech, kdy je nutná specifikace času s přesností na sekundy.
Source
<xs:complexType name="tDatum">
  <xs:annotation>
    <xs:documentation>Univerzální prvek pro zaznamenání časového údaje. Datum je zaznamenáno ve tvaru "YYYY-MM-DD".</xs:documentation>
  </xs:annotation>
  <xs:simpleContent>
    <xs:extension base="xs:date">
      <xs:attribute name="datum" type="xs:dateTime" use="optional">
        <xs:annotation>
          <xs:documentation>Volitelný prvek pro zaznamenání přesného časového údaje. Datum je zaznamenáno ve tvaru "YYYY-MM-DDThh:mm:ss±hh:mm". Tento prvek je vhodné uvádět v případech, kdy je nutná specifikace času s přesností na sekundy.</xs:documentation>
        </xs:annotation>
      </xs:attribute>
    </xs:extension>
  </xs:simpleContent>
</xs:complexType>
Complex Type tOsobaExterni
Namespace http://www.mvcr.cz/nsesss/v4
Annotations
Metadatový kontejner pro zaznamenání právě jednoho externího subjektu.
Diagram
Diagramv4.tmp#tOsobaExterni_Subjekt
Used by
Model
Children Subjekt
Source
<xs:complexType name="tOsobaExterni">
  <xs:annotation>
    <xs:documentation>Metadatový kontejner pro zaznamenání právě jednoho externího subjektu.</xs:documentation>
  </xs:annotation>
  <xs:sequence>
    <xs:element name="Subjekt" type="tSubjektExterni"/>
  </xs:sequence>
</xs:complexType>
Complex Type tSubjektExterni
Namespace http://www.mvcr.cz/nsesss/v4
Annotations
Sada elementů pro identifikaci právnické nebo fyzické osoby a pro uvedení její poštovní adresy (adresy pro doručování) nebo elektronického kontaktu. Tato osoba není identická s organizací, která tato metadata vytváří, nebo není v zaměstnaneckém poměru k této organizaci.
Diagram
Diagramv4.tmp#tSubjektExterni_IdentifikatorOrganizacev4.tmp#tSubjektExterni_NazevOrganizacev4.tmp#tSubjektExterni_IdentifikatorFyzickeOsobyv4.tmp#tSubjektExterni_NazevFyzickeOsobyv4.tmp#tSubjektExterni_OrganizacniUtvarv4.tmp#tSubjektExterni_PracovniPozicev4.tmp#tSubjektExterni_SidloOrganizacev4.tmp#tSubjektExterni_ElektronickyKontaktv4.tmp#tSubjektExterni_PostovniAdresa
Used by
Model
Children ElektronickyKontakt, IdentifikatorFyzickeOsoby, IdentifikatorOrganizace, NazevFyzickeOsoby, NazevOrganizace, OrganizacniUtvar, PostovniAdresa, PracovniPozice, SidloOrganizace
Source
<xs:complexType name="tSubjektExterni">
  <xs:annotation>
    <xs:documentation>Sada elementů pro identifikaci právnické nebo fyzické osoby a pro uvedení její poštovní adresy (adresy pro doručování) nebo elektronického kontaktu. Tato osoba není identická s organizací, která tato metadata vytváří, nebo není v zaměstnaneckém poměru k této organizaci.</xs:documentation>
  </xs:annotation>
  <xs:choice>
    <xs:sequence>
      <xs:element name="IdentifikatorOrganizace" type="tIdentifikator"/>
      <xs:element name="NazevOrganizace" type="tNazev"/>
      <xs:element name="IdentifikatorFyzickeOsoby" type="tIdentifikator" minOccurs="0"/>
      <xs:element name="NazevFyzickeOsoby" type="tNazev" minOccurs="0"/>
      <xs:element name="OrganizacniUtvar" type="tText" minOccurs="0"/>
      <xs:element name="PracovniPozice" type="tText" minOccurs="0"/>
      <xs:element name="SidloOrganizace" type="xs:string"/>
      <xs:element name="ElektronickyKontakt" type="tText" minOccurs="0"/>
    </xs:sequence>
    <xs:sequence>
      <xs:element name="IdentifikatorFyzickeOsoby" type="tIdentifikator" minOccurs="0"/>
      <xs:element name="NazevFyzickeOsoby" type="tNazev"/>
      <xs:element name="PostovniAdresa" type="xs:string"/>
      <xs:element name="ElektronickyKontakt" type="tText"/>
    </xs:sequence>
  </xs:choice>
</xs:complexType>
Simple Type tText
Namespace http://www.mvcr.cz/nsesss/v4
Annotations
Univerzální textový prvek kratšího rozsahu.
Diagram
Diagram
Type restriction of xs:string
Facets
maxLength 100
Used by
Source
<xs:simpleType name="tText">
  <xs:annotation>
    <xs:documentation>Univerzální textový prvek kratšího rozsahu.</xs:documentation>
  </xs:annotation>
  <xs:restriction base="xs:string">
    <xs:maxLength value="100"/>
  </xs:restriction>
</xs:simpleType>
Complex Type tPlanVecnaSkupina
Namespace http://www.mvcr.cz/nsesss/v4
Annotations
Sada elementů pro popis entity "věcná skupina" (položka spisového plánu).
Diagram
DiagramNO_NAMESPACE.tmp#tPlanVecnaSkupina_IDv4.tmp#tPlanVecnaSkupina_EvidencniUdajev4.tmp#tPlanVecnaSkupina_PlanVecnaSkupinav4.tmp#tPlanVecnaSkupina_PlanSoucast
Used by
Model
Children EvidencniUdaje, PlanSoucast, PlanVecnaSkupina
Attributes
QName Type Use Annotation
ID xs:ID required
Identifikátor jednoznačně označuje entitu uvnitř XML dokumentu.
Source
<xs:complexType name="tPlanVecnaSkupina">
  <xs:annotation>
    <xs:documentation>Sada elementů pro popis entity "věcná skupina" (položka spisového plánu).</xs:documentation>
  </xs:annotation>
  <xs:sequence>
    <xs:element name="EvidencniUdaje" type="tPlanEvidencniUdajeVecneSkupiny"/>
    <xs:choice>
      <xs:element name="PlanVecnaSkupina" type="tPlanVecnaSkupina" minOccurs="0" maxOccurs="unbounded"/>
      <xs:element name="PlanSoucast" type="tPlanSoucast" minOccurs="0" maxOccurs="unbounded"/>
    </xs:choice>
  </xs:sequence>
  <xs:attribute name="ID" type="xs:ID" use="required">
    <xs:annotation>
      <xs:documentation>Identifikátor jednoznačně označuje entitu uvnitř XML dokumentu.</xs:documentation>
    </xs:annotation>
  </xs:attribute>
</xs:complexType>
Complex Type tPlanEvidencniUdajeVecneSkupiny
Namespace http://www.mvcr.cz/nsesss/v4
Annotations
Sada elementů pro evidenční údaje entity "věcná skupina".
Diagram
Diagramv4.tmp#tEntita_Identifikacev4.tmp#tEntita_Popisv4.tmp#tEntita_Souvislostiv4.tmp#tEntita_Pristupnostv4.tmp#tEntita_Poznamkyv4.tmp#tEntita_JineUdajev4.tmp#tEntitav4.tmp#tPlanEvidencniUdajeVecneSkupiny_Puvodv4.tmp#tPlanEvidencniUdajeVecneSkupiny_Trideniv4.tmp#tPlanEvidencniUdajeVecneSkupiny_Vyrazovaniv4.tmp#tPlanEvidencniUdajeVecneSkupiny_Manipulacev4.tmp#tPlanEvidencniUdajeVecneSkupiny_UrcenoProTypoveSpisyv4.tmp#tPlanEvidencniUdajeVecneSkupiny_ZpusobVedeniv4.tmp#tPlanEvidencniUdajeVecneSkupiny_TrvalySkartacniSouhlas
Used by
Model
Children Identifikace, JineUdaje, Manipulace, Popis, Poznamky, Pristupnost, Puvod, Souvislosti, Trideni, TrvalySkartacniSouhlas, UrcenoProTypoveSpisy, Vyrazovani, ZpusobVedeni
Source
<xs:complexType name="tPlanEvidencniUdajeVecneSkupiny">
  <xs:annotation>
    <xs:documentation>Sada elementů pro evidenční údaje entity "věcná skupina".</xs:documentation>
  </xs:annotation>
  <xs:sequence>
    <xs:group ref="tEntita"/>
    <xs:element name="Puvod" type="tPuvodSeskupeni"/>
    <xs:element name="Trideni" type="tPlanTrideni"/>
    <xs:element name="Vyrazovani" type="tVyrazovaniVecneSkupiny"/>
    <xs:element name="Manipulace" type="tPlanManipulace"/>
    <xs:element name="UrcenoProTypoveSpisy" type="tLogicky" minOccurs="0">
      <xs:annotation>
        <xs:documentation>Pokud element chybí, předpokládá se, že věcná skupina není určena pro typové spisy.</xs:documentation>
      </xs:annotation>
    </xs:element>
    <xs:element name="ZpusobVedeni" type="tZpusobVedeni" minOccurs="0">
      <xs:annotation>
        <xs:documentation>Způsob přidělování čísla jednacího dokumentům v zakládaných spisech dané věcné skupiny (NSESSS 3.1.2).</xs:documentation>
      </xs:annotation>
    </xs:element>
    <xs:element name="TrvalySkartacniSouhlas" type="tLogicky" minOccurs="0">
      <xs:annotation>
        <xs:documentation>Na obsah věcné skupiny je uplatněn příslušným archivem vydaný trvalý skartační souhlas (NSESSS 3.1.2).</xs:documentation>
      </xs:annotation>
    </xs:element>
  </xs:sequence>
</xs:complexType>
Complex Type tIdentifikace
Namespace http://www.mvcr.cz/nsesss/v4
Annotations
Sada elementů pro identifikační údaje entit. Prvek je opakovatelný pouze v případě použití v entitě "komponenta".
Diagram
Diagramv4.tmp#tIdentifikace_Identifikator
Used by
Model
Children Identifikator
Source
<xs:complexType name="tIdentifikace">
  <xs:annotation>
    <xs:documentation>Sada elementů pro identifikační údaje entit. Prvek je opakovatelný pouze v případě použití v entitě "komponenta".</xs:documentation>
  </xs:annotation>
  <xs:sequence>
    <xs:element name="Identifikator" type="tIdentifikator" maxOccurs="unbounded"/>
  </xs:sequence>
</xs:complexType>
Complex Type tPopis
Namespace http://www.mvcr.cz/nsesss/v4
Annotations
Sada elementů pro věcný popis entit nebo objektů.
Diagram
Diagramv4.tmp#tPopis_Nazevv4.tmp#tPopis_Komentarv4.tmp#tPopis_KlicovaSlova
Used by
Element tEntita/Popis
Model
Children KlicovaSlova, Komentar, Nazev
Source
<xs:complexType name="tPopis">
  <xs:annotation>
    <xs:documentation>Sada elementů pro věcný popis entit nebo objektů.</xs:documentation>
  </xs:annotation>
  <xs:sequence>
    <xs:element name="Nazev" type="tNazev"/>
    <xs:element name="Komentar" type="tKomentar" minOccurs="0"/>
    <xs:element name="KlicovaSlova" type="tKlicovaSlova" minOccurs="0"/>
  </xs:sequence>
</xs:complexType>
Complex Type tKlicovaSlova
Namespace http://www.mvcr.cz/nsesss/v4
Annotations
Metadatový kontejner pro popis entity pomocí klíčových slov.
Diagram
Diagramv4.tmp#tKlicovaSlova_KlicoveSlovo
Used by
Model
Children KlicoveSlovo
Source
<xs:complexType name="tKlicovaSlova">
  <xs:annotation>
    <xs:documentation>Metadatový kontejner pro popis entity pomocí klíčových slov.</xs:documentation>
  </xs:annotation>
  <xs:sequence>
    <xs:element name="KlicoveSlovo" type="tText" maxOccurs="unbounded"/>
  </xs:sequence>
</xs:complexType>
Complex Type tSouvislosti
Namespace http://www.mvcr.cz/nsesss/v4
Annotations
Metadatový kontejner pro zaznamenání křížových odkazů na související entity.
Diagram
Diagramv4.tmp#tSouvislosti_KrizovyOdkaz
Used by
Model
Children KrizovyOdkaz
Source
<xs:complexType name="tSouvislosti">
  <xs:annotation>
    <xs:documentation>Metadatový kontejner pro zaznamenání křížových odkazů na související entity.</xs:documentation>
  </xs:annotation>
  <xs:sequence>
    <xs:element name="KrizovyOdkaz" type="tKrizovyOdkaz" maxOccurs="unbounded"/>
  </xs:sequence>
</xs:complexType>
Complex Type tKrizovyOdkaz
Namespace http://www.mvcr.cz/nsesss/v4
Annotations
Metadatový kontejner pro referenci na jinou entitu.
Diagram
Diagramv4.tmp#tOdkaz_PlneUrcenySpisovyZnakv4.tmp#tOdkaz_Identifikatorv4.tmp#tOdkaz_Specifikacev4.tmp#tOdkazNO_NAMESPACE.tmp#tKrizovyOdkaz_pevny
Type extension of tOdkaz
Type hierarchy
Used by
Model
Children Identifikator, PlneUrcenySpisovyZnak, Specifikace
Attributes
QName Type Use Annotation
pevny tLogicky required
Indikace pevného křížového odkazu.
Source
<xs:complexType name="tKrizovyOdkaz">
  <xs:annotation>
    <xs:documentation>Metadatový kontejner pro referenci na jinou entitu.</xs:documentation>
  </xs:annotation>
  <xs:complexContent>
    <xs:extension base="tOdkaz">
      <xs:attribute name="pevny" type="tLogicky" use="required">
        <xs:annotation>
          <xs:documentation>Indikace pevného křížového odkazu.</xs:documentation>
        </xs:annotation>
      </xs:attribute>
    </xs:extension>
  </xs:complexContent>
</xs:complexType>
Complex Type tOdkaz
Namespace http://www.mvcr.cz/nsesss/v4
Annotations
Metadatový kontejner pro referenci na jinou entitu v podobě plně určeného spisového znaku a identifikátoru přiděleného ERMS.
Diagram
Diagramv4.tmp#tOdkaz_PlneUrcenySpisovyZnakv4.tmp#tOdkaz_Identifikatorv4.tmp#tOdkaz_Specifikace
Used by
Model
Children Identifikator, PlneUrcenySpisovyZnak, Specifikace
Source
<xs:complexType name="tOdkaz">
  <xs:annotation>
    <xs:documentation>Metadatový kontejner pro referenci na jinou entitu v podobě plně určeného spisového znaku a identifikátoru přiděleného ERMS.</xs:documentation>
  </xs:annotation>
  <xs:sequence>
    <xs:element name="PlneUrcenySpisovyZnak" type="tPlneUrcenySpisovyZnak"/>
    <xs:element name="Identifikator" type="tIdentifikator"/>
    <xs:element name="Specifikace" type="xs:string" minOccurs="0">
      <xs:annotation>
        <xs:documentation>Volitelný prvek pro zaznamenání bližší charakteristiky vazby mezi entitami.</xs:documentation>
      </xs:annotation>
    </xs:element>
  </xs:sequence>
</xs:complexType>
Simple Type tPlneUrcenySpisovyZnak
Namespace http://www.mvcr.cz/nsesss/v4
Annotations
Plně určený spisový znak je označení entity, které pro účely jejího vyhledávání, ukládání a vyřazování určuje její jednoznačné místo v hierarchii spisového plánu prostřednictvím dědění jednoduchých spisových znaků mateřských entit.
Pro dokumenty, spisy, díly a typové spisy je tvořen jednoduchým spisovým znakem v hierarchii nejvýše postavené věcné skupiny, jednoduchými spisovými znaky věcných skupin níže ležících v hierarchii spisového plánu až do dosažení nejbližší věcné skupiny nebo součásti.
Pro věcné skupiny a součásti je tvořen jednoduchým spisovým znakem v hierarchii nejvýše postavené věcné skupiny, jednoduchými spisovými znaky věcných skupin níže ležících v hierarchii spisového plánu až do dosažení nejbližší věcné skupiny a jednoduchým spisovým znakem příslušné entity.
Diagram
Diagram
Type restriction of xs:string
Facets
maxLength 255
Used by
Source
<xs:simpleType name="tPlneUrcenySpisovyZnak">
  <xs:annotation>
    <xs:documentation>Plně určený spisový znak je označení entity, které pro účely jejího vyhledávání, ukládání a vyřazování určuje její jednoznačné místo v hierarchii spisového plánu prostřednictvím dědění jednoduchých spisových znaků mateřských entit. Pro dokumenty, spisy, díly a typové spisy je tvořen jednoduchým spisovým znakem v hierarchii nejvýše postavené věcné skupiny, jednoduchými spisovými znaky věcných skupin níže ležících v hierarchii spisového plánu až do dosažení nejbližší věcné skupiny nebo součásti. Pro věcné skupiny a součásti je tvořen jednoduchým spisovým znakem v hierarchii nejvýše postavené věcné skupiny, jednoduchými spisovými znaky věcných skupin níže ležících v hierarchii spisového plánu až do dosažení nejbližší věcné skupiny a jednoduchým spisovým znakem příslušné entity.</xs:documentation>
  </xs:annotation>
  <xs:restriction base="xs:string">
    <xs:maxLength value="255"/>
  </xs:restriction>
</xs:simpleType>
Simple Type tLogicky
Namespace http://www.mvcr.cz/nsesss/v4
Annotations
Datový prvek, který může nabývat logické hodnoty "ano" / "ne".
Diagram
Diagram
Type restriction of xs:string
Facets
enumeration ano
enumeration ne
Used by
Source
<xs:simpleType name="tLogicky">
  <xs:annotation>
    <xs:documentation>Datový prvek, který může nabývat logické hodnoty "ano" / "ne".</xs:documentation>
  </xs:annotation>
  <xs:restriction base="xs:string">
    <xs:enumeration value="ano"/>
    <xs:enumeration value="ne"/>
  </xs:restriction>
</xs:simpleType>
Complex Type tPristupnost
Namespace http://www.mvcr.cz/nsesss/v4
Annotations
Sada elementů pro popis pravidel určujících podmínky přístupu k entitě.
Diagram
Diagramv4.tmp#tPristupnost_BezpecnostniKategoriev4.tmp#tPristupnost_JineOmezeni
Used by
Model
Children BezpecnostniKategorie, JineOmezeni
Source
<xs:complexType name="tPristupnost">
  <xs:annotation>
    <xs:documentation>Sada elementů pro popis pravidel určujících podmínky přístupu k entitě.</xs:documentation>
  </xs:annotation>
  <xs:sequence>
    <xs:element name="BezpecnostniKategorie" type="tBezpecnostniKategorie" minOccurs="0" maxOccurs="unbounded"/>
    <xs:element name="JineOmezeni" type="xs:string" minOccurs="0">
      <xs:annotation>
        <xs:documentation>Prvek pro zaznamenání jiných pravidel určujících podmínky přístupu k entitě, které nemají bezpečnostní charakter. Například to mohou být podmínky přístupu k entitě vyplývající z podmínek ochrany osobních údajů stanovených zákonem č. 101/2000 Sb., o ochraně osobních údajů o změně některých zákonů, ve znění pozdějších předpisů, apod.</xs:documentation>
      </xs:annotation>
    </xs:element>
  </xs:sequence>
</xs:complexType>
Complex Type tBezpecnostniKategorie
Namespace http://www.mvcr.cz/nsesss/v4
Annotations
Bezpečnostní kategorie je opatření spojené s entitou, které podmiňuje nebo definuje pravidla určující podmínky přístupu k ní. Toto opatření se uplatňuje zejména v souvislosti s klasifikací dokumentu, který obsahuje utajovanou informaci, stupněm utajení, jímž je klasifikován (zákon č. 412/2005 Sb.), nebo v souvislosti s označením dokumentu pro omezení přístupu k němu podle jiného právního předpisu, anebo v souvislosti s rozhodnutím organizace (původce) omezit přístup k jím stanoveným kategoriím entit.
Diagram
Diagramv4.tmp#tBezpecnostniKategorie_Identifikatorv4.tmp#tBezpecnostniKategorie_Nazevv4.tmp#tBezpecnostniKategorie_Komentarv4.tmp#tBezpecnostniKategorie_Oduvodneniv4.tmp#tBezpecnostniKategorie_BezpecnostniStupen
Used by
Model
Children BezpecnostniStupen, Identifikator, Komentar, Nazev, Oduvodneni
Source
<xs:complexType name="tBezpecnostniKategorie">
  <xs:annotation>
    <xs:documentation>Bezpečnostní kategorie je opatření spojené s entitou, které podmiňuje nebo definuje pravidla určující podmínky přístupu k ní. Toto opatření se uplatňuje zejména v souvislosti s klasifikací dokumentu, který obsahuje utajovanou informaci, stupněm utajení, jímž je klasifikován (zákon č. 412/2005 Sb.), nebo v souvislosti s označením dokumentu pro omezení přístupu k němu podle jiného právního předpisu, anebo v souvislosti s rozhodnutím organizace (původce) omezit přístup k jím stanoveným kategoriím entit.</xs:documentation>
  </xs:annotation>
  <xs:sequence>
    <xs:element name="Identifikator" type="tIdentifikator"/>
    <xs:element name="Nazev" type="tNazev"/>
    <xs:element name="Komentar" type="tKomentar" minOccurs="0"/>
    <xs:element name="Oduvodneni" type="xs:string" minOccurs="0">
      <xs:annotation>
        <xs:documentation>Volitelný prvek pro zaznamenání důvodu přidělení bezpečnostní kategorie.</xs:documentation>
      </xs:annotation>
    </xs:element>
    <xs:element name="BezpecnostniStupen" type="tText"/>
  </xs:sequence>
</xs:complexType>
Complex Type tPoznamky
Namespace http://www.mvcr.cz/nsesss/v4
Annotations
Metadatový kontejner pro zaznamenání poznámek.
Diagram
Diagramv4.tmp#tPoznamky_Poznamka
Used by
Model
Children Poznamka
Source
<xs:complexType name="tPoznamky">
  <xs:annotation>
    <xs:documentation>Metadatový kontejner pro zaznamenání poznámek.</xs:documentation>
  </xs:annotation>
  <xs:sequence>
    <xs:element name="Poznamka" type="xs:string" maxOccurs="unbounded"/>
  </xs:sequence>
</xs:complexType>
Complex Type tJineUdaje
Namespace http://www.mvcr.cz/nsesss/v4
Annotations
Metadatový kontejner pro jakékoli další metadatové prvky, které nejsou součástí tohoto schématu. Tyto prvky nepodléhají validaci.
Diagram
Diagram
Used by
Model
ANY element from ANY namespace
Source
<xs:complexType name="tJineUdaje">
  <xs:annotation>
    <xs:documentation>Metadatový kontejner pro jakékoli další metadatové prvky, které nejsou součástí tohoto schématu. Tyto prvky nepodléhají validaci.</xs:documentation>
  </xs:annotation>
  <xs:sequence>
    <xs:any processContents="skip"/>
  </xs:sequence>
</xs:complexType>
Complex Type tPuvodSeskupeni
Namespace http://www.mvcr.cz/nsesss/v4
Annotations
Metadatový kontejner pro zaznamenání vzniku entit.
Diagram
Diagramv4.tmp#tPuvodSeskupeni_DatumVytvoreni
Used by
Model
Children DatumVytvoreni
Source
<xs:complexType name="tPuvodSeskupeni">
  <xs:annotation>
    <xs:documentation>Metadatový kontejner pro zaznamenání vzniku entit.</xs:documentation>
  </xs:annotation>
  <xs:sequence>
    <xs:element name="DatumVytvoreni" type="tDatum"/>
  </xs:sequence>
</xs:complexType>
Complex Type tPlanTrideni
Namespace http://www.mvcr.cz/nsesss/v4
Annotations
Sada elementů pro zatřídění entity do hierarchie spisového plánu. Prvek obsahuje údaje o jednoduchém spisovém znaku a plně určeném spisovém znaku entity.
Diagram
Diagramv4.tmp#tPlanTrideni_JednoduchySpisovyZnakv4.tmp#tPlanTrideni_PlneUrcenySpisovyZnakv4.tmp#tPlanTrideni_Oduvodneni
Used by
Model
Children JednoduchySpisovyZnak, Oduvodneni, PlneUrcenySpisovyZnak
Source
<xs:complexType name="tPlanTrideni">
  <xs:annotation>
    <xs:documentation>Sada elementů pro zatřídění entity do hierarchie spisového plánu. Prvek obsahuje údaje o jednoduchém spisovém znaku a plně určeném spisovém znaku entity.</xs:documentation>
  </xs:annotation>
  <xs:sequence>
    <xs:element name="JednoduchySpisovyZnak" type="tJednoduchySpisovyZnak"/>
    <xs:element name="PlneUrcenySpisovyZnak" type="tPlneUrcenySpisovyZnak"/>
    <xs:element name="Oduvodneni" type="xs:string" minOccurs="0">
      <xs:annotation>
        <xs:documentation>Prvek se vyplňuje jen v případě přetřídění entity.</xs:documentation>
      </xs:annotation>
    </xs:element>
  </xs:sequence>
</xs:complexType>
Simple Type tJednoduchySpisovyZnak
Namespace http://www.mvcr.cz/nsesss/v4
Annotations
Jednoduchý spisový znak entit zajišťuje jejich nezaměnitelné a jedinečné označení v rámci mateřské entity.
Diagram
Diagram
Type restriction of xs:string
Facets
maxLength 50
Used by
Source
<xs:simpleType name="tJednoduchySpisovyZnak">
  <xs:annotation>
    <xs:documentation>Jednoduchý spisový znak entit zajišťuje jejich nezaměnitelné a jedinečné označení v rámci mateřské entity.</xs:documentation>
  </xs:annotation>
  <xs:restriction base="xs:string">
    <xs:maxLength value="50"/>
  </xs:restriction>
</xs:simpleType>
Complex Type tVyrazovaniVecneSkupiny
Namespace http://www.mvcr.cz/nsesss/v4
Annotations
Sada elementů pro evidenci údajů o skartačním režimu věcných skupin.
Diagram
Diagramv4.tmp#tVyrazovaniVecneSkupiny_SkartacniRezim
Used by
Model
Children SkartacniRezim
Source
<xs:complexType name="tVyrazovaniVecneSkupiny">
  <xs:annotation>
    <xs:documentation>Sada elementů pro evidenci údajů o skartačním režimu věcných skupin.</xs:documentation>
  </xs:annotation>
  <xs:sequence>
    <xs:element name="SkartacniRezim" type="tSkartacniRezim" minOccurs="0">
      <xs:annotation>
        <xs:documentation>Prvek je nepovinný ve všech případech, kdy je tato věcná skupina mateřskou entitou jiné věcné skupiny nebo typového spisu.</xs:documentation>
      </xs:annotation>
    </xs:element>
  </xs:sequence>
</xs:complexType>
Complex Type tSkartacniRezim
Namespace http://www.mvcr.cz/nsesss/v4
Annotations
Sada elementů pro popis systému vyřazování entit, který určuje datum zahájení plynutí skartační lhůty, vymezuje dobu ukládání entit a určuje typ skartační operace podle skartačního znaku.
Diagram
Diagramv4.tmp#tSkartacniRezim_Identifikatorv4.tmp#tSkartacniRezim_Nazevv4.tmp#tSkartacniRezim_Oduvodneniv4.tmp#tSkartacniRezim_SkartacniZnakv4.tmp#tSkartacniRezim_SkartacniLhutav4.tmp#tSkartacniRezim_RokVyrazeniv4.tmp#tSkartacniRezim_SpousteciUdalostv4.tmp#tSkartacniRezim_KontrolaLhuta
Used by
Model
Children Identifikator, KontrolaLhuta, Nazev, Oduvodneni, RokVyrazeni, SkartacniLhuta, SkartacniZnak, SpousteciUdalost
Source
<xs:complexType name="tSkartacniRezim">
  <xs:annotation>
    <xs:documentation>Sada elementů pro popis systému vyřazování entit, který určuje datum zahájení plynutí skartační lhůty, vymezuje dobu ukládání entit a určuje typ skartační operace podle skartačního znaku.</xs:documentation>
  </xs:annotation>
  <xs:sequence>
    <xs:element name="Identifikator" type="tIdentifikator"/>
    <xs:element name="Nazev" type="tNazev"/>
    <xs:element name="Oduvodneni" type="xs:string" minOccurs="0">
      <xs:annotation>
        <xs:documentation>Prvek pro zaznamenání důvodu přidělení skartačního znaku příslušnému skartačnímu režimu.</xs:documentation>
      </xs:annotation>
    </xs:element>
    <xs:element name="SkartacniZnak" type="tSkartacniZnak"/>
    <xs:choice>
      <xs:element name="SkartacniLhuta" type="tSkartacniLhuta"/>
      <xs:element name="RokVyrazeni" type="xs:gYear">
        <xs:annotation>
          <xs:documentation>Rok vyřazení, pokud není nastavena skartační lhůta.</xs:documentation>
        </xs:annotation>
      </xs:element>
    </xs:choice>
    <xs:element name="SpousteciUdalost" type="xs:string">
      <xs:annotation>
        <xs:documentation>Prvek pro zaznamenání kritéria, kterým je stanoven začátek plynutí skartační lhůty.</xs:documentation>
      </xs:annotation>
    </xs:element>
    <xs:element name="KontrolaLhuta" minOccurs="0" type="tSkartacniLhuta">
      <xs:annotation>
        <xs:documentation>Lhůta pro kontrolu, zda došlo k externí spouštěcí události.</xs:documentation>
      </xs:annotation>
    </xs:element>
  </xs:sequence>
</xs:complexType>
Simple Type tSkartacniZnak
Namespace http://www.mvcr.cz/nsesss/v4
Annotations
Skartační znak vyjadřuje hodnotu entity podle jejího obsahu a označuje způsob posouzení entity ve skartačním řízení. Skartačním znakem "A" (archiv) se označuje entita trvalé hodnoty, která bude ve skartačním řízení navržena k vybrání jako archiválie. Skartačním znakem "S" (stoupa) se označuje entita bez trvalé hodnoty, která bude ve skartačním řízení navržena ke zničení. Skartačním znakem "V" (výběr) se označuje entita, která bude ve skartačním řízení posouzena a navržena k vybrání za archiválii nebo ke zničení.
Diagram
Diagram
Type restriction of xs:string
Facets
enumeration A
enumeration S
enumeration V
Nelze používat pro entity uzavřené/vyřízené po začátku platnosti vyhlášky z roku 2023.
Used by
Source
<xs:simpleType name="tSkartacniZnak">
  <xs:annotation>
    <xs:documentation>Skartační znak vyjadřuje hodnotu entity podle jejího obsahu a označuje způsob posouzení entity ve skartačním řízení. Skartačním znakem "A" (archiv) se označuje entita trvalé hodnoty, která bude ve skartačním řízení navržena k vybrání jako archiválie. Skartačním znakem "S" (stoupa) se označuje entita bez trvalé hodnoty, která bude ve skartačním řízení navržena ke zničení. Skartačním znakem "V" (výběr) se označuje entita, která bude ve skartačním řízení posouzena a navržena k vybrání za archiválii nebo ke zničení.</xs:documentation>
  </xs:annotation>
  <xs:restriction base="xs:string">
    <xs:enumeration value="A"/>
    <xs:enumeration value="S"/>
    <xs:enumeration value="V">
      <xs:annotation>
        <xs:documentation>Nelze používat pro entity uzavřené/vyřízené po začátku platnosti vyhlášky z roku 2023.</xs:documentation>
      </xs:annotation>
    </xs:enumeration>
  </xs:restriction>
</xs:simpleType>
Simple Type tSkartacniLhuta
Namespace http://www.mvcr.cz/nsesss/v4
Annotations
Časový údaj charakterizovaný roky, v jejichž průběhu musí být dokument uložen u původce a po jehož uplynutí od spouštěcí události musí být entita předána do skartačního řízení.
Diagram
Diagram
Type restriction of xs:integer
Facets
maxInclusive 999
minInclusive 0
Used by
Source
<xs:simpleType name="tSkartacniLhuta">
  <xs:annotation>
    <xs:documentation>Časový údaj charakterizovaný roky, v jejichž průběhu musí být dokument uložen u původce a po jehož uplynutí od spouštěcí události musí být entita předána do skartačního řízení.</xs:documentation>
  </xs:annotation>
  <xs:restriction base="xs:integer">
    <xs:minInclusive value="0"/>
    <xs:maxInclusive value="999"/>
  </xs:restriction>
</xs:simpleType>
Complex Type tPlanManipulace
Namespace http://www.mvcr.cz/nsesss/v4
Annotations
Sada elementů pro zaznamenání časových údajů evidujících otevření a uzavření entity pro příjem dceřiných entit.
Diagram
Diagramv4.tmp#tPlanManipulace_DatumOtevreniv4.tmp#tPlanManipulace_DatumUzavreni
Used by
Model
Children DatumOtevreni, DatumUzavreni
Source
<xs:complexType name="tPlanManipulace">
  <xs:annotation>
    <xs:documentation>Sada elementů pro zaznamenání časových údajů evidujících otevření a uzavření entity pro příjem dceřiných entit.</xs:documentation>
  </xs:annotation>
  <xs:sequence>
    <xs:element name="DatumOtevreni" type="tDatum"/>
    <xs:element name="DatumUzavreni" type="tDatum" minOccurs="0"/>
  </xs:sequence>
</xs:complexType>
Simple Type tZpusobVedeni
Namespace http://www.mvcr.cz/nsesss/v4
Annotations
Způsob přidělování čísla jednacího dokumentům v zakládaných spisech dané věcné skupiny nebo součásti (NSESSS 3.1.2 a NSESSS 3.3.6).
Diagram
Diagram
Type restriction of xs:string
Facets
enumeration Priorace
enumeration SbernyArch
Used by
Source
<xs:simpleType name="tZpusobVedeni">
  <xs:annotation>
    <xs:documentation>Způsob přidělování čísla jednacího dokumentům v zakládaných spisech dané věcné skupiny nebo součásti (NSESSS 3.1.2 a NSESSS 3.3.6).</xs:documentation>
  </xs:annotation>
  <xs:restriction base="xs:string">
    <xs:enumeration value="Priorace"/>
    <xs:enumeration value="SbernyArch"/>
  </xs:restriction>
</xs:simpleType>
Complex Type tPlanSoucast
Namespace http://www.mvcr.cz/nsesss/v4
Annotations
Sada elementů pro popis entity "součást" (položka spisového plánu).
Diagram
DiagramNO_NAMESPACE.tmp#tPlanSoucast_IDv4.tmp#tPlanSoucast_EvidencniUdajev4.tmp#tPlanSoucast_PlanSoucast
Used by
Model
Children EvidencniUdaje, PlanSoucast
Attributes
QName Type Use Annotation
ID xs:ID required
Identifikátor jednoznačně označuje entitu uvnitř XML dokumentu.
Source
<xs:complexType name="tPlanSoucast">
  <xs:annotation>
    <xs:documentation>Sada elementů pro popis entity "součást" (položka spisového plánu).</xs:documentation>
  </xs:annotation>
  <xs:sequence>
    <xs:element name="EvidencniUdaje" type="tPlanEvidencniUdajeSoucasti"/>
    <xs:element name="PlanSoucast" type="tPlanSoucast" minOccurs="0" maxOccurs="unbounded"/>
  </xs:sequence>
  <xs:attribute name="ID" type="xs:ID" use="required">
    <xs:annotation>
      <xs:documentation>Identifikátor jednoznačně označuje entitu uvnitř XML dokumentu.</xs:documentation>
    </xs:annotation>
  </xs:attribute>
</xs:complexType>
Complex Type tPlanEvidencniUdajeSoucasti
Namespace http://www.mvcr.cz/nsesss/v4
Annotations
Sada elementů pro evidenční údaje entity "součást".
Diagram
Diagramv4.tmp#tEntita_Identifikacev4.tmp#tEntita_Popisv4.tmp#tEntita_Souvislostiv4.tmp#tEntita_Pristupnostv4.tmp#tEntita_Poznamkyv4.tmp#tEntita_JineUdajev4.tmp#tEntitav4.tmp#tPlanEvidencniUdajeSoucasti_Puvodv4.tmp#tPlanEvidencniUdajeSoucasti_Trideniv4.tmp#tPlanEvidencniUdajeSoucasti_Vyrazovaniv4.tmp#tPlanEvidencniUdajeSoucasti_Manipulacev4.tmp#tPlanEvidencniUdajeSoucasti_ZpusobVedeniv4.tmp#tPlanEvidencniUdajeSoucasti_TrvalySkartacniSouhlas
Used by
Model
Children Identifikace, JineUdaje, Manipulace, Popis, Poznamky, Pristupnost, Puvod, Souvislosti, Trideni, TrvalySkartacniSouhlas, Vyrazovani, ZpusobVedeni
Source
<xs:complexType name="tPlanEvidencniUdajeSoucasti">
  <xs:annotation>
    <xs:documentation>Sada elementů pro evidenční údaje entity "součást".</xs:documentation>
  </xs:annotation>
  <xs:sequence>
    <xs:group ref="tEntita"/>
    <xs:element name="Puvod" type="tPuvodSeskupeni"/>
    <xs:element name="Trideni" type="tPlanTrideni"/>
    <xs:element name="Vyrazovani" type="tVyrazovaniSoucasti"/>
    <xs:element name="Manipulace" type="tPlanManipulace"/>
    <xs:element name="ZpusobVedeni" type="tZpusobVedeni" minOccurs="0">
      <xs:annotation>
        <xs:documentation>Způsob přidělování čísla jednacího dokumentům v zakládaných spisech dané součásti (NSESSS 3.3.6).</xs:documentation>
      </xs:annotation>
    </xs:element>
    <xs:element name="TrvalySkartacniSouhlas" type="tLogicky" minOccurs="0">
      <xs:annotation>
        <xs:documentation>Na obsah součásti je uplatněn příslušným archivem vydaný trvalý skartační souhlas (NSESSS 3.3.6).</xs:documentation>
      </xs:annotation>
    </xs:element>
  </xs:sequence>
</xs:complexType>
Complex Type tVyrazovaniSoucasti
Namespace http://www.mvcr.cz/nsesss/v4
Annotations
Sada elementů pro evidenci údajů o skartačním režimu součástí.
Diagram
Diagramv4.tmp#tVyrazovaniSoucasti_SkartacniRezim
Used by
Model
Children SkartacniRezim
Source
<xs:complexType name="tVyrazovaniSoucasti">
  <xs:annotation>
    <xs:documentation>Sada elementů pro evidenci údajů o skartačním režimu součástí.</xs:documentation>
  </xs:annotation>
  <xs:sequence>
    <xs:element name="SkartacniRezim" type="tSkartacniRezim" minOccurs="0">
      <xs:annotation>
        <xs:documentation>Prvek je nepovinný ve všech případech, kdy je tato součást mateřskou entitou jiné součásti.</xs:documentation>
      </xs:annotation>
    </xs:element>
  </xs:sequence>
</xs:complexType>
Complex Type tDokument
Namespace http://www.mvcr.cz/nsesss/v4
Diagram
DiagramNO_NAMESPACE.tmp#tDokument_IDv4.tmp#tDokument_EvidencniUdajev4.tmp#tDokument_Komponenty
Used by
Model
Children EvidencniUdaje, Komponenty
Attributes
QName Type Use Annotation
ID xs:ID required
Identifikátor jednoznačně označuje entitu uvnitř XML dokumentu.
Source
<xs:complexType name="tDokument">
  <xs:sequence>
    <xs:element name="EvidencniUdaje" type="tEvidencniUdajeDokumentu"/>
    <xs:element name="Komponenty" type="tKomponenty" minOccurs="0">
      <xs:annotation>
        <xs:documentation>Prvek se vyplňuje jen v případě entit v digitální podobě. Nepovinný je v případě, že jsou předávána pouze metadata entit.</xs:documentation>
      </xs:annotation>
    </xs:element>
  </xs:sequence>
  <xs:attribute name="ID" type="xs:ID" use="required">
    <xs:annotation>
      <xs:documentation>Identifikátor jednoznačně označuje entitu uvnitř XML dokumentu.</xs:documentation>
    </xs:annotation>
  </xs:attribute>
</xs:complexType>
Complex Type tEvidencniUdajeDokumentu
Namespace http://www.mvcr.cz/nsesss/v4
Annotations
Sada elementů pro evidenční údaje entity "dokument".
Diagram
Diagramv4.tmp#tEntita_Identifikacev4.tmp#tEntita_Popisv4.tmp#tEntita_Souvislostiv4.tmp#tEntita_Pristupnostv4.tmp#tEntita_Poznamkyv4.tmp#tEntita_JineUdajev4.tmp#tEntitav4.tmp#tEvidencniUdajeDokumentu_Evidencev4.tmp#tEvidencniUdajeDokumentu_Neevidencev4.tmp#tEvidencniUdajeDokumentu_Jazykyv4.tmp#tEvidencniUdajeDokumentu_Puvodv4.tmp#tEvidencniUdajeDokumentu_Trideniv4.tmp#tEvidencniUdajeDokumentu_Vyrizeniv4.tmp#tEvidencniUdajeDokumentu_Vyrazovaniv4.tmp#tEvidencniUdajeDokumentu_Manipulacev4.tmp#tEvidencniUdajeDokumentu_Prevod
Used by
Model
Children Evidence, Identifikace, Jazyky, JineUdaje, Manipulace, Neevidence, Popis, Poznamky, Prevod, Pristupnost, Puvod, Souvislosti, Trideni, Vyrazovani, Vyrizeni
Source
<xs:complexType name="tEvidencniUdajeDokumentu">
  <xs:annotation>
    <xs:documentation>Sada elementů pro evidenční údaje entity "dokument".</xs:documentation>
  </xs:annotation>
  <xs:sequence>
    <xs:group ref="tEntita"/>
    <xs:choice>
      <xs:element name="Evidence" type="tEvidence"/>
      <xs:element name="Neevidence" type="tNeevidence"/>
    </xs:choice>
    <xs:element name="Jazyky" type="tJazyky" minOccurs="0"/>
    <xs:element name="Puvod" type="tPuvodDokumentu"/>
    <xs:element name="Trideni" type="tTrideniDokumentu"/>
    <xs:element name="Vyrizeni" type="tVyrizeniEntity" minOccurs="0">
      <xs:annotation>
        <xs:documentation>Prvek je povinný pouze v případě, že je entita "dokument" použita jako základní entita.</xs:documentation>
      </xs:annotation>
    </xs:element>
    <xs:element name="Vyrazovani" type="tVyrazovani"/>
    <xs:element name="Manipulace" type="tManipulaceDokumentu"/>
    <xs:element name="Prevod" type="tPrevodDokumentu" minOccurs="0"/>
  </xs:sequence>
</xs:complexType>
Complex Type tEvidence
Namespace http://www.mvcr.cz/nsesss/v4
Annotations
Sada elementů pro evidenci spisů nebo dokumentů.
Diagram
Diagramv4.tmp#tEvidence_EvidencniCislov4.tmp#tEvidence_PoradoveCislov4.tmp#tEvidence_UrceneCasoveObdobiv4.tmp#tEvidence_NazevEvidenceDokumentu
Used by
Model
Children EvidencniCislo, NazevEvidenceDokumentu, PoradoveCislo, UrceneCasoveObdobi
Source
<xs:complexType name="tEvidence">
  <xs:annotation>
    <xs:documentation>Sada elementů pro evidenci spisů nebo dokumentů.</xs:documentation>
  </xs:annotation>
  <xs:sequence>
    <xs:element name="EvidencniCislo" type="tEvidencniCislo" minOccurs="0">
      <xs:annotation>
        <xs:documentation>Evidenční číslo může být vynecháno pro spisy uzavřené před účinností vyhlášky 259/2012.</xs:documentation>
      </xs:annotation>
    </xs:element>
    <xs:element name="PoradoveCislo" type="tPoradoveCislo" minOccurs="0">
      <xs:annotation>
        <xs:documentation>Prvek je nepovinný v případě, že je entita evidována v rámci samostatné evidence dokumentů, která nepoužívá pořadových čísel.</xs:documentation>
      </xs:annotation>
    </xs:element>
    <xs:element name="UrceneCasoveObdobi" type="tUrceneCasoveObdobi"/>
    <xs:element name="NazevEvidenceDokumentu" type="tNazev">
      <xs:annotation>
        <xs:documentation>Prvek pro zaznamenání názvu evidence dokumentů. Pokud je používána jediná evidence dokumentů v organizaci, použije se název ERMS. Pokud je v organizaci používáno několik evidencí dokumentů současně, použijí se názvy uvedené ve spisovém plánu organizace.</xs:documentation>
      </xs:annotation>
    </xs:element>
  </xs:sequence>
</xs:complexType>
Simple Type tEvidencniCislo
Namespace http://www.mvcr.cz/nsesss/v4
Annotations
Evidenční znak spisu (identifikace spisu například v podobě spisové značky nebo jiných evidenčních znaků) nebo dokumentu (číslo jednací nebo evidenční číslo ze samostatné evidence dokumentů) v rámci evidence dokumentů.
Diagram
Diagram
Type restriction of xs:string
Facets
maxLength 50
Used by
Source
<xs:simpleType name="tEvidencniCislo">
  <xs:annotation>
    <xs:documentation>Evidenční znak spisu (identifikace spisu například v podobě spisové značky nebo jiných evidenčních znaků) nebo dokumentu (číslo jednací nebo evidenční číslo ze samostatné evidence dokumentů) v rámci evidence dokumentů.</xs:documentation>
  </xs:annotation>
  <xs:restriction base="xs:string">
    <xs:maxLength value="50"/>
  </xs:restriction>
</xs:simpleType>
Simple Type tPoradoveCislo
Namespace http://www.mvcr.cz/nsesss/v4
Annotations
Pořadové číslo spisu nebo dokumentu v rámci evidence dokumentů a určeného časového období nebo pořadové číslo komponenty.
Diagram
Diagram
Type restriction of xs:integer
Facets
minInclusive 1
Used by
Source
<xs:simpleType name="tPoradoveCislo">
  <xs:annotation>
    <xs:documentation>Pořadové číslo spisu nebo dokumentu v rámci evidence dokumentů a určeného časového období nebo pořadové číslo komponenty.</xs:documentation>
  </xs:annotation>
  <xs:restriction base="xs:integer">
    <xs:minInclusive value="1"/>
  </xs:restriction>
</xs:simpleType>
Complex Type tUrceneCasoveObdobi
Namespace http://www.mvcr.cz/nsesss/v4
Annotations
Časový údaj o počátku a konci evidenčního období, ve kterém se spisům nebo dokumentům přidělují jedinečná pořadová čísla v rámci evidence dokumentů. Definice určeného časového období je variabilní a nejčastěji zahrnuje kalendářní rok.
Diagram
Diagramv4.tmp#tUrceneCasoveObdobi_DatumOdv4.tmp#tUrceneCasoveObdobi_DatumDov4.tmp#tUrceneCasoveObdobi_MesicOdv4.tmp#tUrceneCasoveObdobi_MesicDov4.tmp#tUrceneCasoveObdobi_RokOdv4.tmp#tUrceneCasoveObdobi_RokDov4.tmp#tUrceneCasoveObdobi_Rok
Used by
Model
Children DatumDo, DatumOd, MesicDo, MesicOd, Rok, RokDo, RokOd
Source
<xs:complexType name="tUrceneCasoveObdobi">
  <xs:annotation>
    <xs:documentation>Časový údaj o počátku a konci evidenčního období, ve kterém se spisům nebo dokumentům přidělují jedinečná pořadová čísla v rámci evidence dokumentů. Definice určeného časového období je variabilní a nejčastěji zahrnuje kalendářní rok.</xs:documentation>
  </xs:annotation>
  <xs:choice>
    <xs:sequence>
      <xs:element name="DatumOd" type="xs:date"/>
      <xs:element name="DatumDo" type="xs:date"/>
    </xs:sequence>
    <xs:sequence>
      <xs:element name="MesicOd" type="xs:gYearMonth"/>
      <xs:element name="MesicDo" type="xs:gYearMonth"/>
    </xs:sequence>
    <xs:sequence>
      <xs:element name="RokOd" type="xs:gYear"/>
      <xs:element name="RokDo" type="xs:gYear"/>
    </xs:sequence>
    <xs:sequence>
      <xs:element name="Rok" type="xs:gYear"/>
    </xs:sequence>
  </xs:choice>
</xs:complexType>
Complex Type tNeevidence
Namespace http://www.mvcr.cz/nsesss/v4
Annotations
Sada elementů pro popis entit, které neprošly evidencí dokumentů (např. jde o nalezené dokumenty, dokumenty politických představitelů, publikace). Tento prvek řeší výjimečné případy podchycení neevidovaných entit.
Diagram
Diagramv4.tmp#tNeevidence_Oduvodneni
Used by
Model
Children Oduvodneni
Source
<xs:complexType name="tNeevidence">
  <xs:annotation>
    <xs:documentation>Sada elementů pro popis entit, které neprošly evidencí dokumentů (např. jde o nalezené dokumenty, dokumenty politických představitelů, publikace). Tento prvek řeší výjimečné případy podchycení neevidovaných entit.</xs:documentation>
  </xs:annotation>
  <xs:sequence>
    <xs:element name="Oduvodneni" type="xs:string">
      <xs:annotation>
        <xs:documentation>Odůvodnění neexistence evidenčních informací o entitě.</xs:documentation>
      </xs:annotation>
    </xs:element>
  </xs:sequence>
</xs:complexType>
Complex Type tJazyky
Namespace http://www.mvcr.cz/nsesss/v4
Annotations
Metadatový kontejner pro identifikaci jazyků dokumentů.
Diagram
Diagramv4.tmp#tJazyky_Jazyk
Used by
Model
Children Jazyk
Source
<xs:complexType name="tJazyky">
  <xs:annotation>
    <xs:documentation>Metadatový kontejner pro identifikaci jazyků dokumentů.</xs:documentation>
  </xs:annotation>
  <xs:sequence>
    <xs:element name="Jazyk" type="tJazyk" maxOccurs="unbounded"/>
  </xs:sequence>
</xs:complexType>
Simple Type tJazyk
Namespace http://www.mvcr.cz/nsesss/v4
Annotations
Zkratka jazyku dokumentu podle číselníku v ISO 639-2:1998 Codes for the representation of names of languages – Part 2: Alpha-3 code (viz http://www.loc.gov/standards/iso639-2/ISO-639-2_utf-8.txt).
Diagram
Diagram
Type restriction of xs:string
Facets
minLength 2
maxLength 3
Used by
Element tJazyky/Jazyk
Source
<xs:simpleType name="tJazyk">
  <xs:annotation>
    <xs:documentation>Zkratka jazyku dokumentu podle číselníku v ISO 639-2:1998 Codes for the representation of names of languages – Part 2: Alpha-3 code (viz http://www.loc.gov/standards/iso639-2/ISO-639-2_utf-8.txt).</xs:documentation>
  </xs:annotation>
  <xs:restriction base="xs:string">
    <xs:minLength value="2"/>
    <xs:maxLength value="3"/>
  </xs:restriction>
</xs:simpleType>
Complex Type tPuvodDokumentu
Namespace http://www.mvcr.cz/nsesss/v4
Annotations
Metadatový kontejner pro zaznamenání doručení nebo vzniku dokumentu.
Diagram
Diagramv4.tmp#tPuvodDokumentu_DorucenyDokumentv4.tmp#tPuvodDokumentu_VlastniDokument
Used by
Model
Children DorucenyDokument, VlastniDokument
Source
<xs:complexType name="tPuvodDokumentu">
  <xs:annotation>
    <xs:documentation>Metadatový kontejner pro zaznamenání doručení nebo vzniku dokumentu.</xs:documentation>
  </xs:annotation>
  <xs:choice>
    <xs:element name="DorucenyDokument" type="tDorucenyDokument"/>
    <xs:element name="VlastniDokument" type="tVlastniDokument"/>
  </xs:choice>
</xs:complexType>
Complex Type tDorucenyDokument
Namespace http://www.mvcr.cz/nsesss/v4
Annotations
Sada elementů pro evidenci údajů o doručení dokumentu.
Diagram
Diagramv4.tmp#tDorucenyDokument_DatumVytvoreniv4.tmp#tDorucenyDokument_Autorv4.tmp#tDorucenyDokument_DatumDoruceniv4.tmp#tDorucenyDokument_OdesilatelovoEvidencniCislov4.tmp#tDorucenyDokument_DoruceneMnozstviv4.tmp#tDorucenyDokument_Odesilatel
Used by
Model
Children Autor, DatumDoruceni, DatumVytvoreni, DoruceneMnozstvi, Odesilatel, OdesilatelovoEvidencniCislo
Source
<xs:complexType name="tDorucenyDokument">
  <xs:annotation>
    <xs:documentation>Sada elementů pro evidenci údajů o doručení dokumentu.</xs:documentation>
  </xs:annotation>
  <xs:sequence>
    <xs:element name="DatumVytvoreni" type="tDatum" minOccurs="0"/>
    <xs:element name="Autor" type="tOsobyExterni" minOccurs="0"/>
    <xs:element name="DatumDoruceni" type="tDatum"/>
    <xs:element name="OdesilatelovoEvidencniCislo" type="tEvidencniCislo" minOccurs="0"/>
    <xs:element name="DoruceneMnozstvi" type="xs:string" minOccurs="0">
      <xs:annotation>
        <xs:documentation>Prvek se vyplňuje jen v případě entit v analogové podobě.</xs:documentation>
      </xs:annotation>
    </xs:element>
    <xs:element name="Odesilatel" type="tOsobaExterni"/>
  </xs:sequence>
</xs:complexType>
Complex Type tOsobyExterni
Namespace http://www.mvcr.cz/nsesss/v4
Annotations
Metadatový kontejner pro možné zaznamenání několika externích subjektů současně.
Diagram
Diagramv4.tmp#tOsobyExterni_Subjekt
Used by
Model
Children Subjekt
Source
<xs:complexType name="tOsobyExterni">
  <xs:annotation>
    <xs:documentation>Metadatový kontejner pro možné zaznamenání několika externích subjektů současně.</xs:documentation>
  </xs:annotation>
  <xs:sequence>
    <xs:element name="Subjekt" type="tSubjektExterni" maxOccurs="unbounded"/>
  </xs:sequence>
</xs:complexType>
Complex Type tVlastniDokument
Namespace http://www.mvcr.cz/nsesss/v4
Annotations
Sada elementů pro evidenci údajů o vzniku vlastního dokumentu organizace.
Diagram
Diagramv4.tmp#tVlastniDokument_DatumVytvoreniv4.tmp#tVlastniDokument_VytvoreneMnozstviv4.tmp#tVlastniDokument_Autor
Used by
Model
Children Autor, DatumVytvoreni, VytvoreneMnozstvi
Source
<xs:complexType name="tVlastniDokument">
  <xs:annotation>
    <xs:documentation>Sada elementů pro evidenci údajů o vzniku vlastního dokumentu organizace.</xs:documentation>
  </xs:annotation>
  <xs:sequence>
    <xs:element name="DatumVytvoreni" type="tDatum"/>
    <xs:element name="VytvoreneMnozstvi" type="xs:string" minOccurs="0">
      <xs:annotation>
        <xs:documentation>Prvek se vyplňuje volitelně a jen v případě entit v analogové podobě.</xs:documentation>
      </xs:annotation>
    </xs:element>
    <xs:element name="Autor" type="tOsobyInterni"/>
  </xs:sequence>
</xs:complexType>
Complex Type tOsobyInterni
Namespace http://www.mvcr.cz/nsesss/v4
Annotations
Metadatový kontejner pro možné zaznamenání několika interních subjektů současně.
Diagram
Diagramv4.tmp#tOsobyInterni_Subjekt
Used by
Model
Children Subjekt
Source
<xs:complexType name="tOsobyInterni">
  <xs:annotation>
    <xs:documentation>Metadatový kontejner pro možné zaznamenání několika interních subjektů současně.</xs:documentation>
  </xs:annotation>
  <xs:sequence>
    <xs:element name="Subjekt" type="tSubjektInterni" maxOccurs="unbounded"/>
  </xs:sequence>
</xs:complexType>
Complex Type tSubjektInterni
Namespace http://www.mvcr.cz/nsesss/v4
Annotations
Sada elementů pro identifikaci právnické nebo fyzické osoby a pro uvedení její poštovní adresy (adresy pro doručování) nebo elektronického kontaktu. Tato osoba je identická s organizací, která tato metadata vytváří, nebo je v zaměstnaneckém poměru k této organizaci.
Diagram
Diagramv4.tmp#tSubjektInterni_IdentifikatorOrganizacev4.tmp#tSubjektInterni_NazevOrganizacev4.tmp#tSubjektInterni_IdentifikatorFyzickeOsobyv4.tmp#tSubjektInterni_NazevFyzickeOsobyv4.tmp#tSubjektInterni_OrganizacniUtvarv4.tmp#tSubjektInterni_PracovniPozicev4.tmp#tSubjektInterni_SidloOrganizace
Used by
Model
Children IdentifikatorFyzickeOsoby, IdentifikatorOrganizace, NazevFyzickeOsoby, NazevOrganizace, OrganizacniUtvar, PracovniPozice, SidloOrganizace
Source
<xs:complexType name="tSubjektInterni">
  <xs:annotation>
    <xs:documentation>Sada elementů pro identifikaci právnické nebo fyzické osoby a pro uvedení její poštovní adresy (adresy pro doručování) nebo elektronického kontaktu. Tato osoba je identická s organizací, která tato metadata vytváří, nebo je v zaměstnaneckém poměru k této organizaci.</xs:documentation>
  </xs:annotation>
  <xs:sequence>
    <xs:element name="IdentifikatorOrganizace" type="tIdentifikator"/>
    <xs:element name="NazevOrganizace" type="tNazev"/>
    <xs:element name="IdentifikatorFyzickeOsoby" type="tIdentifikator"/>
    <xs:element name="NazevFyzickeOsoby" type="tNazev"/>
    <xs:element name="OrganizacniUtvar" type="tText"/>
    <xs:element name="PracovniPozice" type="tText"/>
    <xs:element name="SidloOrganizace" type="xs:string"/>
  </xs:sequence>
</xs:complexType>
Complex Type tTrideniDokumentu
Namespace http://www.mvcr.cz/nsesss/v4
Annotations
Sada elementů pro zatřídění dokumentu do hierarchie spisového plánu.
Diagram
Diagramv4.tmp#tTrideni_JednoduchySpisovyZnakv4.tmp#tTrideni_PlneUrcenySpisovyZnakv4.tmp#tTrideni_Oduvodneniv4.tmp#tTrideniv4.tmp#tTrideniDokumentu_DruhDokumentuv4.tmp#tTrideniDokumentu_MaterskeEntity
Type extension of tTrideni
Type hierarchy
Used by
Model
Children DruhDokumentu, JednoduchySpisovyZnak, MaterskeEntity, Oduvodneni, PlneUrcenySpisovyZnak
Source
<xs:complexType name="tTrideniDokumentu">
  <xs:annotation>
    <xs:documentation>Sada elementů pro zatřídění dokumentu do hierarchie spisového plánu.</xs:documentation>
  </xs:annotation>
  <xs:complexContent>
    <xs:extension base="tTrideni">
      <xs:sequence>
        <xs:element name="DruhDokumentu" type="tDruhDokumentu" minOccurs="0">
          <xs:annotation>
            <xs:documentation>Element se používá pro přenos druhu dokumentu.</xs:documentation>
          </xs:annotation>
        </xs:element>
        <xs:element name="MaterskeEntity" type="tMaterskeEntityDokumentu" minOccurs="0">
          <xs:annotation>
            <xs:documentation>Prvek se uvádí pouze v případě, že je entita "dokument" použita jako základní entita.</xs:documentation>
          </xs:annotation>
        </xs:element>
      </xs:sequence>
    </xs:extension>
  </xs:complexContent>
</xs:complexType>
Complex Type tTrideni
Namespace http://www.mvcr.cz/nsesss/v4
Annotations
Sada elementů pro zatřídění entity do hierarchie spisového plánu. Prvek obsahuje údaje o jednoduchém spisovém znaku a plně určeném spisovém znaku entity.
Diagram
Diagramv4.tmp#tTrideni_JednoduchySpisovyZnakv4.tmp#tTrideni_PlneUrcenySpisovyZnakv4.tmp#tTrideni_Oduvodneni
Used by
Model
Children JednoduchySpisovyZnak, Oduvodneni, PlneUrcenySpisovyZnak
Source
<xs:complexType name="tTrideni">
  <xs:annotation>
    <xs:documentation>Sada elementů pro zatřídění entity do hierarchie spisového plánu. Prvek obsahuje údaje o jednoduchém spisovém znaku a plně určeném spisovém znaku entity.</xs:documentation>
  </xs:annotation>
  <xs:sequence>
    <xs:element name="JednoduchySpisovyZnak" type="tJednoduchySpisovyZnak"/>
    <xs:element name="PlneUrcenySpisovyZnak" type="tPlneUrcenySpisovyZnak"/>
    <xs:element name="Oduvodneni" type="xs:string" minOccurs="0">
      <xs:annotation>
        <xs:documentation>Prvek se vyplňuje jen v případě přetřídění entity.</xs:documentation>
      </xs:annotation>
    </xs:element>
  </xs:sequence>
</xs:complexType>
Complex Type tDruhDokumentu
Namespace http://www.mvcr.cz/nsesss/v4
Annotations
Sada elementů pro popis dokumentů se stejnou charakteristikou, která usnadňuje správu dokumentů stejného druhu shodně a stanoveným specifickým způsobem. Druhem dokumentu jsou například "faktury", "rozsudky" nebo "webové stránky".
Diagram
Diagramv4.tmp#tDruhDokumentu_Identifikatorv4.tmp#tDruhDokumentu_Nazevv4.tmp#tDruhDokumentu_Komentarv4.tmp#tDruhDokumentu_SkartacniRezim
Used by
Model
Children Identifikator, Komentar, Nazev, SkartacniRezim
Source
<xs:complexType name="tDruhDokumentu">
  <xs:annotation>
    <xs:documentation>Sada elementů pro popis dokumentů se stejnou charakteristikou, která usnadňuje správu dokumentů stejného druhu shodně a stanoveným specifickým způsobem. Druhem dokumentu jsou například "faktury", "rozsudky" nebo "webové stránky".</xs:documentation>
  </xs:annotation>
  <xs:sequence>
    <xs:element name="Identifikator" type="tIdentifikator"/>
    <xs:element name="Nazev" type="tNazev"/>
    <xs:element name="Komentar" type="tKomentar" minOccurs="0"/>
    <xs:element name="SkartacniRezim" type="tSkartacniRezim" minOccurs="0"/>
  </xs:sequence>
</xs:complexType>
Complex Type tMaterskeEntityDokumentu
Namespace http://www.mvcr.cz/nsesss/v4
Annotations
Metadatový kontejner pro mateřské entity dokumentu.
Diagram
Diagramv4.tmp#tMaterskeEntityDokumentu_VecnaSkupina
Used by
Model
Children VecnaSkupina
Source
<xs:complexType name="tMaterskeEntityDokumentu">
  <xs:annotation>
    <xs:documentation>Metadatový kontejner pro mateřské entity dokumentu.</xs:documentation>
  </xs:annotation>
  <xs:sequence>
    <xs:element name="VecnaSkupina" type="tVecnaSkupina"/>
  </xs:sequence>
</xs:complexType>
Complex Type tVecnaSkupina
Namespace http://www.mvcr.cz/nsesss/v4
Annotations
Sada elementů pro popis entity "věcná skupina" (položka spisového plánu).
Diagram
DiagramNO_NAMESPACE.tmp#tVecnaSkupina_IDv4.tmp#tVecnaSkupina_EvidencniUdaje
Used by
Model
Children EvidencniUdaje
Attributes
QName Type Use Annotation
ID xs:ID required
Identifikátor jednoznačně označuje entitu uvnitř XML dokumentu.
Source
<xs:complexType name="tVecnaSkupina">
  <xs:annotation>
    <xs:documentation>Sada elementů pro popis entity "věcná skupina" (položka spisového plánu).</xs:documentation>
  </xs:annotation>
  <xs:sequence>
    <xs:element name="EvidencniUdaje" type="tEvidencniUdajeVecneSkupiny"/>
  </xs:sequence>
  <xs:attribute name="ID" type="xs:ID" use="required">
    <xs:annotation>
      <xs:documentation>Identifikátor jednoznačně označuje entitu uvnitř XML dokumentu.</xs:documentation>
    </xs:annotation>
  </xs:attribute>
</xs:complexType>
Complex Type tEvidencniUdajeVecneSkupiny
Namespace http://www.mvcr.cz/nsesss/v4
Annotations
Sada elementů pro evidenční údaje entity "věcná skupina".
Diagram
Diagramv4.tmp#tEntita_Identifikacev4.tmp#tEntita_Popisv4.tmp#tEntita_Souvislostiv4.tmp#tEntita_Pristupnostv4.tmp#tEntita_Poznamkyv4.tmp#tEntita_JineUdajev4.tmp#tEntitav4.tmp#tEvidencniUdajeVecneSkupiny_Puvodv4.tmp#tEvidencniUdajeVecneSkupiny_Trideniv4.tmp#tEvidencniUdajeVecneSkupiny_Vyrazovaniv4.tmp#tEvidencniUdajeVecneSkupiny_Manipulacev4.tmp#tEvidencniUdajeVecneSkupiny_UrcenoProTypoveSpisyv4.tmp#tEvidencniUdajeVecneSkupiny_ZpusobVedeniv4.tmp#tEvidencniUdajeVecneSkupiny_TrvalySkartacniSouhlas
Used by
Model
Children Identifikace, JineUdaje, Manipulace, Popis, Poznamky, Pristupnost, Puvod, Souvislosti, Trideni, TrvalySkartacniSouhlas, UrcenoProTypoveSpisy, Vyrazovani, ZpusobVedeni
Source
<xs:complexType name="tEvidencniUdajeVecneSkupiny">
  <xs:annotation>
    <xs:documentation>Sada elementů pro evidenční údaje entity "věcná skupina".</xs:documentation>
  </xs:annotation>
  <xs:sequence>
    <xs:group ref="tEntita"/>
    <xs:element name="Puvod" type="tPuvodSeskupeni"/>
    <xs:element name="Trideni" type="tTrideniVecneSkupiny"/>
    <xs:element name="Vyrazovani" type="tVyrazovaniVecneSkupiny"/>
    <xs:element name="Manipulace" type="tManipulaceSeskupeni"/>
    <xs:element name="UrcenoProTypoveSpisy" type="tLogicky" minOccurs="0">
      <xs:annotation>
        <xs:documentation>Pokud element chybí, předpokládá se, že věcná skupina není určena pro typové spisy.</xs:documentation>
      </xs:annotation>
    </xs:element>
    <xs:element name="ZpusobVedeni" type="tZpusobVedeni" minOccurs="0">
      <xs:annotation>
        <xs:documentation>Způsob přidělování čísla jednacího dokumentům v zakládaných spisech dané věcné skupiny (NSESSS 3.1.2).</xs:documentation>
      </xs:annotation>
    </xs:element>
    <xs:element name="TrvalySkartacniSouhlas" type="tLogicky" minOccurs="0">
      <xs:annotation>
        <xs:documentation>Na obsah věcné skupiny je uplatněn příslušným archivem vydaný trvalý skartační souhlas (NSESSS 3.1.2).</xs:documentation>
      </xs:annotation>
    </xs:element>
  </xs:sequence>
</xs:complexType>
Complex Type tTrideniVecneSkupiny
Namespace http://www.mvcr.cz/nsesss/v4
Annotations
Sada elementů pro zatřídění věcné skupiny do hierarchie spisového plánu.
Diagram
Diagramv4.tmp#tTrideni_JednoduchySpisovyZnakv4.tmp#tTrideni_PlneUrcenySpisovyZnakv4.tmp#tTrideni_Oduvodneniv4.tmp#tTrideniv4.tmp#tTrideniVecneSkupiny_SpisovyPlanv4.tmp#tTrideniVecneSkupiny_MaterskaEntita
Type extension of tTrideni
Type hierarchy
Used by
Model
Children JednoduchySpisovyZnak, MaterskaEntita, Oduvodneni, PlneUrcenySpisovyZnak, SpisovyPlan
Source
<xs:complexType name="tTrideniVecneSkupiny">
  <xs:annotation>
    <xs:documentation>Sada elementů pro zatřídění věcné skupiny do hierarchie spisového plánu.</xs:documentation>
  </xs:annotation>
  <xs:complexContent>
    <xs:extension base="tTrideni">
      <xs:choice>
        <xs:element name="SpisovyPlan" type="tSpisovyPlan"/>
        <xs:element name="MaterskaEntita" type="tMaterskaEntitaVecneSkupiny"/>
      </xs:choice>
    </xs:extension>
  </xs:complexContent>
</xs:complexType>
Complex Type tSpisovyPlan
Namespace http://www.mvcr.cz/nsesss/v4
Annotations
Sada elementů pro popis spisového plánu (hierarchického uspořádání věcných skupin) organizace.
Diagram
DiagramNO_NAMESPACE.tmp#tSpisovyPlan_IDv4.tmp#tSpisovyPlan_Identifikatorv4.tmp#tSpisovyPlan_Nazevv4.tmp#tSpisovyPlan_Komentarv4.tmp#tSpisovyPlan_Manipulacev4.tmp#tSpisovyPlan_Vydavatel
Used by
Model
Children Identifikator, Komentar, Manipulace, Nazev, Vydavatel
Attributes
QName Type Use Annotation
ID xs:ID required
Identifikátor jednoznačně označuje objekt uvnitř XML dokumentu.
Source
<xs:complexType name="tSpisovyPlan">
  <xs:annotation>
    <xs:documentation>Sada elementů pro popis spisového plánu (hierarchického uspořádání věcných skupin) organizace.</xs:documentation>
  </xs:annotation>
  <xs:sequence>
    <xs:element name="Identifikator" type="tIdentifikator"/>
    <xs:element name="Nazev" type="tNazev"/>
    <xs:element name="Komentar" type="tKomentar" minOccurs="0"/>
    <xs:element name="Manipulace" type="tManipulaceSpisovyPlan"/>
    <xs:element name="Vydavatel" type="tOsobaExterni">
      <xs:annotation>
        <xs:documentation>Prvek pro zaznamenání organizace, která vydala a které přísluší popisovaný spisový plán.</xs:documentation>
      </xs:annotation>
    </xs:element>
  </xs:sequence>
  <xs:attribute name="ID" type="xs:ID" use="required">
    <xs:annotation>
      <xs:documentation>Identifikátor jednoznačně označuje objekt uvnitř XML dokumentu.</xs:documentation>
    </xs:annotation>
  </xs:attribute>
</xs:complexType>
Complex Type tMaterskaEntitaVecneSkupiny
Namespace http://www.mvcr.cz/nsesss/v4
Annotations
Metadatový kontejner pro mateřskou entitu věcné skupiny.
Diagram
Diagramv4.tmp#tMaterskaEntitaVecneSkupiny_VecnaSkupina
Used by
Model
Children VecnaSkupina
Source
<xs:complexType name="tMaterskaEntitaVecneSkupiny">
  <xs:annotation>
    <xs:documentation>Metadatový kontejner pro mateřskou entitu věcné skupiny.</xs:documentation>
  </xs:annotation>
  <xs:sequence>
    <xs:element name="VecnaSkupina" type="tVecnaSkupina"/>
  </xs:sequence>
</xs:complexType>
Complex Type tManipulaceSeskupeni
Namespace http://www.mvcr.cz/nsesss/v4
Annotations
Sada elementů pro indikaci dokumentů v analogové podobě. Prvek obsahuje povinné časové údaje evidující otevření a uzavření entity pro příjem dceřiných entit.
Diagram
Diagramv4.tmp#tManipulace_AnalogovyDokumentv4.tmp#tManipulacev4.tmp#tManipulaceSeskupeni_DatumOtevreniv4.tmp#tManipulaceSeskupeni_DatumUzavreniv4.tmp#tManipulaceSeskupeni_Umisteni
Type extension of tManipulace
Type hierarchy
Used by
Model
Children AnalogovyDokument, DatumOtevreni, DatumUzavreni, Umisteni
Source
<xs:complexType name="tManipulaceSeskupeni">
  <xs:annotation>
    <xs:documentation>Sada elementů pro indikaci dokumentů v analogové podobě. Prvek obsahuje povinné časové údaje evidující otevření a uzavření entity pro příjem dceřiných entit.</xs:documentation>
  </xs:annotation>
  <xs:complexContent>
    <xs:extension base="tManipulace">
      <xs:sequence>
        <xs:element name="DatumOtevreni" type="tDatum"/>
        <xs:element name="DatumUzavreni" type="tDatum" minOccurs="0"/>
        <xs:element name="Umisteni" type="tUmisteni" minOccurs="0"/>
      </xs:sequence>
    </xs:extension>
  </xs:complexContent>
</xs:complexType>
Complex Type tManipulace
Namespace http://www.mvcr.cz/nsesss/v4
Annotations
Sada elementů pro indikaci dokumentů v analogové podobě v rámci entity.
Diagram
Diagramv4.tmp#tManipulace_AnalogovyDokument
Used by
Model
Children AnalogovyDokument
Source
<xs:complexType name="tManipulace">
  <xs:annotation>
    <xs:documentation>Sada elementů pro indikaci dokumentů v analogové podobě v rámci entity.</xs:documentation>
  </xs:annotation>
  <xs:sequence>
    <xs:element name="AnalogovyDokument" type="tLogicky"/>
  </xs:sequence>
</xs:complexType>
Simple Type tUmisteni
Namespace http://www.mvcr.cz/nsesss/v4
Annotations
Informace o fyzickém umístění analogové části.
Diagram
Diagram
Type xs:string
Used by
Source
<xs:simpleType name="tUmisteni">
  <xs:annotation>
    <xs:documentation>Informace o fyzickém umístění analogové části.</xs:documentation>
  </xs:annotation>
  <xs:restriction base="xs:string"/>
</xs:simpleType>
Complex Type tVyrizeniEntity
Namespace http://www.mvcr.cz/nsesss/v4
Annotations
Sada elementů pro evidenci údajů o vyřízení a uzavření entity a případném odeslání vyřizujícího dokumentu.
Diagram
Diagramv4.tmp#tVyrizeni_Datumv4.tmp#tVyrizeni_Zpusobv4.tmp#tVyrizeni_ObsahVyrizeniv4.tmp#tVyrizeni_Oduvodneniv4.tmp#tVyrizeni_Zpracovatelv4.tmp#tVyrizeni_Konzultantv4.tmp#tVyrizeni_Schvalovaniv4.tmp#tVyrizeniv4.tmp#tVyrizeniEntity_OdkazVyrizujiciDokumentv4.tmp#tVyrizeniEntity_OdkazVyrizovanyDokumentv4.tmp#tVyrizeniEntity_DatumOdeslaniv4.tmp#tVyrizeniEntity_OdeslaneMnozstviv4.tmp#tVyrizeniEntity_Prijemce
Type extension of tVyrizeni
Type hierarchy
Used by
Model
Children Datum, DatumOdeslani, Konzultant, ObsahVyrizeni, OdeslaneMnozstvi, OdkazVyrizovanyDokument, OdkazVyrizujiciDokument, Oduvodneni, Prijemce, Schvalovani, Zpracovatel, Zpusob
Source
<xs:complexType name="tVyrizeniEntity">
  <xs:annotation>
    <xs:documentation>Sada elementů pro evidenci údajů o vyřízení a uzavření entity a případném odeslání vyřizujícího dokumentu.</xs:documentation>
  </xs:annotation>
  <xs:complexContent>
    <xs:extension base="tVyrizeni">
      <xs:sequence>
        <xs:choice minOccurs="0" maxOccurs="2">
          <xs:element name="OdkazVyrizujiciDokument" type="tOdkaz"/>
          <xs:element name="OdkazVyrizovanyDokument" type="tOdkaz"/>
        </xs:choice>
        <xs:element name="DatumOdeslani" type="tDatum" minOccurs="0">
          <xs:annotation>
            <xs:documentation>Prvek je povinný v případě odeslání dokumentu externí právnické nebo fyzické osobě.</xs:documentation>
          </xs:annotation>
        </xs:element>
        <xs:element name="OdeslaneMnozstvi" type="xs:string" minOccurs="0">
          <xs:annotation>
            <xs:documentation>Prvek se vyplňuje jen v případě entit v analogové podobě a v případě odeslání dokumentu.</xs:documentation>
          </xs:annotation>
        </xs:element>
        <xs:element name="Prijemce" type="tOsobyExterni" minOccurs="0">
          <xs:annotation>
            <xs:documentation>Prvek je povinný v případě odeslání dokumentu.</xs:documentation>
          </xs:annotation>
        </xs:element>
      </xs:sequence>
    </xs:extension>
  </xs:complexContent>
</xs:complexType>
Complex Type tVyrizeni
Namespace http://www.mvcr.cz/nsesss/v4
Annotations
Sada elementů pro evidenci údajů o vyřízení a uzavření entity.
Diagram
Diagramv4.tmp#tVyrizeni_Datumv4.tmp#tVyrizeni_Zpusobv4.tmp#tVyrizeni_ObsahVyrizeniv4.tmp#tVyrizeni_Oduvodneniv4.tmp#tVyrizeni_Zpracovatelv4.tmp#tVyrizeni_Konzultantv4.tmp#tVyrizeni_Schvalovani
Used by
Complex Type tVyrizeniEntity
Model
Children Datum, Konzultant, ObsahVyrizeni, Oduvodneni, Schvalovani, Zpracovatel, Zpusob
Source
<xs:complexType name="tVyrizeni">
  <xs:annotation>
    <xs:documentation>Sada elementů pro evidenci údajů o vyřízení a uzavření entity.</xs:documentation>
  </xs:annotation>
  <xs:sequence>
    <xs:element name="Datum" type="tDatum"/>
    <xs:element name="Zpusob" type="tZpusobVyrizeni" minOccurs="0"/>
    <xs:element name="ObsahVyrizeni" type="xs:string" minOccurs="0">
      <xs:annotation>
        <xs:documentation>Prvek je povinný v případě, že byla v prvku "Zpusob" vybrána hodnota "jiný způsob". Zaznamená se věcná informace o výsledku vyřízení (obsah vyřizujícího sdělení).</xs:documentation>
      </xs:annotation>
    </xs:element>
    <xs:element name="Oduvodneni" type="xs:string" minOccurs="0">
      <xs:annotation>
        <xs:documentation>Prvek je povinný v případě, že byla do prvku "Zpusob" vybrána hodnota "jiný způsob". Nejčastěji se zaznamená vyřízení jiným způsobem, než zpracováním dokumentu, tedy s využitím například komunikačního prostředku (například telefonem, ústním jednáním apod.).</xs:documentation>
      </xs:annotation>
    </xs:element>
    <xs:element name="Zpracovatel" type="tOsobyInterni">
      <xs:annotation>
        <xs:documentation>Prvek pro zaznamenání fyzické osoby, která je pověřena vyřízením dokumentu.</xs:documentation>
      </xs:annotation>
    </xs:element>
    <xs:element name="Konzultant" type="tOsobyInterni" minOccurs="0">
      <xs:annotation>
        <xs:documentation>Prvek pro zaznamenání fyzické osoby, která spolupracovala na vyřízení dokumentu.</xs:documentation>
      </xs:annotation>
    </xs:element>
    <xs:element name="Schvalovani" type="tSchvalovani" minOccurs="0"/>
  </xs:sequence>
</xs:complexType>
Simple Type tZpusobVyrizeni
Namespace http://www.mvcr.cz/nsesss/v4
Annotations
Vyřízení je závěrečný úkon první fáze úředního zpracování dokumentu, spisu nebo typového spisu. Způsoby vyřízení jsou definovány výčtem – "vyřízení dokumentem" představuje vyřízení prostřednictvím vyhotoveného dokumentu (například sdělení, rozhodnutí, souhlas, zamítnutí aj.), "postoupení" představuje předání entity k vyřízení jiné organizaci, "vzetí na vědomí" znamená přijetí obsahu entity bez jejího dalšího projednávání (například zpracováním formálního výstupu), "vyřízení záznamem na dokumentu". Prvek dovoluje zadat hodnotu "jiný způsob", která se podrobněji vysvětlí v prvku "Oduvodneni".
Diagram
Diagram
Type restriction of xs:string
Facets
enumeration vyřízení dokumentem
enumeration postoupení
enumeration vzetí na vědomí
enumeration vyřízení záznamem na dokumentu
enumeration jiný způsob
Used by
Source
<xs:simpleType name="tZpusobVyrizeni">
  <xs:annotation>
    <xs:documentation>Vyřízení je závěrečný úkon první fáze úředního zpracování dokumentu, spisu nebo typového spisu. Způsoby vyřízení jsou definovány výčtem – "vyřízení dokumentem" představuje vyřízení prostřednictvím vyhotoveného dokumentu (například sdělení, rozhodnutí, souhlas, zamítnutí aj.), "postoupení" představuje předání entity k vyřízení jiné organizaci, "vzetí na vědomí" znamená přijetí obsahu entity bez jejího dalšího projednávání (například zpracováním formálního výstupu), "vyřízení záznamem na dokumentu". Prvek dovoluje zadat hodnotu "jiný způsob", která se podrobněji vysvětlí v prvku "Oduvodneni".</xs:documentation>
  </xs:annotation>
  <xs:restriction base="xs:string">
    <xs:enumeration value="vyřízení dokumentem"/>
    <xs:enumeration value="postoupení"/>
    <xs:enumeration value="vzetí na vědomí"/>
    <xs:enumeration value="vyřízení záznamem na dokumentu"/>
    <xs:enumeration value="jiný způsob"/>
  </xs:restriction>
</xs:simpleType>
Complex Type tSchvalovani
Namespace http://www.mvcr.cz/nsesss/v4
Annotations
Metadatový kontejner pro zaznamenání procesu schvalování entity.
Diagram
Diagramv4.tmp#tSchvalovani_Schvaleni
Used by
Model
Children Schvaleni
Source
<xs:complexType name="tSchvalovani">
  <xs:annotation>
    <xs:documentation>Metadatový kontejner pro zaznamenání procesu schvalování entity.</xs:documentation>
  </xs:annotation>
  <xs:sequence>
    <xs:element name="Schvaleni" type="tSchvaleni" maxOccurs="unbounded"/>
  </xs:sequence>
</xs:complexType>
Complex Type tSchvaleni
Namespace http://www.mvcr.cz/nsesss/v4
Annotations
Sada elementů pro popis individuálního procesu schválení entity.
Diagram
Diagramv4.tmp#tSchvaleni_DatumSchvaleniv4.tmp#tSchvaleni_Schvalovatel
Used by
Model
Children DatumSchvaleni, Schvalovatel
Source
<xs:complexType name="tSchvaleni">
  <xs:annotation>
    <xs:documentation>Sada elementů pro popis individuálního procesu schválení entity.</xs:documentation>
  </xs:annotation>
  <xs:sequence>
    <xs:element name="DatumSchvaleni" type="tDatum"/>
    <xs:element name="Schvalovatel" type="tOsobaInterni">
      <xs:annotation>
        <xs:documentation>Prvek pro zaznamenání fyzické osoby, která entitu podepisuje zpravidla podle vnitřního předpisu organizace.</xs:documentation>
      </xs:annotation>
    </xs:element>
  </xs:sequence>
</xs:complexType>
Complex Type tOsobaInterni
Namespace http://www.mvcr.cz/nsesss/v4
Annotations
Metadatový kontejner pro zaznamenání právě jednoho interního subjektu.
Diagram
Diagramv4.tmp#tOsobaInterni_Subjekt
Used by
Model
Children Subjekt
Source
<xs:complexType name="tOsobaInterni">
  <xs:annotation>
    <xs:documentation>Metadatový kontejner pro zaznamenání právě jednoho interního subjektu.</xs:documentation>
  </xs:annotation>
  <xs:sequence>
    <xs:element name="Subjekt" type="tSubjektInterni"/>
  </xs:sequence>
</xs:complexType>
Complex Type tVyrazovani
Namespace http://www.mvcr.cz/nsesss/v4
Annotations
Sada elementů pro evidenci údajů o skartačním režimu entit, časovém rozsahu plynutí skartační lhůty a náležitostech skartačního řízení.
Diagram
Diagramv4.tmp#tVyrazovani_SkartacniRezimv4.tmp#tVyrazovani_DataceVyrazeniv4.tmp#tVyrazovani_SkartacniRizeni
Used by
Model
Children DataceVyrazeni, SkartacniRezim, SkartacniRizeni
Source
<xs:complexType name="tVyrazovani">
  <xs:annotation>
    <xs:documentation>Sada elementů pro evidenci údajů o skartačním režimu entit, časovém rozsahu plynutí skartační lhůty a náležitostech skartačního řízení.</xs:documentation>
  </xs:annotation>
  <xs:sequence>
    <xs:element name="SkartacniRezim" type="tSkartacniRezim"/>
    <xs:element name="DataceVyrazeni" type="tDataceVyrazeni" minOccurs="0">
      <xs:annotation>
        <xs:documentation>Prvek je povinný jen u základní entity.</xs:documentation>
      </xs:annotation>
    </xs:element>
    <xs:element name="SkartacniRizeni" type="tSkartacniRizeni" minOccurs="0">
      <xs:annotation>
        <xs:documentation>Prvek je povinný jen u základní entity. Prvek je rovněž nepovinný v případě, kdy základní entita ještě neprošla výběrem archiválií (např. ve fázi přípravy výběru archiválií).</xs:documentation>
      </xs:annotation>
    </xs:element>
  </xs:sequence>
</xs:complexType>
Complex Type tDataceVyrazeni
Namespace http://www.mvcr.cz/nsesss/v4
Annotations
Časové údaje evidující počátek a konec plynutí skartační lhůty.
Diagram
Diagramv4.tmp#tDataceVyrazeni_RokSpousteciUdalostiv4.tmp#tDataceVyrazeni_RokSkartacniOperace
Used by
Model
Children RokSkartacniOperace, RokSpousteciUdalosti
Source
<xs:complexType name="tDataceVyrazeni">
  <xs:annotation>
    <xs:documentation>Časové údaje evidující počátek a konec plynutí skartační lhůty.</xs:documentation>
  </xs:annotation>
  <xs:sequence>
    <xs:element name="RokSpousteciUdalosti" type="xs:gYear"/>
    <xs:element name="RokSkartacniOperace" type="xs:gYear"/>
  </xs:sequence>
</xs:complexType>
Complex Type tSkartacniRizeni
Namespace http://www.mvcr.cz/nsesss/v4
Annotations
Element pro zaznamenání podrobností skartačního řízení.
Diagram
Diagramv4.tmp#tSkartacniRizeni_Datumv4.tmp#tSkartacniRizeni_Mnozstviv4.tmp#tSkartacniRizeni_SkartacniOperacev4.tmp#tSkartacniRizeni_Oduvodneniv4.tmp#tSkartacniRizeni_Posuzovatel
Used by
Model
Children Datum, Mnozstvi, Oduvodneni, Posuzovatel, SkartacniOperace
Source
<xs:complexType name="tSkartacniRizeni">
  <xs:annotation>
    <xs:documentation>Element pro zaznamenání podrobností skartačního řízení.</xs:documentation>
  </xs:annotation>
  <xs:sequence>
    <xs:element name="Datum" type="tDatum"/>
    <xs:element name="Mnozstvi" type="xs:string" minOccurs="0">
      <xs:annotation>
        <xs:documentation>Prvek se vyplňuje jen v případě entit v analogové podobě.</xs:documentation>
      </xs:annotation>
    </xs:element>
    <xs:element name="SkartacniOperace" type="tSkartacniOperace"/>
    <xs:element name="Oduvodneni" type="xs:string" minOccurs="0"/>
    <xs:element name="Posuzovatel" type="tOsobaInterni">
      <xs:annotation>
        <xs:documentation>Prvek pro zaznamenání fyzické osoby, která je zodpovědná za provedení procesu výběru archiválií vůči vedení organizace. Posuzovatel skartační operace je určen ve spisovém řádu, popřípadě v jiném vnitřním předpisu organizace.</xs:documentation>
      </xs:annotation>
    </xs:element>
  </xs:sequence>
</xs:complexType>
Simple Type tSkartacniOperace
Namespace http://www.mvcr.cz/nsesss/v4
Annotations
Rozhodnutí, které bylo provedeno v procesu výběru archiválií. Pro entitu vybranou ve skartačním řízení se použije jediná přípustná hodnota "trvalé uložení".
Diagram
Diagram
Type restriction of xs:string
Facets
enumeration trvalé uložení
Used by
Source
<xs:simpleType name="tSkartacniOperace">
  <xs:annotation>
    <xs:documentation>Rozhodnutí, které bylo provedeno v procesu výběru archiválií. Pro entitu vybranou ve skartačním řízení se použije jediná přípustná hodnota "trvalé uložení".</xs:documentation>
  </xs:annotation>
  <xs:restriction base="xs:string">
    <xs:enumeration value="trvalé uložení"/>
  </xs:restriction>
</xs:simpleType>
Complex Type tManipulaceDokumentu
Namespace http://www.mvcr.cz/nsesss/v4
Annotations
Sada elementů pro indikaci dokumentů v analogové podobě. Prvek obsahuje volitelnou identifikaci externího subjektu, který zajišťuje správu dokumentů (například dodavatele hostovaného řešení digitálního úložiště nebo komerční spisovnu dokumentů v analogové podobě).
Diagram
Diagramv4.tmp#tManipulace_AnalogovyDokumentv4.tmp#tManipulacev4.tmp#tManipulaceDokumentu_SpravceSpisovnyv4.tmp#tManipulaceDokumentu_UkladaciJednotka
Type extension of tManipulace
Type hierarchy
Used by
Model
Children AnalogovyDokument, SpravceSpisovny, UkladaciJednotka
Source
<xs:complexType name="tManipulaceDokumentu">
  <xs:annotation>
    <xs:documentation>Sada elementů pro indikaci dokumentů v analogové podobě. Prvek obsahuje volitelnou identifikaci externího subjektu, který zajišťuje správu dokumentů (například dodavatele hostovaného řešení digitálního úložiště nebo komerční spisovnu dokumentů v analogové podobě).</xs:documentation>
  </xs:annotation>
  <xs:complexContent>
    <xs:extension base="tManipulace">
      <xs:sequence>
        <xs:element name="SpravceSpisovny" type="tOsobyExterni" minOccurs="0"/>
        <xs:element name="UkladaciJednotka" type="tUkladaciJednotka" minOccurs="0">
          <xs:annotation>
            <xs:documentation>Prvek je povinný pouze u dokumentů v analogové podobě.</xs:documentation>
          </xs:annotation>
        </xs:element>
      </xs:sequence>
    </xs:extension>
  </xs:complexContent>
</xs:complexType>
Simple Type tUkladaciJednotka
Namespace http://www.mvcr.cz/nsesss/v4
Annotations
Prvek pro zaznamenání identifikace ukládací jednotky (např. karton č. 12, balík č. 6), ve které je dokument uložen.
Diagram
Diagram
Type restriction of xs:string
Facets
maxLength 100
Used by
Source
<xs:simpleType name="tUkladaciJednotka">
  <xs:annotation>
    <xs:documentation>Prvek pro zaznamenání identifikace ukládací jednotky (např. karton č. 12, balík č. 6), ve které je dokument uložen.</xs:documentation>
  </xs:annotation>
  <xs:restriction base="xs:string">
    <xs:maxLength value="100"/>
  </xs:restriction>
</xs:simpleType>
Complex Type tPrevodDokumentu
Namespace http://www.mvcr.cz/nsesss/v4
Annotations
Metadatový kontejner pro zaznamenání procesu redakce nebo konverze dokumentu.
Diagram
Diagramv4.tmp#tPrevodDokumentu_Redakcev4.tmp#tPrevodDokumentu_KonverzeAD-DA
Used by
Model
Children KonverzeAD-DA, Redakce
Source
<xs:complexType name="tPrevodDokumentu">
  <xs:annotation>
    <xs:documentation>Metadatový kontejner pro zaznamenání procesu redakce nebo konverze dokumentu.</xs:documentation>
  </xs:annotation>
  <xs:sequence>
    <xs:element name="Redakce" type="tRedakce" minOccurs="0"/>
    <xs:element name="KonverzeAD-DA" type="tKonverzeAD-DA" minOccurs="0"/>
  </xs:sequence>
</xs:complexType>
Complex Type tRedakce
Namespace http://www.mvcr.cz/nsesss/v4
Annotations
Sada elementů pro popis úpravy kopie dokumentu, která zahrnuje proces skrytí určitých informací v dokumentu, jež nejsou potřebné pro další využití kopie dokumentu. Výsledkem procesu redakce je vytvoření výtahu (upravené kopie dokumentu).
Diagram
Diagramv4.tmp#tRedakce_Vytahv4.tmp#tRedakce_Oduvodneniv4.tmp#tRedakce_OdkazPuvodniDokument
Used by
Model
Children OdkazPuvodniDokument, Oduvodneni, Vytah
Source
<xs:complexType name="tRedakce">
  <xs:annotation>
    <xs:documentation>Sada elementů pro popis úpravy kopie dokumentu, která zahrnuje proces skrytí určitých informací v dokumentu, jež nejsou potřebné pro další využití kopie dokumentu. Výsledkem procesu redakce je vytvoření výtahu (upravené kopie dokumentu).</xs:documentation>
  </xs:annotation>
  <xs:choice>
    <xs:element name="Vytah" type="tVytah" maxOccurs="unbounded"/>
    <xs:sequence>
      <xs:element name="Oduvodneni" type="xs:string">
        <xs:annotation>
          <xs:documentation>Povinný prvek pro zaznamenání důvodu vytvoření výtahu.</xs:documentation>
        </xs:annotation>
      </xs:element>
      <xs:element name="OdkazPuvodniDokument" type="tOdkaz">
        <xs:annotation>
          <xs:documentation>Metadatový kontejner pro identifikaci vstupního dokumentu do procesu redakce.</xs:documentation>
        </xs:annotation>
      </xs:element>
    </xs:sequence>
  </xs:choice>
</xs:complexType>
Complex Type tVytah
Namespace http://www.mvcr.cz/nsesss/v4
Annotations
Metadatový kontejner pro identifikaci výstupního dokumentu z procesu redakce.
Diagram
Diagramv4.tmp#tVytah_Oduvodneniv4.tmp#tVytah_OdkazVytah
Used by
Element tRedakce/Vytah
Model
Children OdkazVytah, Oduvodneni
Source
<xs:complexType name="tVytah">
  <xs:annotation>
    <xs:documentation>Metadatový kontejner pro identifikaci výstupního dokumentu z procesu redakce.</xs:documentation>
  </xs:annotation>
  <xs:sequence>
    <xs:element name="Oduvodneni" type="xs:string">
      <xs:annotation>
        <xs:documentation>Povinný prvek pro zaznamenání důvodu vytvoření výtahu.</xs:documentation>
      </xs:annotation>
    </xs:element>
    <xs:element name="OdkazVytah" type="tOdkaz"/>
  </xs:sequence>
</xs:complexType>
Complex Type tKonverzeAD-DA
Namespace http://www.mvcr.cz/nsesss/v4
Annotations
Sada elementů pro popis konverze dokumentu nebo komponenty z analogové podoby do digitální podoby (AD) nebo z podoby digitální do podoby analogové (DA).
Diagram
Diagramv4.tmp#tKonverzeAD-DA_Vystupv4.tmp#tKonverzeAD-DA_Oduvodneniv4.tmp#tKonverzeAD-DA_AutorizovanaKonverzev4.tmp#tKonverzeAD-DA_OdkazVstup
Used by
Model
Children AutorizovanaKonverze, OdkazVstup, Oduvodneni, Vystup
Source
<xs:complexType name="tKonverzeAD-DA">
  <xs:annotation>
    <xs:documentation>Sada elementů pro popis konverze dokumentu nebo komponenty z analogové podoby do digitální podoby (AD) nebo z podoby digitální do podoby analogové (DA).</xs:documentation>
  </xs:annotation>
  <xs:choice>
    <xs:element name="Vystup" type="tVystup" maxOccurs="unbounded"/>
    <xs:sequence>
      <xs:element name="Oduvodneni" type="xs:string" minOccurs="0"/>
      <xs:element name="AutorizovanaKonverze" type="tLogicky">
        <xs:annotation>
          <xs:documentation>Indikace, zda je prováděná konverze autorizovanou konverzí ve smyslu zákona č. 300/2008 Sb., o elektronických úkonech a autorizované konverzi dokumentů, nebo nikoli.</xs:documentation>
        </xs:annotation>
      </xs:element>
      <xs:element name="OdkazVstup" type="tOdkaz">
        <xs:annotation>
          <xs:documentation>Metadatový kontejner pro identifikaci vstupní entity (dokumentu nebo komponenty) do procesu konverze.</xs:documentation>
        </xs:annotation>
      </xs:element>
    </xs:sequence>
  </xs:choice>
</xs:complexType>
Complex Type tVystup
Namespace http://www.mvcr.cz/nsesss/v4
Annotations
Metadatový kontejner pro identifikaci výstupní entity (dokumentu nebo komponenty) vzešlé z procesu konverze.
Diagram
Diagramv4.tmp#tVystup_Oduvodneniv4.tmp#tVystup_OdkazVystup
Used by
Model
Children OdkazVystup, Oduvodneni
Source
<xs:complexType name="tVystup">
  <xs:annotation>
    <xs:documentation>Metadatový kontejner pro identifikaci výstupní entity (dokumentu nebo komponenty) vzešlé z procesu konverze.</xs:documentation>
  </xs:annotation>
  <xs:sequence>
    <xs:element name="Oduvodneni" type="xs:string" minOccurs="0"/>
    <xs:element name="OdkazVystup" type="tOdkaz"/>
  </xs:sequence>
</xs:complexType>
Complex Type tKomponenty
Namespace http://www.mvcr.cz/nsesss/v4
Annotations
Metadatový kontejner pro dceřiné komponenty v digitální podobě.
Diagram
Diagramv4.tmp#tKomponenty_Komponenta
Used by
Model
Children Komponenta
Source
<xs:complexType name="tKomponenty">
  <xs:annotation>
    <xs:documentation>Metadatový kontejner pro dceřiné komponenty v digitální podobě.</xs:documentation>
  </xs:annotation>
  <xs:sequence>
    <xs:element name="Komponenta" type="tKomponenta" maxOccurs="unbounded"/>
  </xs:sequence>
</xs:complexType>
Complex Type tKomponenta
Namespace http://www.mvcr.cz/nsesss/v4
Annotations
Sada elementů pro popis entity "komponenta" v digitální podobě (jednoznačně vymezený řetězec bitů tvořící počítačový soubor). Tato sada se povinně alespoň jednou vyskytuje v každé instanci XML podle tohoto schématu.
Diagram
DiagramNO_NAMESPACE.tmp#tKomponenta_IDNO_NAMESPACE.tmp#tKomponenta_poradiNO_NAMESPACE.tmp#tKomponenta_druhNO_NAMESPACE.tmp#tKomponenta_verzeNO_NAMESPACE.tmp#tKomponenta_forma_uchovaniNO_NAMESPACE.tmp#tKomponenta_vztah_kv4.tmp#tKomponenta_EvidencniUdaje
Used by
Model
Children EvidencniUdaje
Attributes
QName Type Use Annotation
ID xs:ID required
Identifikátor jednoznačně označuje entitu uvnitř XML dokumentu.
druh tDruhKomponenty required
forma_uchovani tFormaUchovani required
poradi tPoradoveCislo required
Pořadové číslo komponenty v rámci struktury dokumentu. Průvodní dopis/hlavní dokument nebo jiná komponenta výchozí pro zobrazení dokumentu se označuje číslem 1, navazující komponenty např. přílohy se pak označují vyššími čísly v pořadí, v jakém by měly být komponenty příslušného dokumentu znázorněny.
verze tPoradoveCislo required
Prvek pro číselné uvedení verze komponenty v rámci vývoje od prvotního konceptu po originál ve výstupním datovém formátu. Prvotní koncept/doručená verze se označuje číslem 1, navazující verze nebo následné výstupy převodů se pak označují vyššími čísly. Verze s nejvyšším číslem je konečná.
vztah_k xs:IDREF optional
Prvek je povinný v případě, že komponenta zaznamenává externí autentizační prostředek. Prvek popisuje vazbu autentizačního prostředku k příslušné komponentě odkazem na její atribut ID.
Source
<xs:complexType name="tKomponenta">
  <xs:annotation>
    <xs:documentation>Sada elementů pro popis entity "komponenta" v digitální podobě (jednoznačně vymezený řetězec bitů tvořící počítačový soubor). Tato sada se povinně alespoň jednou vyskytuje v každé instanci XML podle tohoto schématu.</xs:documentation>
  </xs:annotation>
  <xs:sequence>
    <xs:element name="EvidencniUdaje" type="tEvidencniUdajeKomponenty"/>
  </xs:sequence>
  <xs:attribute name="ID" type="xs:ID" use="required">
    <xs:annotation>
      <xs:documentation>Identifikátor jednoznačně označuje entitu uvnitř XML dokumentu.</xs:documentation>
    </xs:annotation>
  </xs:attribute>
  <xs:attribute name="poradi" type="tPoradoveCislo" use="required">
    <xs:annotation>
      <xs:documentation>Pořadové číslo komponenty v rámci struktury dokumentu. Průvodní dopis/hlavní dokument nebo jiná komponenta výchozí pro zobrazení dokumentu se označuje číslem 1, navazující komponenty např. přílohy se pak označují vyššími čísly v pořadí, v jakém by měly být komponenty příslušného dokumentu znázorněny.</xs:documentation>
    </xs:annotation>
  </xs:attribute>
  <xs:attribute name="druh" type="tDruhKomponenty" use="required"/>
  <xs:attribute name="verze" type="tPoradoveCislo" use="required">
    <xs:annotation>
      <xs:documentation>Prvek pro číselné uvedení verze komponenty v rámci vývoje od prvotního konceptu po originál ve výstupním datovém formátu. Prvotní koncept/doručená verze se označuje číslem 1, navazující verze nebo následné výstupy převodů se pak označují vyššími čísly. Verze s nejvyšším číslem je konečná.</xs:documentation>
    </xs:annotation>
  </xs:attribute>
  <xs:attribute name="forma_uchovani" type="tFormaUchovani" use="required"/>
  <xs:attribute name="vztah_k" type="xs:IDREF">
    <xs:annotation>
      <xs:documentation>Prvek je povinný v případě, že komponenta zaznamenává externí autentizační prostředek. Prvek popisuje vazbu autentizačního prostředku k příslušné komponentě odkazem na její atribut ID.</xs:documentation>
    </xs:annotation>
  </xs:attribute>
</xs:complexType>
Complex Type tEvidencniUdajeKomponenty
Namespace http://www.mvcr.cz/nsesss/v4
Annotations
Sada elementů pro evidenční údaje entity "komponenta".
Diagram
Diagramv4.tmp#tEvidencniUdajeKomponenty_Identifikacev4.tmp#tEvidencniUdajeKomponenty_Popisv4.tmp#tEvidencniUdajeKomponenty_Trideniv4.tmp#tEvidencniUdajeKomponenty_Manipulacev4.tmp#tEvidencniUdajeKomponenty_Prevod
Used by
Model
Children Identifikace, Manipulace, Popis, Prevod, Trideni
Source
<xs:complexType name="tEvidencniUdajeKomponenty">
  <xs:annotation>
    <xs:documentation>Sada elementů pro evidenční údaje entity "komponenta".</xs:documentation>
  </xs:annotation>
  <xs:sequence>
    <xs:element name="Identifikace" type="tIdentifikace"/>
    <xs:element name="Popis" type="tPopisKomponenty"/>
    <xs:element name="Trideni" type="tTrideni"/>
    <xs:element name="Manipulace" type="tManipulaceKomponenty" minOccurs="0"/>
    <xs:element name="Prevod" type="tPrevodKomponenty" minOccurs="0"/>
  </xs:sequence>
</xs:complexType>
Complex Type tPopisKomponenty
Namespace http://www.mvcr.cz/nsesss/v4
Annotations
Sada elementů pro věcný popis komponenty.
Diagram
Diagramv4.tmp#tPopisKomponenty_Nazevv4.tmp#tPopisKomponenty_Komentarv4.tmp#tPopisKomponenty_KlicovaSlova
Used by
Model
Children KlicovaSlova, Komentar, Nazev
Source
<xs:complexType name="tPopisKomponenty">
  <xs:annotation>
    <xs:documentation>Sada elementů pro věcný popis komponenty.</xs:documentation>
  </xs:annotation>
  <xs:sequence>
    <xs:element name="Nazev" type="tNazev"/>
    <xs:element name="Komentar" type="tKomentar" minOccurs="0"/>
    <xs:element name="KlicovaSlova" type="tKlicovaSlova" minOccurs="0"/>
  </xs:sequence>
</xs:complexType>
Complex Type tManipulaceKomponenty
Namespace http://www.mvcr.cz/nsesss/v4
Annotations
Metadatový kontejner pro popis výsledku ověření certifikátů a na nich založených bezpečnostních prvků (tj. elektronického podpisu, elektronické značky nebo časového razítka).
Diagram
Diagramv4.tmp#tManipulaceKomponenty_OvereniBezpecnostnihoPrvku
Used by
Model
Children OvereniBezpecnostnihoPrvku
Source
<xs:complexType name="tManipulaceKomponenty">
  <xs:annotation>
    <xs:documentation>Metadatový kontejner pro popis výsledku ověření certifikátů a na nich založených bezpečnostních prvků (tj. elektronického podpisu, elektronické značky nebo časového razítka).</xs:documentation>
  </xs:annotation>
  <xs:sequence>
    <xs:element name="OvereniBezpecnostnihoPrvku" type="tOvereniBezpecnostnihoPrvku" minOccurs="0" maxOccurs="unbounded"/>
  </xs:sequence>
</xs:complexType>
Complex Type tOvereniBezpecnostnihoPrvku
Namespace http://www.mvcr.cz/nsesss/v4
Diagram
Diagramv4.tmp#tOvereniBezpecnostnihoPrvku_Certifikatv4.tmp#tOvereniBezpecnostnihoPrvku_OvereniCertifikatuv4.tmp#tOvereniBezpecnostnihoPrvku_CasPouzitiv4.tmp#tOvereniBezpecnostnihoPrvku_CasOvereniv4.tmp#tOvereniBezpecnostnihoPrvku_PlatnostBezpecnostnihoPrvkuv4.tmp#tOvereniBezpecnostnihoPrvku_Overovatel
Used by
Model
Children CasOvereni, CasPouziti, Certifikat, OvereniCertifikatu, Overovatel, PlatnostBezpecnostnihoPrvku
Source
<xs:complexType name="tOvereniBezpecnostnihoPrvku">
  <xs:sequence>
    <xs:element name="Certifikat" type="tCertifikat"/>
    <xs:element name="OvereniCertifikatu" type="tOvereniCertifikatu"/>
    <xs:element name="CasPouziti" type="tDatum" minOccurs="0">
      <xs:annotation>
        <xs:documentation>Časový okamžik, ve kterém je komponenta opatřena bezpečnostním prvkem. Prvek je volitelný s ohledem na možnosti zjištění tohoto údaje.</xs:documentation>
      </xs:annotation>
    </xs:element>
    <xs:element name="CasOvereni" type="tDatum">
      <xs:annotation>
        <xs:documentation>Časový okamžik, ve kterém je prováděno ověření platnosti bezpečnostního prvku.</xs:documentation>
      </xs:annotation>
    </xs:element>
    <xs:element name="PlatnostBezpecnostnihoPrvku" type="tVysledekOvereni">
      <xs:annotation>
        <xs:documentation>Prvek pro zaznamenání platnosti bezpečnostního prvku.</xs:documentation>
      </xs:annotation>
    </xs:element>
    <xs:element name="Overovatel" type="tOsobaInterni">
      <xs:annotation>
        <xs:documentation>Prvek pro zaznamenání fyzické osoby, která provádí ověření bezpečnostního prvku.</xs:documentation>
      </xs:annotation>
    </xs:element>
  </xs:sequence>
</xs:complexType>
Complex Type tCertifikat
Namespace http://www.mvcr.cz/nsesss/v4
Diagram
Diagramv4.tmp#tCertifikat_SerioveCislov4.tmp#tCertifikat_Vydavatelv4.tmp#tCertifikat_Drzitelv4.tmp#tCertifikat_Platnost
Used by
Model
Children Drzitel, Platnost, SerioveCislo, Vydavatel
Source
<xs:complexType name="tCertifikat">
  <xs:sequence>
    <xs:element name="SerioveCislo" type="tIdentifikator">
      <xs:annotation>
        <xs:documentation>Sériové číslo certifikátu vydaného poskytovatelem certifikačních služeb.</xs:documentation>
      </xs:annotation>
    </xs:element>
    <xs:element name="Vydavatel" type="tOsobaExterni">
      <xs:annotation>
        <xs:documentation>Prvek pro zaznamenání poskytovatele certifikačních služeb, který vydal příslušný certifikát.</xs:documentation>
      </xs:annotation>
    </xs:element>
    <xs:element name="Drzitel" type="tOsobaExterni">
      <xs:annotation>
        <xs:documentation>Prvek pro zaznamenání držitele certifikátu.</xs:documentation>
      </xs:annotation>
    </xs:element>
    <xs:element name="Platnost" type="tPlatnost"/>
  </xs:sequence>
</xs:complexType>
Complex Type tPlatnost
Namespace http://www.mvcr.cz/nsesss/v4
Annotations
Prvek pro zaznamenání časových údajů počátku a konce řádné platnosti certifikátu vydaného poskytovatelem certifikačních služeb.
Diagram
Diagramv4.tmp#tPlatnost_PlatnostOdv4.tmp#tPlatnost_PlatnostDo
Used by
Model
Children PlatnostDo, PlatnostOd
Source
<xs:complexType name="tPlatnost">
  <xs:annotation>
    <xs:documentation>Prvek pro zaznamenání časových údajů počátku a konce řádné platnosti certifikátu vydaného poskytovatelem certifikačních služeb.</xs:documentation>
  </xs:annotation>
  <xs:sequence>
    <xs:element name="PlatnostOd" type="tDatum"/>
    <xs:element name="PlatnostDo" type="tDatum"/>
  </xs:sequence>
</xs:complexType>
Complex Type tOvereniCertifikatu
Namespace http://www.mvcr.cz/nsesss/v4
Diagram
Diagramv4.tmp#tOvereniCertifikatu_PosuzovanyOkamzikv4.tmp#tOvereniCertifikatu_PlatnostBezpecnostnihoPrvkuCertifikatuv4.tmp#tOvereniCertifikatu_CisloSeznamuCRLv4.tmp#tOvereniCertifikatu_StavRevokacev4.tmp#tOvereniCertifikatu_PlatnostBezpecnostnihoPrvkuRevokaceCertifikatuv4.tmp#tOvereniCertifikatu_PlatnostCertifikacniCestyv4.tmp#tOvereniCertifikatu_CasOvereniv4.tmp#tOvereniCertifikatu_PlatnostCertifikatuv4.tmp#tOvereniCertifikatu_Overovatel
Used by
Model
Children CasOvereni, CisloSeznamuCRL, Overovatel, PlatnostBezpecnostnihoPrvkuCertifikatu, PlatnostBezpecnostnihoPrvkuRevokaceCertifikatu, PlatnostCertifikacniCesty, PlatnostCertifikatu, PosuzovanyOkamzik, StavRevokace
Source
<xs:complexType name="tOvereniCertifikatu">
  <xs:sequence>
    <xs:element name="PosuzovanyOkamzik" type="tDatum">
      <xs:annotation>
        <xs:documentation>Časový údaj, k němuž je vztaženo posuzování platnosti bezpečnostního prvku, který je založen na certifikátu.</xs:documentation>
      </xs:annotation>
    </xs:element>
    <xs:element name="PlatnostBezpecnostnihoPrvkuCertifikatu" type="tVysledekOvereni">
      <xs:annotation>
        <xs:documentation>Prvek pro zaznamenání platnosti bezpečnostního prvku, kterým je certifikát opatřen.</xs:documentation>
      </xs:annotation>
    </xs:element>
    <xs:element name="CisloSeznamuCRL" type="tIdentifikator" minOccurs="0">
      <xs:annotation>
        <xs:documentation>Prvek pro zaznamenání čísla seznamu revokovaných certifikátů (tzv. CRL), prostřednictvím kterého byla zjišťována revokace certifikátu. Prvek je nepovinný v případě, kdy k ověření platnosti certifikátu dochází prostřednictvím OCSP.</xs:documentation>
      </xs:annotation>
    </xs:element>
    <xs:element name="StavRevokace" type="tLogicky">
      <xs:annotation>
        <xs:documentation>Prvek pro zaznamenání revokace certifikátu.</xs:documentation>
      </xs:annotation>
    </xs:element>
    <xs:element name="PlatnostBezpecnostnihoPrvkuRevokaceCertifikatu" type="tVysledekOvereni">
      <xs:annotation>
        <xs:documentation>Prvek pro zaznamenání platnosti bezpečnostního prvku, kterým je seznam revokovaných certifikátů (tzv. CRL) nebo OCSP.</xs:documentation>
      </xs:annotation>
    </xs:element>
    <xs:element name="PlatnostCertifikacniCesty" type="tVysledekOvereni">
      <xs:annotation>
        <xs:documentation>Prvek pro zaznamenání platnosti celé certifikační cesty (tj. certifikátů, na nichž jsou založeny bezpečnostní prvky, kterými jsou opatřeny certifikáty od kořenového certifikátu až po příslušný vydaný certifikát).</xs:documentation>
      </xs:annotation>
    </xs:element>
    <xs:element name="CasOvereni" type="tDatum">
      <xs:annotation>
        <xs:documentation>Časový okamžik, ve kterém je prováděno ověření platnosti certifikátu.</xs:documentation>
      </xs:annotation>
    </xs:element>
    <xs:element name="PlatnostCertifikatu" type="tVysledekOvereni">
      <xs:annotation>
        <xs:documentation>Prvek pro zaznamenání platnosti certifikátu.</xs:documentation>
      </xs:annotation>
    </xs:element>
    <xs:element name="Overovatel" type="tOsobaInterni">
      <xs:annotation>
        <xs:documentation>Prvek pro zaznamenání fyzické osoby, která provádí ověření certifikátu.</xs:documentation>
      </xs:annotation>
    </xs:element>
  </xs:sequence>
</xs:complexType>
Simple Type tVysledekOvereni
Namespace http://www.mvcr.cz/nsesss/v4
Annotations
Časový údaj, ve kterém je provedeno ověření platnosti bezpečnostního prvku nebo certifikátu.
Diagram
Diagram
Type restriction of xs:string
Facets
enumeration platný
enumeration neplatný
enumeration platnost nelze posoudit
Used by
Source
<xs:simpleType name="tVysledekOvereni">
  <xs:annotation>
    <xs:documentation>Časový údaj, ve kterém je provedeno ověření platnosti bezpečnostního prvku nebo certifikátu.</xs:documentation>
  </xs:annotation>
  <xs:restriction base="xs:string">
    <xs:enumeration value="platný"/>
    <xs:enumeration value="neplatný"/>
    <xs:enumeration value="platnost nelze posoudit"/>
  </xs:restriction>
</xs:simpleType>
Complex Type tPrevodKomponenty
Namespace http://www.mvcr.cz/nsesss/v4
Annotations
Metadatový kontejner pro zaznamenání procesu konverze komponenty.
Diagram
Diagramv4.tmp#tPrevodKomponenty_KonverzeAD-DAv4.tmp#tPrevodKomponenty_KonverzeDD
Used by
Model
Children KonverzeAD-DA, KonverzeDD
Source
<xs:complexType name="tPrevodKomponenty">
  <xs:annotation>
    <xs:documentation>Metadatový kontejner pro zaznamenání procesu konverze komponenty.</xs:documentation>
  </xs:annotation>
  <xs:sequence>
    <xs:element name="KonverzeAD-DA" type="tKonverzeAD-DA" minOccurs="0"/>
    <xs:element name="KonverzeDD" type="tKonverzeDD" minOccurs="0"/>
  </xs:sequence>
</xs:complexType>
Complex Type tKonverzeDD
Namespace http://www.mvcr.cz/nsesss/v4
Annotations
Sada elementů pro popis konverze komponenty z digitální podoby do jiné digitální podoby (DD). V terminologii jiné profesní oblasti se jedná o migraci komponenty.
Diagram
Diagramv4.tmp#tKonverzeDD_Ztvarneniv4.tmp#tKonverzeDD_Oduvodneniv4.tmp#tKonverzeDD_OdkazPuvodniKomponenta
Used by
Model
Children OdkazPuvodniKomponenta, Oduvodneni, Ztvarneni
Source
<xs:complexType name="tKonverzeDD">
  <xs:annotation>
    <xs:documentation>Sada elementů pro popis konverze komponenty z digitální podoby do jiné digitální podoby (DD). V terminologii jiné profesní oblasti se jedná o migraci komponenty.</xs:documentation>
  </xs:annotation>
  <xs:choice>
    <xs:element name="Ztvarneni" type="tZtvarneni" maxOccurs="unbounded"/>
    <xs:sequence>
      <xs:element name="Oduvodneni" type="xs:string">
        <xs:annotation>
          <xs:documentation>Povinný prvek pro zaznamenání důvodu konverze komponenty. Důvodem může být splnění povinnosti převést komponentu do výstupního datového formátu podle prováděcího právního předpisu upravujícího podrobnosti výkonu spisové služby.</xs:documentation>
        </xs:annotation>
      </xs:element>
      <xs:element name="OdkazPuvodniKomponenta" type="tOdkaz" maxOccurs="unbounded">
        <xs:annotation>
          <xs:documentation>Metadatový kontejner pro identifikaci vstupní komponenty do procesu konverze.</xs:documentation>
        </xs:annotation>
      </xs:element>
    </xs:sequence>
  </xs:choice>
</xs:complexType>
Complex Type tZtvarneni
Namespace http://www.mvcr.cz/nsesss/v4
Annotations
Metadatový kontejner pro identifikaci výstupní komponenty z procesu konverze.
Diagram
Diagramv4.tmp#tZtvarneni_Oduvodneniv4.tmp#tZtvarneni_OdkazZtvarneni
Used by
Model
Children OdkazZtvarneni, Oduvodneni
Source
<xs:complexType name="tZtvarneni">
  <xs:annotation>
    <xs:documentation>Metadatový kontejner pro identifikaci výstupní komponenty z procesu konverze.</xs:documentation>
  </xs:annotation>
  <xs:sequence>
    <xs:element name="Oduvodneni" type="xs:string">
      <xs:annotation>
        <xs:documentation>Povinný prvek pro zaznamenání důvodu konverze komponenty. Důvodem může být splnění povinnosti převést komponentu do výstupního datového formátu podle prováděcího právního předpisu upravujícího podrobnosti výkonu spisové služby.</xs:documentation>
      </xs:annotation>
    </xs:element>
    <xs:element name="OdkazZtvarneni" type="tOdkaz"/>
  </xs:sequence>
</xs:complexType>
Simple Type tDruhKomponenty
Namespace http://www.mvcr.cz/nsesss/v4
Annotations
Charakteristika komponenty, která upřesňuje, jakou formální část dokumentu tvoří (např. průvodní dopis nebo jiný hlavní dokument, příloha s příslušným označením, elektronický podpis). Jde o vysvětlení k pořadovému číslu komponenty.
Diagram
Diagram
Type restriction of xs:string
Facets
maxLength 50
Used by
Attribute tKomponenta/@druh
Source
<xs:simpleType name="tDruhKomponenty">
  <xs:annotation>
    <xs:documentation>Charakteristika komponenty, která upřesňuje, jakou formální část dokumentu tvoří (např. průvodní dopis nebo jiný hlavní dokument, příloha s příslušným označením, elektronický podpis). Jde o vysvětlení k pořadovému číslu komponenty.</xs:documentation>
  </xs:annotation>
  <xs:restriction base="xs:string">
    <xs:maxLength value="50"/>
  </xs:restriction>
</xs:simpleType>
Simple Type tFormaUchovani
Namespace http://www.mvcr.cz/nsesss/v4
Annotations
Charakteristika komponenty, která upřesňuje popis verze komponenty v rámci vývoje od prvotního konceptu po originál ve výstupním datovém formátu. Jde o vysvětlení k číselné verzi komponenty. Forma uchování je definována výčtem – "koncept" představuje verzi komponenty od prvotního konceptu/návrhu např. ke schválenému konceptu, "originál" představuje původní verzi komponenty doručeného dokumentu nebo verzi komponenty vlastního dokumentu, která je použita k odeslání nebo k jinému použití v rámci účelu stanoveného původcem (tato verze není ve výstupním datovém formátu), "originál ve výstupním datovém formátu" představuje verzi komponenty doručeného dokumentu nebo verzi komponenty vlastního dokumentu, která je v obou případech ve výstupním datovém formátu.
Diagram
Diagram
Type restriction of xs:string
Facets
enumeration koncept
enumeration originál
enumeration originál ve výstupním datovém formátu
enumeration digitalizát
Digitalizovaná podoba analogové komponenty konvertovaná bez doložky.
enumeration kontejner
Soubor obsahující jeden nebo více dalších souborů (např. ZIP archiv), které musí být v SIPu rozbaleny.
Used by
Source
<xs:simpleType name="tFormaUchovani">
  <xs:annotation>
    <xs:documentation>Charakteristika komponenty, která upřesňuje popis verze komponenty v rámci vývoje od prvotního konceptu po originál ve výstupním datovém formátu. Jde o vysvětlení k číselné verzi komponenty. Forma uchování je definována výčtem – "koncept" představuje verzi komponenty od prvotního konceptu/návrhu např. ke schválenému konceptu, "originál" představuje původní verzi komponenty doručeného dokumentu nebo verzi komponenty vlastního dokumentu, která je použita k odeslání nebo k jinému použití v rámci účelu stanoveného původcem (tato verze není ve výstupním datovém formátu), "originál ve výstupním datovém formátu" představuje verzi komponenty doručeného dokumentu nebo verzi komponenty vlastního dokumentu, která je v obou případech ve výstupním datovém formátu.</xs:documentation>
  </xs:annotation>
  <xs:restriction base="xs:string">
    <xs:enumeration value="koncept"/>
    <xs:enumeration value="originál"/>
    <xs:enumeration value="originál ve výstupním datovém formátu"/>
    <xs:enumeration value="digitalizát">
      <xs:annotation>
        <xs:documentation>Digitalizovaná podoba analogové komponenty konvertovaná bez doložky.</xs:documentation>
      </xs:annotation>
    </xs:enumeration>
    <xs:enumeration value="kontejner">
      <xs:annotation>
        <xs:documentation>Soubor obsahující jeden nebo více dalších souborů (např. ZIP archiv), které musí být v SIPu rozbaleny.</xs:documentation>
      </xs:annotation>
    </xs:enumeration>
  </xs:restriction>
</xs:simpleType>
Complex Type tDil
Namespace http://www.mvcr.cz/nsesss/v4
Annotations
Dokumenty je do dílu možné vkládat jen pokud byly uzavřené před začátkem planosti nové vyhlášky z roku 2023. Jinak je možné vkládat jen spisy.
Diagram
DiagramNO_NAMESPACE.tmp#tDil_IDv4.tmp#tDil_EvidencniUdajev4.tmp#tDil_Dokumentyv4.tmp#tDil_Spisy
Model
Children Dokumenty, EvidencniUdaje, Spisy
Attributes
QName Type Use Annotation
ID xs:ID required
Identifikátor jednoznačně označuje entitu uvnitř XML dokumentu.
Source
<xs:complexType name="tDil">
  <xs:annotation>
    <xs:documentation>Dokumenty je do dílu možné vkládat jen pokud byly uzavřené před začátkem planosti nové vyhlášky z roku 2023. Jinak je možné vkládat jen spisy.</xs:documentation>
  </xs:annotation>
  <xs:sequence>
    <xs:element name="EvidencniUdaje" type="tEvidencniUdajeDilu"/>
    <xs:choice>
      <xs:element name="Dokumenty" type="tDokumenty"/>
      <xs:element name="Spisy" type="tSpisy"/>
    </xs:choice>
  </xs:sequence>
  <xs:attribute name="ID" type="xs:ID" use="required">
    <xs:annotation>
      <xs:documentation>Identifikátor jednoznačně označuje entitu uvnitř XML dokumentu.</xs:documentation>
    </xs:annotation>
  </xs:attribute>
</xs:complexType>
Complex Type tEvidencniUdajeDilu
Namespace http://www.mvcr.cz/nsesss/v4
Annotations
Sada elementů pro evidenční údaje entity "díl".
Diagram
Diagramv4.tmp#tEntitaDil_Identifikacev4.tmp#tEntitaDil_Popisv4.tmp#tEntitaDil_Souvislostiv4.tmp#tEntitaDil_Pristupnostv4.tmp#tEntitaDil_Poznamkyv4.tmp#tEntitaDil_JineUdajev4.tmp#tEntitaDilv4.tmp#tEvidencniUdajeDilu_Puvodv4.tmp#tEvidencniUdajeDilu_Trideniv4.tmp#tEvidencniUdajeDilu_Uzavreniv4.tmp#tEvidencniUdajeDilu_Vyrazovaniv4.tmp#tEvidencniUdajeDilu_Manipulace
Used by
Model
Children Identifikace, JineUdaje, Manipulace, Popis, Poznamky, Pristupnost, Puvod, Souvislosti, Trideni, Uzavreni, Vyrazovani
Source
<xs:complexType name="tEvidencniUdajeDilu">
  <xs:annotation>
    <xs:documentation>Sada elementů pro evidenční údaje entity "díl".</xs:documentation>
  </xs:annotation>
  <xs:sequence>
    <xs:group ref="tEntitaDil"/>
    <xs:element name="Puvod" type="tPuvodSeskupeni"/>
    <xs:element name="Trideni" type="tTrideniDilu"/>
    <xs:element name="Uzavreni" type="tUzavreni"/>
    <xs:element name="Vyrazovani" type="tVyrazovani"/>
    <xs:element name="Manipulace" type="tManipulaceSeskupeni"/>
  </xs:sequence>
</xs:complexType>
Complex Type tPopisDilu
Namespace http://www.mvcr.cz/nsesss/v4
Annotations
Sada elementů pro věcný popis dílu.
Diagram
Diagramv4.tmp#tPopisDilu_Nazevv4.tmp#tPopisDilu_Komentarv4.tmp#tPopisDilu_KlicovaSlova
Used by
Model
Children KlicovaSlova, Komentar, Nazev
Source
<xs:complexType name="tPopisDilu">
  <xs:annotation>
    <xs:documentation>Sada elementů pro věcný popis dílu.</xs:documentation>
  </xs:annotation>
  <xs:sequence>
    <xs:element name="Nazev" type="tNazev" minOccurs="0"/>
    <xs:element name="Komentar" type="tKomentar" minOccurs="0"/>
    <xs:element name="KlicovaSlova" type="tKlicovaSlova" minOccurs="0"/>
  </xs:sequence>
</xs:complexType>
Complex Type tTrideniDilu
Namespace http://www.mvcr.cz/nsesss/v4
Annotations
Sada elementů pro zatřídění dílu do hierarchie spisového plánu.
Diagram
Diagramv4.tmp#tTrideni_JednoduchySpisovyZnakv4.tmp#tTrideni_PlneUrcenySpisovyZnakv4.tmp#tTrideni_Oduvodneniv4.tmp#tTrideniv4.tmp#tTrideniDilu_MaterskaEntita
Type extension of tTrideni
Type hierarchy
Used by
Model
Children JednoduchySpisovyZnak, MaterskaEntita, Oduvodneni, PlneUrcenySpisovyZnak
Source
<xs:complexType name="tTrideniDilu">
  <xs:annotation>
    <xs:documentation>Sada elementů pro zatřídění dílu do hierarchie spisového plánu.</xs:documentation>
  </xs:annotation>
  <xs:complexContent>
    <xs:extension base="tTrideni">
      <xs:sequence>
        <xs:element name="MaterskaEntita" type="tMaterskaEntitaDilu"/>
      </xs:sequence>
    </xs:extension>
  </xs:complexContent>
</xs:complexType>
Complex Type tMaterskaEntitaDilu
Namespace http://www.mvcr.cz/nsesss/v4
Annotations
Metadatový kontejner pro mateřské entity dílu.
Diagram
Diagramv4.tmp#tMaterskaEntitaDilu_Soucast
Used by
Model
Children Soucast
Source
<xs:complexType name="tMaterskaEntitaDilu">
  <xs:annotation>
    <xs:documentation>Metadatový kontejner pro mateřské entity dílu.</xs:documentation>
  </xs:annotation>
  <xs:sequence>
    <xs:element name="Soucast" type="tSoucast"/>
  </xs:sequence>
</xs:complexType>
Complex Type tSoucast
Namespace http://www.mvcr.cz/nsesss/v4
Annotations
Sada elementů pro popis entity "součást" (logická část typového spisu).
Diagram
DiagramNO_NAMESPACE.tmp#tSoucast_IDv4.tmp#tSoucast_EvidencniUdaje
Used by
Model
Children EvidencniUdaje
Attributes
QName Type Use Annotation
ID xs:ID required
Identifikátor jednoznačně označuje entitu uvnitř XML dokumentu.
Source
<xs:complexType name="tSoucast">
  <xs:annotation>
    <xs:documentation>Sada elementů pro popis entity "součást" (logická část typového spisu).</xs:documentation>
  </xs:annotation>
  <xs:sequence>
    <xs:element name="EvidencniUdaje" type="tEvidencniUdajeSoucasti"/>
  </xs:sequence>
  <xs:attribute name="ID" type="xs:ID" use="required">
    <xs:annotation>
      <xs:documentation>Identifikátor jednoznačně označuje entitu uvnitř XML dokumentu.</xs:documentation>
    </xs:annotation>
  </xs:attribute>
</xs:complexType>
Complex Type tEvidencniUdajeSoucasti
Namespace http://www.mvcr.cz/nsesss/v4
Annotations
Sada elementů pro evidenční údaje entity "součást".
Diagram
Diagramv4.tmp#tEntita_Identifikacev4.tmp#tEntita_Popisv4.tmp#tEntita_Souvislostiv4.tmp#tEntita_Pristupnostv4.tmp#tEntita_Poznamkyv4.tmp#tEntita_JineUdajev4.tmp#tEntitav4.tmp#tEvidencniUdajeSoucasti_Puvodv4.tmp#tEvidencniUdajeSoucasti_Trideniv4.tmp#tEvidencniUdajeSoucasti_Uzavreniv4.tmp#tEvidencniUdajeSoucasti_Vyrazovaniv4.tmp#tEvidencniUdajeSoucasti_Manipulacev4.tmp#tEvidencniUdajeSoucasti_ZpusobVedeniv4.tmp#tEvidencniUdajeSoucasti_TrvalySkartacniSouhlas
Used by
Model
Children Identifikace, JineUdaje, Manipulace, Popis, Poznamky, Pristupnost, Puvod, Souvislosti, Trideni, TrvalySkartacniSouhlas, Uzavreni, Vyrazovani, ZpusobVedeni
Source
<xs:complexType name="tEvidencniUdajeSoucasti">
  <xs:annotation>
    <xs:documentation>Sada elementů pro evidenční údaje entity "součást".</xs:documentation>
  </xs:annotation>
  <xs:sequence>
    <xs:group ref="tEntita"/>
    <xs:element name="Puvod" type="tPuvodSeskupeni"/>
    <xs:element name="Trideni" type="tTrideniSoucasti"/>
    <xs:element name="Uzavreni" type="tUzavreni" minOccurs="0"/>
    <xs:element name="Vyrazovani" type="tVyrazovaniSoucasti"/>
    <xs:element name="Manipulace" type="tManipulaceSeskupeni"/>
    <xs:element name="ZpusobVedeni" type="tZpusobVedeni" minOccurs="0">
      <xs:annotation>
        <xs:documentation>Způsob přidělování čísla jednacího dokumentům v zakládaných spisech dané součásti (NSESSS 3.3.6).</xs:documentation>
      </xs:annotation>
    </xs:element>
    <xs:element name="TrvalySkartacniSouhlas" type="tLogicky" minOccurs="0">
      <xs:annotation>
        <xs:documentation>Na obsah součásti je uplatněn příslušným archivem vydaný trvalý skartační souhlas (NSESSS 3.3.6).</xs:documentation>
      </xs:annotation>
    </xs:element>
  </xs:sequence>
</xs:complexType>
Complex Type tTrideniSoucasti
Namespace http://www.mvcr.cz/nsesss/v4
Annotations
Sada elementů pro zatřídění součásti do hierarchie spisového plánu.
Diagram
Diagramv4.tmp#tTrideni_JednoduchySpisovyZnakv4.tmp#tTrideni_PlneUrcenySpisovyZnakv4.tmp#tTrideni_Oduvodneniv4.tmp#tTrideniv4.tmp#tTrideniSoucasti_MaterskaEntita
Type extension of tTrideni
Type hierarchy
Used by
Model
Children JednoduchySpisovyZnak, MaterskaEntita, Oduvodneni, PlneUrcenySpisovyZnak
Source
<xs:complexType name="tTrideniSoucasti">
  <xs:annotation>
    <xs:documentation>Sada elementů pro zatřídění součásti do hierarchie spisového plánu.</xs:documentation>
  </xs:annotation>
  <xs:complexContent>
    <xs:extension base="tTrideni">
      <xs:sequence>
        <xs:element name="MaterskaEntita" type="tMaterskaEntitaSoucasti"/>
      </xs:sequence>
    </xs:extension>
  </xs:complexContent>
</xs:complexType>
Complex Type tMaterskaEntitaSoucasti
Namespace http://www.mvcr.cz/nsesss/v4
Annotations
Metadatový kontejner pro mateřské entity součásti.
Diagram
Diagramv4.tmp#tMaterskaEntitaSoucasti_Soucastv4.tmp#tMaterskaEntitaSoucasti_TypovySpis
Used by
Model
Children Soucast, TypovySpis
Source
<xs:complexType name="tMaterskaEntitaSoucasti">
  <xs:annotation>
    <xs:documentation>Metadatový kontejner pro mateřské entity součásti.</xs:documentation>
  </xs:annotation>
  <xs:choice>
    <xs:element name="Soucast" type="tSoucast"/>
    <xs:element name="TypovySpis" type="tTypovySpis"/>
  </xs:choice>
</xs:complexType>
Complex Type tTypovySpis
Namespace http://www.mvcr.cz/nsesss/v4
Annotations
Sada elementů pro popis entity "typový spis" (kmenový spis v rámci agendy).
Diagram
DiagramNO_NAMESPACE.tmp#tTypovySpis_IDv4.tmp#tTypovySpis_EvidencniUdaje
Used by
Model
Children EvidencniUdaje
Attributes
QName Type Use Annotation
ID xs:ID required
Identifikátor jednoznačně označuje entitu uvnitř XML dokumentu.
Source
<xs:complexType name="tTypovySpis">
  <xs:annotation>
    <xs:documentation>Sada elementů pro popis entity "typový spis" (kmenový spis v rámci agendy).</xs:documentation>
  </xs:annotation>
  <xs:sequence>
    <xs:element name="EvidencniUdaje" type="tEvidencniUdajeTypovehoSpisu"/>
  </xs:sequence>
  <xs:attribute name="ID" type="xs:ID" use="required">
    <xs:annotation>
      <xs:documentation>Identifikátor jednoznačně označuje entitu uvnitř XML dokumentu.</xs:documentation>
    </xs:annotation>
  </xs:attribute>
</xs:complexType>
Complex Type tEvidencniUdajeTypovehoSpisu
Namespace http://www.mvcr.cz/nsesss/v4
Diagram
Diagramv4.tmp#tEntita_Identifikacev4.tmp#tEntita_Popisv4.tmp#tEntita_Souvislostiv4.tmp#tEntita_Pristupnostv4.tmp#tEntita_Poznamkyv4.tmp#tEntita_JineUdajev4.tmp#tEntitav4.tmp#tEvidencniUdajeTypovehoSpisu_Puvodv4.tmp#tEvidencniUdajeTypovehoSpisu_Trideniv4.tmp#tEvidencniUdajeTypovehoSpisu_Uzavreniv4.tmp#tEvidencniUdajeTypovehoSpisu_Manipulace
Used by
Model
Children Identifikace, JineUdaje, Manipulace, Popis, Poznamky, Pristupnost, Puvod, Souvislosti, Trideni, Uzavreni
Source
<xs:complexType name="tEvidencniUdajeTypovehoSpisu">
  <xs:sequence>
    <xs:group ref="tEntita"/>
    <xs:element name="Puvod" type="tPuvodSeskupeni"/>
    <xs:element name="Trideni" type="tTrideniTypovehoSpisu"/>
    <xs:element name="Uzavreni" type="tUzavreni" minOccurs="0"/>
    <xs:element name="Manipulace" type="tManipulaceSeskupeni"/>
  </xs:sequence>
</xs:complexType>
Complex Type tTrideniTypovehoSpisu
Namespace http://www.mvcr.cz/nsesss/v4
Annotations
Sada elementů pro zatřídění typového spisu do hierarchie spisového plánu.
Diagram
Diagramv4.tmp#tTrideni_JednoduchySpisovyZnakv4.tmp#tTrideni_PlneUrcenySpisovyZnakv4.tmp#tTrideni_Oduvodneniv4.tmp#tTrideniv4.tmp#tTrideniTypovehoSpisu_MaterskaEntita
Type extension of tTrideni
Type hierarchy
Used by
Model
Children JednoduchySpisovyZnak, MaterskaEntita, Oduvodneni, PlneUrcenySpisovyZnak
Source
<xs:complexType name="tTrideniTypovehoSpisu">
  <xs:annotation>
    <xs:documentation>Sada elementů pro zatřídění typového spisu do hierarchie spisového plánu.</xs:documentation>
  </xs:annotation>
  <xs:complexContent>
    <xs:extension base="tTrideni">
      <xs:sequence>
        <xs:element name="MaterskaEntita" type="tMaterskaEntitaTypovehoSpisu"/>
      </xs:sequence>
    </xs:extension>
  </xs:complexContent>
</xs:complexType>
Complex Type tMaterskaEntitaTypovehoSpisu
Namespace http://www.mvcr.cz/nsesss/v4
Annotations
Metadatový kontejner pro mateřskou entitu typového spisu.
Diagram
Diagramv4.tmp#tMaterskaEntitaTypovehoSpisu_VecnaSkupina
Used by
Model
Children VecnaSkupina
Source
<xs:complexType name="tMaterskaEntitaTypovehoSpisu">
  <xs:annotation>
    <xs:documentation>Metadatový kontejner pro mateřskou entitu typového spisu.</xs:documentation>
  </xs:annotation>
  <xs:sequence>
    <xs:element name="VecnaSkupina" type="tVecnaSkupina"/>
  </xs:sequence>
</xs:complexType>
Complex Type tUzavreni
Namespace http://www.mvcr.cz/nsesss/v4
Annotations
Sada elementů pro evidenci údajů o uzavření typového spisu, součásti nebo dílu.
Diagram
Diagramv4.tmp#tUzavreni_Datumv4.tmp#tUzavreni_Zpracovatelv4.tmp#tUzavreni_Konzultantv4.tmp#tUzavreni_Schvalovani
Used by
Model
Children Datum, Konzultant, Schvalovani, Zpracovatel
Source
<xs:complexType name="tUzavreni">
  <xs:annotation>
    <xs:documentation>Sada elementů pro evidenci údajů o uzavření typového spisu, součásti nebo dílu.</xs:documentation>
  </xs:annotation>
  <xs:sequence>
    <xs:element name="Datum" type="tDatum"/>
    <xs:element name="Zpracovatel" type="tOsobyInterni">
      <xs:annotation>
        <xs:documentation>Prvek pro zaznamenání fyzické osoby, která je pověřena uzavřením entity.</xs:documentation>
      </xs:annotation>
    </xs:element>
    <xs:element name="Konzultant" type="tOsobyInterni" minOccurs="0">
      <xs:annotation>
        <xs:documentation>Prvek pro zaznamenání fyzické osoby, která spolupracovala na uzavření entity.</xs:documentation>
      </xs:annotation>
    </xs:element>
    <xs:element name="Schvalovani" type="tSchvalovani" minOccurs="0"/>
  </xs:sequence>
</xs:complexType>
Complex Type tDokumenty
Namespace http://www.mvcr.cz/nsesss/v4
Annotations
Metadatový kontejner pro dceřiné dokumenty.
Diagram
Diagramv4.tmp#tDokumenty_Dokument
Used by
Model
Children Dokument
Source
<xs:complexType name="tDokumenty">
  <xs:annotation>
    <xs:documentation>Metadatový kontejner pro dceřiné dokumenty.</xs:documentation>
  </xs:annotation>
  <xs:sequence>
    <xs:element name="Dokument" type="tDokument" maxOccurs="unbounded"/>
  </xs:sequence>
</xs:complexType>
Complex Type tSpisy
Namespace http://www.mvcr.cz/nsesss/v4
Annotations
Metadatový kontejner pro dceřiné spisy.
Diagram
Diagramv4.tmp#tSpisy_Spis
Used by
Element tDil/Spisy
Model
Children Spis
Source
<xs:complexType name="tSpisy">
  <xs:annotation>
    <xs:documentation>Metadatový kontejner pro dceřiné spisy.</xs:documentation>
  </xs:annotation>
  <xs:sequence>
    <xs:element name="Spis" type="tSpis" maxOccurs="unbounded"/>
  </xs:sequence>
</xs:complexType>
Complex Type tSpis
Namespace http://www.mvcr.cz/nsesss/v4
Diagram
DiagramNO_NAMESPACE.tmp#tSpis_IDv4.tmp#tSpis_EvidencniUdajev4.tmp#tSpis_Dokumenty
Used by
Element tSpisy/Spis
Model
Children Dokumenty, EvidencniUdaje
Attributes
QName Type Use Annotation
ID xs:ID required
Identifikátor jednoznačně označuje entitu uvnitř XML dokumentu.
Source
<xs:complexType name="tSpis">
  <xs:sequence>
    <xs:element name="EvidencniUdaje" type="tEvidencniUdajeSpisu"/>
    <xs:element name="Dokumenty" type="tDokumenty"/>
  </xs:sequence>
  <xs:attribute name="ID" type="xs:ID" use="required">
    <xs:annotation>
      <xs:documentation>Identifikátor jednoznačně označuje entitu uvnitř XML dokumentu.</xs:documentation>
    </xs:annotation>
  </xs:attribute>
</xs:complexType>
Complex Type tEvidencniUdajeSpisu
Namespace http://www.mvcr.cz/nsesss/v4
Annotations
Sada elementů pro evidenční údaje entity "spis".
Diagram
Diagramv4.tmp#tEntita_Identifikacev4.tmp#tEntita_Popisv4.tmp#tEntita_Souvislostiv4.tmp#tEntita_Pristupnostv4.tmp#tEntita_Poznamkyv4.tmp#tEntita_JineUdajev4.tmp#tEntitav4.tmp#tEvidencniUdajeSpisu_Evidencev4.tmp#tEvidencniUdajeSpisu_Puvodv4.tmp#tEvidencniUdajeSpisu_Trideniv4.tmp#tEvidencniUdajeSpisu_VyrizeniUzavreniv4.tmp#tEvidencniUdajeSpisu_Vyrazovaniv4.tmp#tEvidencniUdajeSpisu_Manipulace
Used by
Model
Children Evidence, Identifikace, JineUdaje, Manipulace, Popis, Poznamky, Pristupnost, Puvod, Souvislosti, Trideni, Vyrazovani, VyrizeniUzavreni
Source
<xs:complexType name="tEvidencniUdajeSpisu">
  <xs:annotation>
    <xs:documentation>Sada elementů pro evidenční údaje entity "spis".</xs:documentation>
  </xs:annotation>
  <xs:sequence>
    <xs:group ref="tEntita"/>
    <xs:element name="Evidence" type="tEvidence"/>
    <xs:element name="Puvod" type="tPuvodSeskupeni"/>
    <xs:element name="Trideni" type="tTrideniSpisu"/>
    <xs:element name="VyrizeniUzavreni" type="tVyrizeniEntity"/>
    <xs:element name="Vyrazovani" type="tVyrazovani"/>
    <xs:element name="Manipulace" type="tManipulaceSeskupeni"/>
  </xs:sequence>
</xs:complexType>
Complex Type tTrideniSpisu
Namespace http://www.mvcr.cz/nsesss/v4
Annotations
Sada elementů pro zatřídění spisu do hierarchie spisového plánu.
Diagram
Diagramv4.tmp#tTrideni_JednoduchySpisovyZnakv4.tmp#tTrideni_PlneUrcenySpisovyZnakv4.tmp#tTrideni_Oduvodneniv4.tmp#tTrideniv4.tmp#tTrideniSpisu_MaterskaEntita
Type extension of tTrideni
Type hierarchy
Used by
Model
Children JednoduchySpisovyZnak, MaterskaEntita, Oduvodneni, PlneUrcenySpisovyZnak
Source
<xs:complexType name="tTrideniSpisu">
  <xs:annotation>
    <xs:documentation>Sada elementů pro zatřídění spisu do hierarchie spisového plánu.</xs:documentation>
  </xs:annotation>
  <xs:complexContent>
    <xs:extension base="tTrideni">
      <xs:sequence>
        <xs:element name="MaterskaEntita" type="tMaterskaEntitaSpisu" minOccurs="0">
          <xs:annotation>
            <xs:documentation>Prvek se uvádí pouze v případě, že je entita "spis" použita jako základní entita.</xs:documentation>
          </xs:annotation>
        </xs:element>
      </xs:sequence>
    </xs:extension>
  </xs:complexContent>
</xs:complexType>
Complex Type tMaterskaEntitaSpisu
Namespace http://www.mvcr.cz/nsesss/v4
Annotations
Metadatový kontejner pro mateřské entity spisu.
Diagram
Diagramv4.tmp#tMaterskaEntitaSpisu_VecnaSkupina
Used by
Model
Children VecnaSkupina
Source
<xs:complexType name="tMaterskaEntitaSpisu">
  <xs:annotation>
    <xs:documentation>Metadatový kontejner pro mateřské entity spisu.</xs:documentation>
  </xs:annotation>
  <xs:sequence>
    <xs:element name="VecnaSkupina" type="tVecnaSkupina"/>
  </xs:sequence>
</xs:complexType>
Element Group tEntita
Namespace http://www.mvcr.cz/nsesss/v4
Annotations
Sada elementů pro popis evidenčních údajů dále uvedených entit, tedy věcné skupiny, spisu, součásti a dokumentu.
Diagram
Diagramv4.tmp#tEntita_Identifikacev4.tmp#tEntita_Popisv4.tmp#tEntita_Souvislostiv4.tmp#tEntita_Pristupnostv4.tmp#tEntita_Poznamkyv4.tmp#tEntita_JineUdaje
Used by
Model
Children Identifikace, JineUdaje, Popis, Poznamky, Pristupnost, Souvislosti
Source
<xs:group name="tEntita">
  <xs:annotation>
    <xs:documentation>Sada elementů pro popis evidenčních údajů dále uvedených entit, tedy věcné skupiny, spisu, součásti a dokumentu.</xs:documentation>
  </xs:annotation>
  <xs:sequence>
    <xs:element name="Identifikace" type="tIdentifikace"/>
    <xs:element name="Popis" type="tPopis"/>
    <xs:element name="Souvislosti" type="tSouvislosti" minOccurs="0"/>
    <xs:element name="Pristupnost" type="tPristupnost" minOccurs="0"/>
    <xs:element name="Poznamky" type="tPoznamky" minOccurs="0"/>
    <xs:element name="JineUdaje" type="tJineUdaje" minOccurs="0"/>
  </xs:sequence>
</xs:group>
Element Group tEntitaDil
Namespace http://www.mvcr.cz/nsesss/v4
Annotations
Sada elementů pro popis evidenčních údajů dílu.
Diagram
Diagramv4.tmp#tEntitaDil_Identifikacev4.tmp#tEntitaDil_Popisv4.tmp#tEntitaDil_Souvislostiv4.tmp#tEntitaDil_Pristupnostv4.tmp#tEntitaDil_Poznamkyv4.tmp#tEntitaDil_JineUdaje
Used by
Complex Type tEvidencniUdajeDilu
Model
Children Identifikace, JineUdaje, Popis, Poznamky, Pristupnost, Souvislosti
Source
<xs:group name="tEntitaDil">
  <xs:annotation>
    <xs:documentation>Sada elementů pro popis evidenčních údajů dílu.</xs:documentation>
  </xs:annotation>
  <xs:sequence>
    <xs:element name="Identifikace" type="tIdentifikace"/>
    <xs:element name="Popis" type="tPopisDilu"/>
    <xs:element name="Souvislosti" type="tSouvislosti" minOccurs="0"/>
    <xs:element name="Pristupnost" type="tPristupnost" minOccurs="0"/>
    <xs:element name="Poznamky" type="tPoznamky" minOccurs="0"/>
    <xs:element name="JineUdaje" type="tJineUdaje" minOccurs="0"/>
  </xs:sequence>
</xs:group>